
AppDelegate.m
#import "AppDelegate.h"
#import "ViewController.h"
@interface AppDelegate ()
@end
@implementation AppDelegate
- (BOOL)application:(UIApplication *)application didFinishLaunchingWithOptions:(NSDictionary *)launchOptions {
// Override point for customization after application launch.
UIWindow *window = [[UIWindow alloc] initWithFrame:[UIScreen mainScreen].bounds];
ViewController *vc = [[ViewController alloc] init];
// vc.view.backgroundColor = [UIColor purpleColor];//view的懒加载 View 的懒加载只有需要的时候才加载
// NSLog(@"aaaaaa");
window.rootViewController = vc;
NSLog(@"aaaaaaa");
//显示控制器view
[window makeKeyAndVisible];
NSLog(@"bbbbbb");
self.window = window;
return YES;
}
ViewController.m
#import "ViewController.h"
@interface ViewController ()
@end
@implementation ViewController
- (void)viewDidLoad {
[super viewDidLoad];
// Do any additional setup after loading the view, typically from a nib.
NSLog(@"%s",__func__);
}
- (void)didReceiveMemoryWarning {
[super didReceiveMemoryWarning];
// Dispose of any resources that can be recreated.
}
@end

另一种情况
#import "AppDelegate.h"
#import "ViewController.h"
@interface AppDelegate ()
@end
@implementation AppDelegate
- (BOOL)application:(UIApplication *)application didFinishLaunchingWithOptions:(NSDictionary *)launchOptions {
// Override point for customization after application launch.
UIWindow *window = [[UIWindow alloc] initWithFrame:[UIScreen mainScreen].bounds];
ViewController *vc = [[ViewController alloc] init];
vc.view.backgroundColor = [UIColor purpleColor];//view的懒加载 View 的懒加载只有需要的时候才加载
NSLog(@"aaaaaa");
window.rootViewController = vc;
// NSLog(@"aaaaaaa");
//显示控制器view
[window makeKeyAndVisible];
NSLog(@"bbbbbb");
self.window = window;
return YES;
}

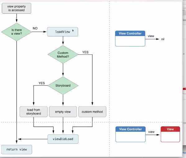
1.懒加载基本
懒加载——也称为延迟加载,即在需要的时候才加载(效率低,占用内存小)。所谓懒加载,写的是其get方法.
注意:如果是懒加载的话则一定要注意先判断是否已经有了,如果没有那么再去进行实例化
2.使用懒加载的好处:
(1)不必将创建对象的代码全部写在viewDidLoad方法中,代码的可读性更强
(2)每个控件的getter方法中分别负责各自的实例化处理,代码彼此之间的独立性强,松耦合
原文:http://www.cnblogs.com/Lu2015-10-03/p/5147832.html