首页 > Web开发 > 详细

ASP.NET.4.5.1+MVC5.0设置系统角色与权限(二)

时间:2016-01-31 10:55:53      阅读:310      评论:0      收藏:0      [点我收藏+]

系统角色篇

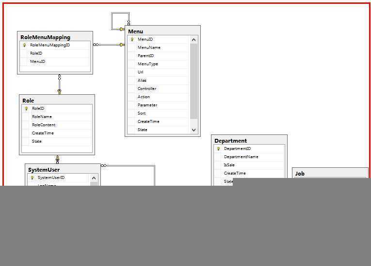
数据结构

技术分享

用户管理

技术分享

Controller代码

复制代码 代码如下:

public class SystemUserController : Controller
    {
        //public void Log()
        //{
        //    string meg = "";
        //    int user = int.Parse(CookieHelper.GetValue("SysUserID"));
        //    string ip = IPHelper.GetUserIp;
        //    foreach (var item in RouteData.Values)
        //    {
        //        meg += item.Key.ToUpper() + ":" + item.Value + "|";
        //    }
        //    AuditLogConfig.InsertAuditLog(meg, user, ip);
        //}
        SystemUserRepository sysuserrepository = new SystemUserRepository();
        RoleRepository roleryrepository = new RoleRepository();
        DepartmentRepository departmentryrepository = new DepartmentRepository();
        JobRepository jobryrepository = new JobRepository();
        #region 列表页
        /// <summary>
        /// 列表页
        /// </summary>
        /// <param name="page">当前页</param>
        /// <returns></returns>
        [Authorize]
        public ActionResult Index(int? page)
        {
            ViewBag.ControllerName=RouteData.Values["controller"].ToString().ToLower();
            CookieHelper.Del("LogName");
            var source = sysuserrepository.GetPageModelList(10, page ?? 1, -1);
            return View(source);
        }
        #endregion
        #region 添加管理员
        /// <summary>
        /// 添加页
        /// </summary>
        /// <param name="model">管理员实体类</param>
        /// <returns></returns>
        [Authorize]
        public ActionResult Add(SystemUser model)
        {
            ViewBag.ControllerName = RouteData.Values["controller"].ToString().ToLower();
            var rolelist = roleryrepository.GetModelListByState(1);
            ViewBag.RoleID = SelectListExtension.ToSelectList(rolelist, d => d.RoleName, d => d.RoleID.ToString());
            var departmentlist = departmentryrepository.GetModelListByState(1);
            ViewBag.DepartmentID = SelectListExtension.ToSelectList(departmentlist, d => d.DepartmentName, d => d.DepartmentID.ToString());
            var joblist = jobryrepository.GetModelListByState(1);
            ViewBag.JobID = SelectListExtension.ToSelectList(joblist, d => d.JobName, d => d.JobID.ToString());
            // ViewData["State"] = SelectListHelper.GetIsOrNoSelectList(0);
            return View();
        }
        /// <summary>
        /// 添加事件
        /// </summary>
        /// <param name="model">实体类</param>
        /// <param name="fc"></param>
        /// <returns></returns>
        [Authorize, HttpPost, ValidateInput(false)]
        public ActionResult Add(SystemUser model, FormCollection fc)
        {
            model.State = 1;
            model.CreateTime = DateTime.Now;
            sysuserrepository.SaveOrEditModel(model);
            return RedirectToAction("Index");
        }
        #endregion
        #region 删除
        /// <summary>
        /// 删除
        /// </summary>
        /// <param name="id">删除编号</param>
        /// <returns></returns>
        [Authorize]
        public ActionResult Delete(int id)
        {
            try
            {
                var model = sysuserrepository.GetModel(id);
                if (model != null)
                {
                    sysuserrepository.DeleteModel(id);
                    return RedirectToAction("Index");
                }
                else
                    return View("404");
                //throw new Exception("方法出错!");
            }
            catch (Exception ex)
            {
                Log4netHelper.InvokeErrorLog(MethodBase.GetCurrentMethod().DeclaringType, "删除方法出错-Author:ryanding IP地址[" + IPHelper.GetUserIp + "]" + "操作人ID:" + CookieHelper.GetValue("SystemUserID"), ex);
                return View("404");
            }
        }
        #endregion
        #region 查询
        [Authorize]
        public ActionResult Search(int? page)
        {
            string logname = "";
            if (page == null)
            {
                logname = Request.Form["KeyWord"];
                CookieHelper.SetObj("KeyWord", 0, logname);
            }
            else
                logname = CookieHelper.GetValue("KeyWord");
            var query = QueryBuilder.Create<SystemUser>().Like(d => d.LogName, logname);
            var source = sysuserrepository.GetModelList().Where(query.Expression);
            return View(new Pager<SystemUser>(source, page ?? 1));
        }
        #endregion
        #region 编辑
        [Authorize]
        public ActionResult Edit(int id)
        {
            ViewBag.ControllerName = RouteData.Values["controller"].ToString().ToLower();
            var model = sysuserrepository.GetModel(id);
            if (model != null)
            {
                var rolelist = roleryrepository.GetModelListByState(1);
                ViewBag.RoleID = SelectListExtension.ToSelectList(rolelist, d => d.RoleName, d => d.RoleID.ToString(),model.RoleID);
                var departmentlist = departmentryrepository.GetModelListByState(1);
                ViewBag.DepartmentID = SelectListExtension.ToSelectList(departmentlist, d => d.DepartmentName, d => d.DepartmentID.ToString(), model.DepartmentID);
                var joblist = jobryrepository.GetModelListByState(1);
                ViewBag.JobID = SelectListExtension.ToSelectList(joblist, d => d.JobName, d => d.JobID.ToString(), model.JobID);
                ViewData["State"] = SelectListHelper.GetStateSelectList(model.State);
                return View(model);
            }
            else
                return View("404");
        }
        [Authorize, AcceptVerbs(HttpVerbs.Post), ValidateInput(false)]
        public ActionResult Edit(int id, FormCollection fc)
        {
            var model = sysuserrepository.GetModel(id);
            if (model != null)
            {
                string password = model.Password;
                if (Request.Form["PassWord"] != "")
                {
                    UpdateModel(model);
                    sysuserrepository.SaveOrEditModel(model);
                }
                else
                {
                    UpdateModel(model);
                    model.Password = password;
                    sysuserrepository.SaveOrEditModel(model);
                }
                return RedirectToAction("index");
            }
            else
                return View("404");
        }
        #endregion
        #region 用户名是否可用
        //检测用户名是否可用
        [HttpPost]
        public ActionResult GetUsers(string param, string name)
        {
            if (sysuserrepository.IsExist(param))
                return Content("y");
            else
                return Content("用户名已存在");
        }
        #endregion
        public bool Login()
        {
            try
            {
                //TODO:
                throw new Exception("方法出错!");
            }
            catch (Exception ex)
            {
                Log4netHelper.InvokeErrorLog(MethodBase.GetCurrentMethod().DeclaringType, "登录方法Login出错-Author:ryanding IP地址[" + IPHelper.GetUserIp + "]" + "操作人ID:" + CookieHelper.GetValue("SystemUserID"), ex);
                return false;
            }
            return true;
        }
    }

View代码

Index.cshtml

复制代码 代码如下:

@{
    ViewBag.Title = "Index";
    Layout = "~/Views/Shared/_Layout.cshtml";
}
@model SJCRM.Helpers.Pager<SJCRM.Models.SystemUser>
<div class="contrgcon">
    <div class="contrg_list">
        <div class="rgtit">
            <form method="post" action="/@ViewBag.ControllerName/search">
                <dl>
                    <dd>关键词:</dd>
                    <dd>
                        <input name="KeyWord" type="text" class="rgtxt2" /></dd>
                    <dd>
                        <input type="submit" value="查 询" class="rgbut1" /></dd>
                </dl>
            </form>
        </div>
        <div class="rgc">
            <dl class="rgt11">
                <dt>
                    <span class="sple"><a href="/systemuser/add">添加用户</a></span>
                </dt>
            </dl>
            <div class="rg3">
                <table width="100%" border="0" cellspacing="0" cellpadding="0">
                    <tr>
                        <td class="rgtd2">用户编号</td>
                        <td class="rgtd3">登录名</td>
                        <td class="rgtd3">手机</td>
                        <td class="rgtd3">Email</td>
                        <td class="rgtd3">昵称</td>
                        <td class="rgtd3">状态</td>
                        <td class="rgtd4">操作</td>
                    </tr>
                </table>
            </div>
            <div class="rg4">
                @{int classnum = 1;}
                @foreach (var item in Model)
                {
                    <table width="100%" border="0" cellspacing="0" cellpadding="0" @if (classnum % 2 == 0)
                                                                                   {<text>class="rgbg2"</text>}>
                        <tr>
                            <td class="rgtd2">@item.SystemUserID</td>
                            <td class="rgtd3">@(item.LogName)</td>
                            <td class="rgtd3">@item.Mobile</td>
                            <td class="rgtd3">@item.Email</td>
                            <td class="rgtd3">@item.TrueName</td>
                            <td class="rgtd3">@(item.State == 1 ? "有效" : "无效")</td>
                            <td class="rgtd4"><a href="/systemuser/delete/@item.SystemUserID">删除</a> | <a href="/systemuser/edit/@item.SystemUserID">编辑</a>  </td>
                        </tr>
                    </table>
                                                                                   classnum = classnum + 1;
                }
            </div>
        </div>
        <div class="rg5">
            @UIHelper.PagesHelper(ViewBag.ControllerName, Model.TotalPages, Model.PageIndex, Model.PageSize, Model.TotalCount, Model.HasPreviousPage, Model.HasNextPage, Model.PageList)
        </div>
    </div>
</div>
<script>
    //菜单显示
    $("#@(ViewBag.ControllerName)sys").addClass("hbg");
    $("#@(ViewBag.ControllerName)").removeClass("navli");
    $("#@(ViewBag.ControllerName)").addClass("navlihg");
    $(".@(ViewBag.ControllerName)sys").each(function (index, item) {
        $(this).show();
    });
</script>

Add.cshtml

复制代码 代码如下:

@{
    ViewBag.Title = "Add";
    Layout = "~/Views/Shared/_Layout.cshtml";
}
<div class="contrgcon">
    <div class="rgtit3">
        <div class="tit1">
            <h3>添加用户</h3>
        </div>
        <div class="rgtit3con">
            @using (Html.BeginForm())
            {
                <dl>
                    <dd class="dc1">用户名:</dd>
                    <dd>
                        <input name="LogName" type="text" class="rgtxt2" datatype="*" nullmsg="请输入产品名称" />
                    </dd>
                </dl>
                <dl>
                    <dd class="dc1">昵称:</dd>
                    <dd>
                        <input name="TrueName" type="text" class="rgtxt2" datatype="n" nullmsg="请输入产品名称" />
                    </dd>
                </dl>
                <dl>
                    <dd class="dc1">Email:</dd>
                    <dd>
                        <input type="text" name="Email" id="Email" class="rgtxt2" />
                    </dd>
                </dl>
                <dl>
                    <dd class="dc1">手机号:</dd>
                    <dd>
                        <input type="text" name="Mobile" id="Mobile" class="rgtxt2" />
                    </dd>
                </dl>
                <dl>
                    <dd class="dc1">密码:</dd>
                    <dd>
                        <input type="text" name="Password" id="Password" class="rgtxt2" />
                    </dd>
                </dl>
                <dl>
                    <dd class="dc1">确认密码:</dd>
                    <dd>
                        <input type="text" name="PassWordto" id="PassWordto" class="rgtxt2" />
                    </dd>
                </dl>
                <dl>
                    <dd class="dc1">岗位:</dd>
                    <dd>
                        @Html.DropDownList("JobID", ViewBag.JobID as SelectList)
                    </dd>
                </dl>
                <dl>
                    <dd class="dc1">部门:</dd>
                    <dd>
                         @Html.DropDownList("DepartmentID", ViewBag.DepartmentID as SelectList)
                    </dd>
                </dl>
                <dl>
                    <dd class="dc1">角色:</dd>
                    <dd>
                         @Html.DropDownList("RoleID", ViewBag.RoleID as SelectList)
                    </dd>
                </dl>
                <dl>
                    <dd>
                        <input type="submit" value="提 交" class="rgbut4" />
                    </dd>
                </dl>
            }
        </div>
    </div>
</div>
<script>
    //菜单显示
    $("#@(ViewBag.ControllerName)sys").addClass("hbg");
    $("#@(ViewBag.ControllerName)").removeClass("navli");
    $("#@(ViewBag.ControllerName)").addClass("navlihg");
    $(".@(ViewBag.ControllerName)sys").each(function (index, item) {
        $(this).show();
    });
</script>

Edit.cshtml

复制代码 代码如下:

@{
    ViewBag.Title = "Add";
    Layout = "~/Views/Shared/_Layout.cshtml";
}
@model SJCRM.Models.SystemUser
<div class="contrgcon">
    <div class="rgtit3">
        <div class="tit1">
            <h3>编辑用户</h3>
        </div>
        <div class="rgtit3con">
            @using (Html.BeginForm())
            {
                <dl>
                    <dd class="dc1">用户名:</dd>
                    <dd>
                        <input name="LogName" type="text" class="rgtxt2" datatype="*" nullmsg="请输入产品名称" value="@Model.LogName"/>
                    </dd>
                </dl>
                <dl>
                    <dd class="dc1">昵称:</dd>
                    <dd>
                        <input name="TrueName" type="text" class="rgtxt2" datatype="n" nullmsg="请输入产品名称" value="@Model.TrueName" />
                    </dd>
                </dl>
                <dl>
                    <dd class="dc1">Email:</dd>
                    <dd>
                        <input type="text" name="Email" id="Email" class="rgtxt2" value="@Model.Email" />
                    </dd>
                </dl>
                <dl>
                    <dd class="dc1">手机号:</dd>
                    <dd>
                        <input type="text" name="Mobile" id="Mobile" class="rgtxt2" value="@Model.Mobile" />
                    </dd>
                </dl>
                <dl>
                    <dd class="dc1">修改密码:</dd>
                    <dd>
                        <input type="text" name="Password" id="Password" class="rgtxt2" value="@Model.Password" />
                    </dd>
                </dl>
                <dl>
                    <dd class="dc1">岗位:</dd>
                    <dd>
                        @Html.DropDownList("JobID", ViewBag.JobID as SelectList)
                    </dd>
                </dl>
                <dl>
                    <dd class="dc1">部门:</dd>
                    <dd>
                         @Html.DropDownList("DepartmentID", ViewBag.DepartmentID as SelectList)
                    </dd>
                </dl>
                <dl>
                    <dd class="dc1">角色:</dd>
                    <dd>
                         @Html.DropDownList("RoleID", ViewBag.RoleID as SelectList)
                    </dd>
                </dl>
                <dl>
                    <dd>
                        <input type="submit" value="提 交" class="rgbut4" />
                    </dd>
                </dl>
            }
        </div>
    </div>
</div>
<script>
    //菜单显示
    $("#@(ViewBag.ControllerName)sys").addClass("hbg");
    $("#@(ViewBag.ControllerName)").removeClass("navli");
    $("#@(ViewBag.ControllerName)").addClass("navlihg");
    $(".@(ViewBag.ControllerName)sys").each(function (index, item) {
        $(this).show();
    });
</script>

Search.cshtml

复制代码 代码如下:

@{
    ViewBag.Title = "Index";
    Layout = "~/Views/Shared/_Layout.cshtml";
}
@model SJCRM.Helpers.Pager<SJCRM.Models.SystemUser>
<div class="contrgcon">
    <div class="contrg_list">
        <div class="rgtit">
            <form method="post" action="/@ViewBag.ControllerName/search">
                <dl>
                    <dd>关键词:</dd>
                    <dd>
                        <input name="KeyWord" type="text" class="rgtxt2" /></dd>
                    <dd>
                        <input type="submit" value="查 询" class="rgbut1" /></dd>
                </dl>
            </form>
        </div>
        <div class="rgc">
            <dl class="rgt11">
                <dt>
                    <span class="sple"><a href="/systemuser/add">添加用户</a></span>
                </dt>
            </dl>
            <div class="rg3">
                <table width="100%" border="0" cellspacing="0" cellpadding="0">
                    <tr>
                        <td class="rgtd2">用户编号</td>
                        <td class="rgtd3">登录名</td>
                        <td class="rgtd3">手机</td>
                        <td class="rgtd3">Email</td>
                        <td class="rgtd3">昵称</td>
                        <td class="rgtd3">状态</td>
                        <td class="rgtd4">操作</td>
                    </tr>
                </table>
            </div>
            <div class="rg4">
                @{int classnum = 1;}
                @foreach (var item in Model)
                {
                    <table width="100%" border="0" cellspacing="0" cellpadding="0" @if (classnum % 2 == 0)
                                                                                   {<text>class="rgbg2"</text>}>
                        <tr>
                            <td class="rgtd2">@item.SystemUserID</td>
                            <td class="rgtd3">@(item.LogName)</td>
                            <td class="rgtd3">@item.Mobile</td>
                            <td class="rgtd3">@item.Email</td>
                            <td class="rgtd3">@item.TrueName</td>
                            <td class="rgtd3">@(item.State == 1 ? "有效" : "无效")</td>
                            <td class="rgtd4"><a href="/systemuser/delete/@item.SystemUserID">删除</a> | <a href="/systemuser/edit/@item.SystemUserID">编辑</a>  </td>
                        </tr>
                    </table>
                                                                                   classnum = classnum + 1;
                }
            </div>
        </div>
    </div>
</div>
<script>
    //菜单显示
    $("#@(ViewBag.ControllerName)sys").addClass("hbg");
    $("#@(ViewBag.ControllerName)").removeClass("navli");
    $("#@(ViewBag.ControllerName)").addClass("navlihg");
    $(".@(ViewBag.ControllerName)sys").each(function (index, item) {
        $(this).show();
    });
</script>

 角色管理

技术分享

Controller代码

复制代码 代码如下:

public class RoleController : Controller
   {
       RoleRepository roleryrepository = new RoleRepository();
       MenuRepository menurepository = new MenuRepository();
       RoleMenuMappingRepository rmmrepositoy = new RoleMenuMappingRepository();
       #region 列表
       /// <summary>
       /// 默认页面
       /// </summary>
       /// <returns></returns>
       ///
       [Authorize]
       public ActionResult Index(int? page)
       {
           ViewBag.ControllerName = RouteData.Values["controller"].ToString().ToLower();
           var source = roleryrepository.GetModelList();
           return View(roleryrepository.GetPageModelList(source, 10, page ?? 1));
       }
       #endregion
       #region 添加
       /// <summary>
       /// 添加页
       /// </summary>
       /// <param name="model">实体类</param>
       /// <returns></returns>
       [Authorize]
       public ActionResult Add(Role model)
       {
           ViewBag.ControllerName = RouteData.Values["controller"].ToString().ToLower();
           var menu = menurepository.GetModelListByState(1);
           ViewBag.Menu = new SelectList(menu, "MenuID", "MenuName");
           // ViewData["State"] = SelectListHelper.GetIsOrNoSelectList(0);
           return View();
       }
       public string Log()
       {
           string meg = "";
           //int user = int.Parse(CookieHelper.GetValue("SysUserID"));
           //string ip = IPHelper.GetUserIp;
           foreach (var item in RouteData.Values)
           {
               meg += item.Key.ToUpper() + ":" + item.Value + "|";
           }
           return meg;
       }
       /// <summary>
       /// 添加事件
       /// </summary>
       /// <param name="model">实体类</param>
       /// <param name="fc"></param>
       /// <returns></returns>
       [Authorize, HttpPost, ValidateInput(false)]
       public ActionResult Add(Role model, FormCollection fc, int[] Menu)
       {
           try
           {
               ViewBag.ControllerName = RouteData.Values["controller"].ToString().ToLower();
               model.State = 1;
               model.CreateTime = DateTime.Now;
               roleryrepository.SaveOrEditModel(model);
               if (Menu.Length > 0)
               {
                   foreach (int gsi in Menu)
                   {
                       RoleMenuMapping rmm = new RoleMenuMapping();
                       rmm.MenuID = gsi;
                       rmm.RoleID = model.RoleID;
                       rmmrepositoy.SaveOrEditModel(rmm);
                   }
               }
               else
               {
                   return RedirectToAction("Index");
               }
           }
           catch (Exception ex)
           {
               Log4netHelper.InvokeErrorLog(MethodBase.GetCurrentMethod().DeclaringType, ViewBag.ControllerName + "添加方法出错-Author:ryanding IP地址[" + IPHelper.GetUserIp + "]" + "操作人ID:" + CookieHelper.GetValue("SystemUserID") + "当前来源信息:" + Log(), ex);
           }
           return View("404");
       }
       #endregion
       #region 删除
       /// <summary>
       /// 删除
       /// </summary>
       /// <param name="id">删除编号</param>
       /// <returns></returns>
       [Authorize]
       public ActionResult Delete(int id)
       {
           ViewBag.ControllerName = RouteData.Values["controller"].ToString().ToLower();
           var model = roleryrepository.GetModel(id);
           model.State = 0;
           if (model != null)
           {
               roleryrepository.SaveOrEditModel(model);
               return RedirectToAction("index");
           }
           else
               return View("404");
       }
       #endregion
       #region 查询
       [Authorize]
       public ActionResult Search(int? page)
       {
           ViewBag.ControllerName = RouteData.Values["controller"].ToString().ToLower();
           string name = "";
           if (page == null)
           {
               name = Request.Form["KeyWord"];
               CookieHelper.SetObj("KeyWord", 0, name);
           }
           else
               name = CookieHelper.GetValue("KeyWord");
           var query = QueryBuilder.Create<Role>().Like(d => d.RoleName, name);
           var source = roleryrepository.GetModelList().Where(query.Expression);
           return View(new Pager<Role>(source, page ?? 1, 10));
       }
       #endregion
       #region 编辑
       [Authorize]
       public ActionResult Edit(int id)
       {
           ViewBag.ControllerName = RouteData.Values["controller"].ToString().ToLower();
           var rmmList = rmmrepositoy.GetModelList().Where(d => d.RoleID == id);
           var menu = menurepository.GetModelListByState(1);
           ViewBag.Menu = new SelectList(menu, "MenuID", "MenuName", string.Join(",", rmmList.Select(p => p.MenuID)));
           var model = roleryrepository.GetModel(id);
           if (model != null)
           {
               ViewData["State"] = SelectListHelper.GetStateSelectList(model.State);
               return View(model);
           }
           else
               return View("404");
       }
       [Authorize, AcceptVerbs(HttpVerbs.Post), ValidateInput(false)]
       public ActionResult Edit(int id, FormCollection fc, int[] Menu)
       {
           ViewBag.ControllerName = RouteData.Values["controller"].ToString().ToLower();
           var model = roleryrepository.GetModel(id);
           if (model != null)
           {
               if (Menu.Length > 0)
               {
                   rmmrepositoy.DeleteModel(rmmrepositoy.GetModelList().Where(d => d.RoleID == model.RoleID));
                   foreach (int gsi in Menu)
                   {
                       RoleMenuMapping rmm = new RoleMenuMapping();
                       rmm.MenuID = gsi;
                       rmm.RoleID = model.RoleID;
                       rmmrepositoy.SaveOrEditModel(rmm);
                   }
               }
               UpdateModel(model);
               roleryrepository.SaveOrEditModel(model);
               return RedirectToAction("index");
           }
           else
               return View("404");
       }
       #endregion
   }

View代码

Index.cshtml

复制代码 代码如下:

@{
    ViewBag.Title = "Index";
    Layout = "~/Views/Shared/_Layout.cshtml";
}
@model SJCRM.Helpers.Pager<SJCRM.Models.Role>
<div class="contrgcon">
    <div class="contrg_list">
        <div class="rgtit">
            <form method="post" action="/@ViewBag.ControllerName/search">
                <dl>
                    <dd>关键词:</dd>
                    <dd>
                        <input name="KeyWord" type="text" class="rgtxt2" /></dd>
                    <dd>
                        <input type="submit" value="查 询" class="rgbut1" /></dd>
                </dl>
            </form>
        </div>
        <div class="rgc">
            <dl class="rgt11">
                <dt>
                   <span class="sple"><a href="/@ViewBag.ControllerName/add">添加</a></span>
                </dt>
            </dl>
            <div class="rg3">
                <table width="100%" border="0" cellspacing="0" cellpadding="0">
                    <tr>
                        <td class="rgtd2">编号</td>
                        <td class="rgtd2">角色名称</td>
                        <td class="rgtd3">角色内容</td>
                        <td class="rgtd3">创建时间</td>
                        <td class="rgtd3">状态</td>
                        <td class="rgtd4">操作</td>
                    </tr>
                </table>
            </div>
            <div class="rg4">
                @{int classnum = 1;}
                @foreach (var item in Model)
                {
                    <table width="100%" border="0" cellspacing="0" cellpadding="0" @if (classnum % 2 == 0)
                                                                                   {<text>class="rgbg2"</text>}>
                        <tr>
                            <td class="rgtd2">@item.RoleID</td>
                            <td class="rgtd2">@item.RoleName</td>
                            <td class="rgtd3">@item.RoleContent</td>
                            <td class="rgtd3">@String.Format("{0:yyyy-MM-dd}", item.CreateTime)</td>
                            <td class="rgtd3">@(item.State == 1 ? "有效" : "无效")</td>
                            <td class="rgtd4"><a href="/@ViewBag.ControllerName/delete/@item.RoleID">删除</a> | <a href="/@ViewBag.ControllerName/edit/@item.RoleID">编辑</a>  </td>
                        </tr>
                    </table>
                                                                                   classnum = classnum + 1;
                }
            </div>
        </div>
        <div class="rg5">
           @UIHelper.PagesHelper(ViewBag.ControllerName, Model.TotalPages, Model.PageIndex, Model.PageSize, Model.TotalCount, Model.HasPreviousPage, Model.HasNextPage, Model.PageList);
        </div>
    </div>
</div>
<script>
    //菜单显示
    $("#systemusersys").addClass("hbg");
    $("#@(ViewBag.ControllerName)").removeClass("navli");
    $("#@(ViewBag.ControllerName)").addClass("navlihg");
    $(".systemusersys").each(function (index, item) {
        $(this).show();
    });
</script>

Add.cshtml

复制代码 代码如下:

@using SJCRM.Helpers
@{
    ViewBag.Title = "Add";
    Layout = "~/Views/Shared/_Layout.cshtml";
}
<div class="contrgcon">
    <div class="rgtit3">
        <div class="tit1">
            <h3>添加</h3>
        </div>
        <div class="rgtit3con">
            @using (Html.BeginForm())
            {
                <dl>
                    <dd class="dc1">角色名称:</dd>
                    <dd>
                        <input name="RoleName" type="text" class="rgtxt2" datatype="*" nullmsg="请输入名称" />
                    </dd>
                </dl>
      <dl>
                    <dd class="dc1">角色权限:</dd>
                    <dd>
                        @Html.CheckBoxList("Menu")
                    </dd>
                </dl>
                <dl>
                    <dd class="dc1">角色内容:</dd>
                    <dd>
                         <textarea rows="10" cols="82" name="RoleContent" id="RoleContent"></textarea>
                    </dd>
                </dl>
                <dl>
                    <dd>
                        <input type="submit" value="提 交" class="rgbut4" />
                    </dd>
                </dl>
            }
        </div>
    </div>
</div>
<script>
    //菜单显示
    $("#systemusersys").addClass("hbg");
    $("#@(ViewBag.ControllerName)").removeClass("navli");
    $("#@(ViewBag.ControllerName)").addClass("navlihg");
    $(".systemusersys").each(function (index, item) {
        $(this).show();
    });
</script>

Edit.cshtml

复制代码 代码如下:

 @using SJCRM.Helpers
 @{
     ViewBag.Title = "Add";
     Layout = "~/Views/Shared/_Layout.cshtml";
 }
 @model SJCRM.Models.Role
 <div class="contrgcon">
     <div class="rgtit3">
         <div class="tit1">
             <h3>编辑</h3>
         </div>
         <div class="rgtit3con">
             @using (Html.BeginForm())
             {
                 <dl>
                     <dd class="dc1">角色名称:</dd>
                     <dd>
                         <input name="RoleName" type="text" class="rgtxt2" datatype="*" nullmsg="请输入名称" value="@Model.RoleName"/>
                     </dd>
                 </dl>
       <dl>
                     <dd class="dc1">角色权限:</dd>
                     <dd>
                         @Html.CheckBoxList("Menu")
                     </dd>
                 </dl>
                 <dl>
                     <dd class="dc1">角色内容:</dd>
                     <dd>
                          <textarea rows="10" cols="82" name="RoleContent" id="RoleContent">@Model.RoleName</textarea>
                     </dd>
                 </dl>
                 <dl>
                     <dd>
                         <input type="submit" value="提 交" class="rgbut4" />
                     </dd>
                 </dl>
             }
         </div>
     </div>
 </div>
 <script>
     //菜单显示
     $("#systemusersys").addClass("hbg");
     $("#@(ViewBag.ControllerName)").removeClass("navli");
     $("#@(ViewBag.ControllerName)").addClass("navlihg");
     $(".systemusersys").each(function (index, item) {
         $(this).show();
     });
 </script>

Search.cshtml

复制代码 代码如下:

@{
    ViewBag.Title = "Index";
    Layout = "~/Views/Shared/_Layout.cshtml";
}
@model SJCRM.Helpers.Pager<SJCRM.Models.Role>
<div class="contrgcon">
    <div class="contrg_list">
        <div class="rgtit">
            <form method="post" action="/@ViewBag.ControllerName/search">
                <dl>
                    <dd>关键词:</dd>
                    <dd>
                        <input name="KeyWord" type="text" class="rgtxt2" /></dd>
                    <dd>
                        <input type="submit" value="查 询" class="rgbut1" /></dd>
                </dl>
            </form>
        </div>
        <div class="rgc">
            <dl class="rgt11">
                <dt>
                   <span class="sple"><a href="/@ViewBag.ControllerName/add">添加</a></span>
                </dt>
            </dl>
            <div class="rg3">
                <table width="100%" border="0" cellspacing="0" cellpadding="0">
                    <tr>
                        <td class="rgtd2">编号</td>
                        <td class="rgtd2">角色名称</td>
                        <td class="rgtd3">角色内容</td>
                        <td class="rgtd3">创建时间</td>
                        <td class="rgtd3">状态</td>
                        <td class="rgtd4">操作</td>
                    </tr>
                </table>
            </div>
            <div class="rg4">
                @{int classnum = 1;}
                @foreach (var item in Model)
                {
                    <table width="100%" border="0" cellspacing="0" cellpadding="0" @if (classnum % 2 == 0)
                                                                                   {<text>class="rgbg2"</text>}>
                        <tr>
                            <td class="rgtd2">@item.RoleID</td>
                            <td class="rgtd2">@item.RoleName</td>
                            <td class="rgtd3">@item.RoleContent</td>
                            <td class="rgtd3">@String.Format("{0:yyyy-MM-dd}", item.CreateTime)</td>
                            <td class="rgtd3">@(item.State == 1 ? "有效" : "无效")</td>
                            <td class="rgtd4"><a href="/@ViewBag.ControllerName/delete/@item.RoleID">删除</a> | <a href="/@ViewBag.ControllerName/edit/@item.RoleID">编辑</a>  </td>
                        </tr>
                    </table>
                                                                                   classnum = classnum + 1;
                }
            </div>
        </div>
    </div>
</div>
<script>
    //菜单显示
    $("#systemusersys").addClass("hbg");
    $("#@(ViewBag.ControllerName)").removeClass("navli");
    $("#@(ViewBag.ControllerName)").addClass("navlihg");
    $(".systemusersys").each(function (index, item) {
        $(this).show();
    });
</script>

 菜单管理

技术分享

Controller代码

复制代码 代码如下:

public class MenuController : Controller
    {
        MenuRepository repository = new MenuRepository();
        #region 列表
        /// <summary>
        /// 默认页面
        /// </summary>
        /// <returns></returns>
        ///
        [Authorize]
        public ActionResult Index(int? page)
        {
            ViewBag.ControllerName = RouteData.Values["controller"].ToString().ToLower();
            var source = repository.GetModelListByState(1);
            return View(repository.GetPageModelList(source, 10, page ?? 1));
        }
        #endregion
        #region 添加
        /// <summary>
        /// 添加页
        /// </summary>
        /// <param name="model">实体类</param>
        /// <returns></returns>
        [Authorize]
        public ActionResult Add(Menu model)
        {
            ViewBag.ControllerName = RouteData.Values["controller"].ToString().ToLower();
            // ViewData["State"] = SelectListHelper.GetIsOrNoSelectList(0);
            return View();
        }
        /// <summary>
        /// 添加事件
        /// </summary>
        /// <param name="model">实体类</param>
        /// <param name="fc"></param>
        /// <returns></returns>
        [Authorize, HttpPost, ValidateInput(false)]
        public ActionResult Add(Menu model, FormCollection fc)
        {
            ViewBag.ControllerName = RouteData.Values["controller"].ToString().ToLower();
            model.State = 1;
            model.CreateTime = DateTime.Now;
            repository.SaveOrEditModel(model);
            return RedirectToAction("Index");
        }
        #endregion
        #region 删除
        /// <summary>
        /// 删除
        /// </summary>
        /// <param name="id">删除编号</param>
        /// <returns></returns>
        [Authorize]
        public ActionResult Delete(int id)
        {
            ViewBag.ControllerName = RouteData.Values["controller"].ToString().ToLower();
            var model = repository.GetModel(id);
            model.State = 0;
            if (model != null)
            {
                repository.SaveOrEditModel(model);
                return RedirectToAction("index");
            }
            else
                return View("404");
            //var model = categoryrepository.GetModel(id);
            //if (model != null)
            //{
            //    categoryrepository.DeleteModel(id);
            //    return RedirectToAction("Index");
            //}
            //else
            //    return View("404");
        }
        #endregion
        #region 查询
        [Authorize]
        public ActionResult Search(int? page)
        {
            ViewBag.ControllerName = RouteData.Values["controller"].ToString().ToLower();
            string name = "";
            if (page == null)
            {
                name = Request.Form["KeyWord"];
                CookieHelper.SetObj("KeyWord", 0, name);
            }
            else
                name = CookieHelper.GetValue("KeyWord");
            var query = QueryBuilder.Create<Menu>().Like(d => d.MenuName, name);
            var source = repository.GetModelList().Where(query.Expression);
            return View(new Pager<Menu>(source, page ?? 1, 10));
        }
        #endregion
        #region 编辑
        [Authorize]
        public ActionResult Edit(int id)
        {
            ViewBag.ControllerName = RouteData.Values["controller"].ToString().ToLower();
            var model = repository.GetModel(id);
            if (model != null)
            {
                ViewData["State"] = SelectListHelper.GetStateSelectList(model.State);
                return View(model);
            }
            else
                return View("404");
        }
        [Authorize, AcceptVerbs(HttpVerbs.Post), ValidateInput(false)]
        public ActionResult Edit(int id, FormCollection fc)
        {
            ViewBag.ControllerName = RouteData.Values["controller"].ToString().ToLower();
            var model = repository.GetModel(id);
            if (model != null)
            {
                UpdateModel(model);
                repository.SaveOrEditModel(model);
                return RedirectToAction("index");
            }
            else
                return View("404");
        }
        #endregion
     }

View代码

Index.cshtml

复制代码 代码如下:

@{
    ViewBag.Title = "Index";
    Layout = "~/Views/Shared/_Layout.cshtml";
}
@model SJCRM.Helpers.Pager<SJCRM.Models.Menu>
<div class="contrgcon">
    <div class="contrg_list">
        <div class="rgtit">
            <form method="post" action="/@ViewBag.ControllerName/search">
                <dl>
                    <dd>关键词:</dd>
                    <dd>
                        <input name="KeyWord" type="text" class="rgtxt2" /></dd>
                    <dd>
                        <input type="submit" value="查 询" class="rgbut1" /></dd>
                </dl>
            </form>
        </div>
        <div class="rgc">
            <dl class="rgt11">
                <dt>
                   <span class="sple"><a href="/@ViewBag.ControllerName/add">添加</a></span>
                </dt>
            </dl>
            <div class="rg3">
                <table width="100%" border="0" cellspacing="0" cellpadding="0">
                    <tr>
                        <td class="rgtd2">编号</td>
                        <td class="rgtd3">菜单名称</td>
                        <td class="rgtd3">别名样式</td>
                        <td class="rgtd3">连接地址</td>
                        <td class="rgtd3">创建时间</td>
                        <td class="rgtd3">状态</td>
                        <td class="rgtd4">操作</td>
                    </tr>
                </table>
            </div>
            <div class="rg4">
                @{int classnum = 1;}
                @foreach (var item in Model)
                {
                    <table width="100%" border="0" cellspacing="0" cellpadding="0" @if (classnum % 2 == 0)
                                                                                   {<text>class="rgbg2"</text>}>
                        <tr>
                            <td class="rgtd2">@item.MenuID</td>
                            <td class="rgtd3">@item.MenuName</td>
                            <td class="rgtd3">@item.Alias</td>
                            <td class="rgtd3">@item.Url</td>
                            <td class="rgtd3">@String.Format("{0:yyyy-MM-dd}", item.CreateTime)</td>
                            <td class="rgtd3">@(item.State == 1 ? "有效" : "无效")</td>
                            <td class="rgtd4"><a href="/@ViewBag.ControllerName/delete/@item.MenuID">删除</a> | <a href="/@ViewBag.ControllerName/edit/@item.MenuID">编辑</a>  </td>
                        </tr>
                    </table>
                                                                                   classnum = classnum + 1;
                }
            </div>
        </div>
        <div class="rg5">
           @UIHelper.PagesHelper(ViewBag.ControllerName, Model.TotalPages, Model.PageIndex, Model.PageSize, Model.TotalCount, Model.HasPreviousPage, Model.HasNextPage, Model.PageList);
        </div>
    </div>
</div>
<script>
    //菜单显示
    $("#systemusersys").addClass("hbg");
    $("#@(ViewBag.ControllerName)").removeClass("navli");
    $("#@(ViewBag.ControllerName)").addClass("navlihg");
    $(".systemusersys").each(function (index, item) {
        $(this).show();
    });
</script>

Add.cshtml

复制代码 代码如下:

@{
    ViewBag.Title = "Add";
    Layout = "~/Views/Shared/_Layout.cshtml";
}
<div class="contrgcon">
    <div class="rgtit3">
        <div class="tit1">
            <h3>添加菜单</h3>
        </div>
        <div class="rgtit3con">
            @using (Html.BeginForm())
            {
                <dl>
                    <dd class="dc1">菜单名称:</dd>
                    <dd>
                        <input name="MenuName" type="text" class="rgtxt2" datatype="*" nullmsg="请输入产品名称" />
                    </dd>
                </dl>
                <dl>
                    <dd class="dc1">连接地址:</dd>
                    <dd>
                        <input name="Url" type="text" class="rgtxt2" datatype="n" nullmsg="请输入产品名称" />
                    </dd>
                </dl>
                <dl>
                    <dd class="dc1">别名样式:</dd>
                    <dd>
                        <input name="Alias" type="text" class="rgtxt2" datatype="n" nullmsg="请输入产品名称" />
                    </dd>
                </dl>
                <dl>
                    <dd>
                        <input type="submit" value="提 交" class="rgbut4" />
                    </dd>
                </dl>
            }
        </div>
    </div>
</div>
<script>
    //菜单显示
    $("#systemusersys").addClass("hbg");
    $("#@(ViewBag.ControllerName)").removeClass("navli");
    $("#@(ViewBag.ControllerName)").addClass("navlihg");
    $(".systemusersys").each(function (index, item) {
        $(this).show();
    });
</script>

Edit.cshtml

复制代码 代码如下:

@{
    ViewBag.Title = "Add";
    Layout = "~/Views/Shared/_Layout.cshtml";
}
@model SJCRM.Models.Menu
<div class="contrgcon">
    <div class="rgtit3">
        <div class="tit1">
            <h3>编辑</h3>
        </div>
        <div class="rgtit3con">
            @using (Html.BeginForm())
            {
                <dl>
                    <dd class="dc1">菜单名称:</dd>
                    <dd>
                        <input name="MenuName" type="text" class="rgtxt2" datatype="*" nullmsg="请输入产品名称" value="@Model.MenuName" />
                    </dd>
                </dl>
                <dl>
                    <dd class="dc1">连接地址:</dd>
                    <dd>
                        <input name="Url" type="text" class="rgtxt2" datatype="n" nullmsg="请输入产品名称" value="@Model.Url" />
                    </dd>
                </dl>
                <dl>
                    <dd class="dc1">别名样式:</dd>
                    <dd>
                        <input name="Alias" type="text" class="rgtxt2" datatype="n" nullmsg="请输入产品名称" value="@Model.Alias" />
                    </dd>
                </dl>
                <dl>
                    <dd>
                        <input type="submit" value="提 交" class="rgbut4" />
                    </dd>
                </dl>
            }
        </div>
    </div>
</div>
<script>
    //菜单显示
    $("#systemusersys").addClass("hbg");
    $("#@(ViewBag.ControllerName)").removeClass("navli");
    $("#@(ViewBag.ControllerName)").addClass("navlihg");
    $(".systemusersys").each(function (index, item) {
        $(this).show();
    });
</script>

Search.cshtml

复制代码 代码如下:

 @{
     ViewBag.Title = "Index";
     Layout = "~/Views/Shared/_Layout.cshtml";
 }
 @model SJCRM.Helpers.Pager<SJCRM.Models.Menu>
 <div class="contrgcon">
     <div class="contrg_list">
         <div class="rgtit">
             <form method="post" action="/@ViewBag.ControllerName/search">
                 <dl>
                     <dd>关键词:</dd>
                     <dd>
                         <input name="KeyWord" type="text" class="rgtxt2" /></dd>
                     <dd>
                         <input type="submit" value="查 询" class="rgbut1" /></dd>
                 </dl>
             </form>
         </div>
         <div class="rgc">
             <dl class="rgt11">
                 <dt>
                    <span class="sple"><a href="/@ViewBag.ControllerName/add">添加</a></span>
                 </dt>
             </dl>
             <div class="rg3">
                 <table width="100%" border="0" cellspacing="0" cellpadding="0">
                     <tr>
                         <td class="rgtd2">编号</td>
                         <td class="rgtd3">菜单名称</td>
                         <td class="rgtd3">别名样式</td>
                         <td class="rgtd3">连接地址</td>
                         <td class="rgtd3">创建时间</td>
                         <td class="rgtd3">状态</td>
                         <td class="rgtd4">操作</td>
                     </tr>
                 </table>
             </div>
             <div class="rg4">
                 @{int classnum = 1;}
                 @foreach (var item in Model)
                 {
                     <table width="100%" border="0" cellspacing="0" cellpadding="0" @if (classnum % 2 == 0)
                                                                                    {<text>class="rgbg2"</text>}>
                         <tr>
                             <td class="rgtd2">@item.MenuID</td>
                             <td class="rgtd3">@item.MenuName</td>
                             <td class="rgtd3">@item.Alias</td>
                             <td class="rgtd3">@item.Url</td>
                             <td class="rgtd3">@String.Format("{0:yyyy-MM-dd}", item.CreateTime)</td>
                             <td class="rgtd3">@(item.State == 1 ? "有效" : "无效")</td>
                             <td class="rgtd4"><a href="/@ViewBag.ControllerName/delete/@item.MenuID">删除</a> | <a href="/@ViewBag.ControllerName/edit/@item.MenuID">编辑</a>  </td>
                         </tr>
                     </table>
                                                                                    classnum = classnum + 1;
                 }
             </div>
         </div>
     </div>
 </div>
 <script>
     //菜单显示
     $("#systemusersys").addClass("hbg");
     $("#@(ViewBag.ControllerName)").removeClass("navli");
     $("#@(ViewBag.ControllerName)").addClass("navlihg");
     $(".systemusersys").each(function (index, item) {
         $(this).show();
     });
 </script>

 部门管理

技术分享

Controller代码

复制代码 代码如下:

 public class DepartmentController : Controller
    {
        DepartmentRepository departmentryrepository = new DepartmentRepository();
        #region 列表
        /// <summary>
        /// 默认页面
        /// </summary>
        /// <returns></returns>
        ///
        [Authorize]
        public ActionResult Index(int? page)
        {
            ViewBag.ControllerName = RouteData.Values["controller"].ToString().ToLower();
            var source = departmentryrepository.GetModelList();
            return View(departmentryrepository.GetPageModelList(source, 10, page ?? 1));
        }
        #endregion
        #region 添加
        /// <summary>
        /// 添加页
        /// </summary>
        /// <param name="model">实体类</param>
        /// <returns></returns>
        [Authorize]
        public ActionResult Add(Department model)
        {
            ViewBag.ControllerName = RouteData.Values["controller"].ToString().ToLower();
            // ViewData["State"] = SelectListHelper.GetIsOrNoSelectList(0);
            return View();
        }
        /// <summary>
        /// 添加事件
        /// </summary>
        /// <param name="model">实体类</param>
        /// <param name="fc"></param>
        /// <returns></returns>
        [Authorize, HttpPost, ValidateInput(false)]
        public ActionResult Add(Department model, FormCollection fc)
        {
            ViewBag.ControllerName = RouteData.Values["controller"].ToString().ToLower();
            model.State = 1;
            model.CreateTime = DateTime.Now;
            departmentryrepository.SaveOrEditModel(model);
            return RedirectToAction("Index");
        }
        #endregion
        #region 删除
        /// <summary>
        /// 删除
        /// </summary>
        /// <param name="id">删除编号</param>
        /// <returns></returns>
        [Authorize]
        public ActionResult Delete(int id)
        {
            ViewBag.ControllerName = RouteData.Values["controller"].ToString().ToLower();
            var model = departmentryrepository.GetModel(id);
            model.State = 0;
            if (model != null)
            {
                departmentryrepository.SaveOrEditModel(model);
                return RedirectToAction("index");
            }
            else
                return View("404");
            //var model = categoryrepository.GetModel(id);
            //if (model != null)
            //{
            //    categoryrepository.DeleteModel(id);
            //    return RedirectToAction("Index");
            //}
            //else
            //    return View("404");
        }
        #endregion
        #region 查询
        [Authorize]
        public ActionResult Search(int? page)
        {
            ViewBag.ControllerName = RouteData.Values["controller"].ToString().ToLower();
            string jobname = "";
            if (page == null)
            {
                jobname = Request.Form["KeyWord"];
                CookieHelper.SetObj("KeyWord", 0, jobname);
            }
            else
                jobname = CookieHelper.GetValue("KeyWord");
            var query = QueryBuilder.Create<Department>().Like(d => d.DepartmentName, jobname);
            var source = departmentryrepository.GetModelList().Where(query.Expression);
            return View(new Pager<Department>(source, page ?? 1, 10));
        }
        #endregion
        #region 编辑
        [Authorize]
        public ActionResult Edit(int id)
        {
            ViewBag.ControllerName = RouteData.Values["controller"].ToString().ToLower();
            var model = departmentryrepository.GetModel(id);
            if (model != null)
            {
                ViewData["State"] = SelectListHelper.GetStateSelectList(model.State);
                return View(model);
            }
            else
                return View("404");
        }
        [Authorize, AcceptVerbs(HttpVerbs.Post), ValidateInput(false)]
        public ActionResult Edit(int id, FormCollection fc)
        {
            ViewBag.ControllerName = RouteData.Values["controller"].ToString().ToLower();
            var model = departmentryrepository.GetModel(id);
            if (model != null)
            {
                UpdateModel(model);
                departmentryrepository.SaveOrEditModel(model);
                return RedirectToAction("index");
            }
            else
                return View("404");
        }
        #endregion
      }

View代码

Index.cshtml

复制代码 代码如下:

@{
    ViewBag.Title = "Index";
    Layout = "~/Views/Shared/_Layout.cshtml";
}
@model SJCRM.Helpers.Pager<SJCRM.Models.Department>
<div class="contrgcon">
    <div class="contrg_list">
        <div class="rgtit">
             <form method="post" action="/@ViewBag.ControllerName/search">
                <dl>
                    <dd>关键词:</dd>
                    <dd>
                        <input name="KeyWord" type="text" class="rgtxt2" /></dd>
                    <dd>
                        <input type="submit" value="查 询" class="rgbut1" /></dd>
                </dl>
            </form>
        </div>
        <div class="rgc">
            <dl class="rgt11">
                <dt>
                   <span class="sple"><a href="/@ViewBag.ControllerName/add">添加</a></span>
                </dt>
            </dl>
            <div class="rg3">
                <table width="100%" border="0" cellspacing="0" cellpadding="0">
                    <tr>
                        <td class="rgtd2">编号</td>
                        <td class="rgtd2">部门名称</td>
                        <td class="rgtd3">是否销售</td>
                        <td class="rgtd3">创建时间</td>
                        <td class="rgtd3">状态</td>
                        <td class="rgtd4">操作</td>
                    </tr>
                </table>
            </div>
            <div class="rg4">
                @{int classnum = 1;}
                @foreach (var item in Model)
                {
                    <table width="100%" border="0" cellspacing="0" cellpadding="0" @if (classnum % 2 == 0)
                                                                                   {<text>class="rgbg2"</text>}>
                        <tr>
                            <td class="rgtd2">@item.DepartmentID</td>
                            <td class="rgtd2">@item.DepartmentName</td>
                            <td class="rgtd3">@(item.IsSale == 1 ? "是" : "否")</td>
                            <td class="rgtd3">@String.Format("{0:yyyy-MM-dd}", item.CreateTime)</td>
                            <td class="rgtd3">@(item.State == 1 ? "有效" : "无效")</td>
                            <td class="rgtd4"><a href="/@ViewBag.ControllerName/delete/@item.DepartmentID">删除</a> | <a href="/@ViewBag.ControllerName/edit/@item.DepartmentID">编辑</a>  </td>
                        </tr>
                    </table>
                                                                                   classnum = classnum + 1;
                }
            </div>
        </div>
        <div class="rg5">
           @UIHelper.PagesHelper(ViewBag.ControllerName, Model.TotalPages, Model.PageIndex, Model.PageSize, Model.TotalCount, Model.HasPreviousPage, Model.HasNextPage, Model.PageList);
        </div>
    </div>
</div>
<script>
    //菜单显示
    $("#systemusersys").addClass("hbg");
    $("#@(ViewBag.ControllerName)").removeClass("navli");
    $("#@(ViewBag.ControllerName)").addClass("navlihg");
    $(".systemusersys").each(function (index, item) {
        $(this).show();
    });
</script>

Add.cshtml

复制代码 代码如下:

@{
    ViewBag.Title = "Add";
    Layout = "~/Views/Shared/_Layout.cshtml";
}
<div class="contrgcon">
    <div class="rgtit3">
        <div class="tit1">
            <h3>添加</h3>
        </div>
        <div class="rgtit3con">
            @using (Html.BeginForm())
            {
                <dl>
                    <dd class="dc1">部门名称:</dd>
                    <dd>
                        <input name="DepartmentName" type="text" class="rgtxt2" datatype="*" nullmsg="请输入产品名称" />
                    </dd>
                </dl>
                <dl>
                    <dd class="dc1">是否销售:</dd>
                    <dd>
                        <select name="IsSale">
                            <option value="1">是</option>
                            <option value="0">否</option>
                        </select>
                    </dd>
                </dl>
                <dl>
                    <dd>
                        <input type="submit" value="提 交" class="rgbut4" />
                    </dd>
                </dl>
            }
        </div>
    </div>
</div>
<script>
    //菜单显示
    $("#systemusersys").addClass("hbg");
    $("#@(ViewBag.ControllerName)").removeClass("navli");
    $("#@(ViewBag.ControllerName)").addClass("navlihg");
    $(".systemusersys").each(function (index, item) {
        $(this).show();
    });
</script>

Edit.cshtml

复制代码 代码如下:

@{
    ViewBag.Title = "Add";
    Layout = "~/Views/Shared/_Layout.cshtml";
}
@model SJCRM.Models.Department
<div class="contrgcon">
    <div class="rgtit3">
        <div class="tit1">
            <h3>编辑</h3>
        </div>
        <div class="rgtit3con">
            @using (Html.BeginForm())
            {
                <dl>
                    <dd class="dc1">部门名称:</dd>
                    <dd>
                        <input name="DepartmentName" type="text" class="rgtxt2" datatype="*" nullmsg="请输入产品名称" value="@Model.DepartmentName" />
                    </dd>
                </dl>
                <dl>
                    <dd class="dc1">是否销售:</dd>
                    <dd>
                        @UIHelper.IsSelect("IsSale", @Model.IsSale.ToString());
                    </dd>
                </dl>
                <dl>
                    <dd>
                        <input type="submit" value="提 交" class="rgbut4" />
                    </dd>
                </dl>
            }
        </div>
    </div>
</div>
<script>
    //菜单显示
    $("#systemusersys").addClass("hbg");
    $("#@(ViewBag.ControllerName)").removeClass("navli");
    $("#@(ViewBag.ControllerName)").addClass("navlihg");
    $(".systemusersys").each(function (index, item) {
        $(this).show();
    });
</script>

Search.cshtml

复制代码 代码如下:

@{
    ViewBag.Title = "Index";
    Layout = "~/Views/Shared/_Layout.cshtml";
}
@model SJCRM.Helpers.Pager<SJCRM.Models.Department>
<div class="contrgcon">
    <div class="contrg_list">
        <div class="rgtit">
             <form method="post" action="/@ViewBag.ControllerName/search">
                <dl>
                    <dd>关键词:</dd>
                    <dd>
                        <input name="KeyWord" type="text" class="rgtxt2" /></dd>
                    <dd>
                        <input type="submit" value="查 询" class="rgbut1" /></dd>
                </dl>
            </form>
        </div>
        <div class="rgc">
            <dl class="rgt11">
                <dt>
                   <span class="sple"><a href="/@ViewBag.ControllerName/add">添加</a></span>
                </dt>
            </dl>
            <div class="rg3">
                <table width="100%" border="0" cellspacing="0" cellpadding="0">
                    <tr>
                        <td class="rgtd2">编号</td>
                        <td class="rgtd2">部门名称</td>
                        <td class="rgtd3">是否销售</td>
                        <td class="rgtd3">创建时间</td>
                        <td class="rgtd3">状态</td>
                        <td class="rgtd4">操作</td>
                    </tr>
                </table>
            </div>
            <div class="rg4">
                @{int classnum = 1;}
                @foreach (var item in Model)
                {
                    <table width="100%" border="0" cellspacing="0" cellpadding="0" @if (classnum % 2 == 0)
                                                                                   {<text>class="rgbg2"</text>}>
                        <tr>
                            <td class="rgtd2">@item.DepartmentID</td>
                            <td class="rgtd2">@item.DepartmentName</td>
                            <td class="rgtd3">@(item.IsSale == 1 ? "是" : "否")</td>
                            <td class="rgtd3">@String.Format("{0:yyyy-MM-dd}", item.CreateTime)</td>
                            <td class="rgtd3">@(item.State == 1 ? "有效" : "无效")</td>
                            <td class="rgtd4"><a href="/@ViewBag.ControllerName/delete/@item.DepartmentID">删除</a> | <a href="/@ViewBag.ControllerName/edit/@item.DepartmentID">编辑</a>  </td>
                        </tr>
                    </table>
                                                                                   classnum = classnum + 1;
                }
            </div>
        </div>
    </div>
</div>
<script>
    //菜单显示
    $("#systemusersys").addClass("hbg");
    $("#@(ViewBag.ControllerName)").removeClass("navli");
    $("#@(ViewBag.ControllerName)").addClass("navlihg");
    $(".systemusersys").each(function (index, item) {
        $(this).show();
    });
</script>

 岗位管理

技术分享

Controller代码

复制代码 代码如下:

 public class JobController : Controller
    {
        JobRepository jobryrepository = new JobRepository();
        #region 岗位列表
        /// <summary>
        /// 默认页面
        /// </summary>
        /// <returns></returns>
        ///
        [Authorize]
        public ActionResult Index(int? page)
        {
            ViewBag.ControllerName = RouteData.Values["controller"].ToString().ToLower();
            var source = jobryrepository.GetModelListByState(1);
            return View(jobryrepository.GetPageModelList(source, 10, page ?? 1));
        }
        #endregion
        #region 添加
        /// <summary>
        /// 添加页
        /// </summary>
        /// <param name="model">实体类</param>
        /// <returns></returns>
        [Authorize]
        public ActionResult Add(Job model)
        {
            ViewBag.ControllerName = RouteData.Values["controller"].ToString().ToLower();
            // ViewData["State"] = SelectListHelper.GetIsOrNoSelectList(0);
            return View();
        }
        /// <summary>
        /// 添加事件
        /// </summary>
        /// <param name="model">实体类</param>
        /// <param name="fc"></param>
        /// <returns></returns>
        [Authorize, HttpPost, ValidateInput(false)]
        public ActionResult Add(Job model, FormCollection fc)
        {
            ViewBag.ControllerName = RouteData.Values["controller"].ToString().ToLower();
            model.State = 1;
            model.CreateTime = DateTime.Now;
            jobryrepository.SaveOrEditModel(model);
            return RedirectToAction("Index");
        }
        #endregion
        #region 删除
        /// <summary>
        /// 删除
        /// </summary>
        /// <param name="id">删除编号</param>
        /// <returns></returns>
        [Authorize]
        public ActionResult Delete(int id)
        {
            ViewBag.ControllerName = RouteData.Values["controller"].ToString().ToLower();
            var model = jobryrepository.GetModel(id);
            model.State = 0;
            if (model != null)
            {
                jobryrepository.SaveOrEditModel(model);
                return RedirectToAction("index");
            }
            else
                return View("404");
            //var model = categoryrepository.GetModel(id);
            //if (model != null)
            //{
            //    categoryrepository.DeleteModel(id);
            //    return RedirectToAction("Index");
            //}
            //else
            //    return View("404");
        }
        #endregion
        #region 查询
        [Authorize]
        public ActionResult Search(int? page)
        {
            ViewBag.ControllerName = RouteData.Values["controller"].ToString().ToLower();
            string jobname = "";
            if (page == null)
            {
                jobname = Request.Form["KeyWord"];
                CookieHelper.SetObj("KeyWord", 0, jobname);
            }
            else
                jobname = CookieHelper.GetValue("KeyWord");
            var query = QueryBuilder.Create<Job>().Like(d => d.JobName, jobname);
            var source = jobryrepository.GetModelList().Where(query.Expression);
            return View(new Pager<Job>(source, page ?? 1, 10));
        }
        #endregion
        #region 编辑
        [Authorize]
        public ActionResult Edit(int id)
        {
            ViewBag.ControllerName = RouteData.Values["controller"].ToString().ToLower();
            var model = jobryrepository.GetModel(id);
            if (model != null)
            {
                ViewData["State"] = SelectListHelper.GetStateSelectList(model.State);
                return View(model);
            }
            else
                return View("404");
        }
        [Authorize, AcceptVerbs(HttpVerbs.Post), ValidateInput(false)]
        public ActionResult Edit(int id, FormCollection fc)
        {
            ViewBag.ControllerName = RouteData.Values["controller"].ToString().ToLower();
            var model = jobryrepository.GetModel(id);
            if (model != null)
            {
                UpdateModel(model);
                jobryrepository.SaveOrEditModel(model);
                return RedirectToAction("index");
            }
            else
                return View("404");
        }
        #endregion
    }

View代码

Index.cshtml

复制代码 代码如下:

@{
    ViewBag.Title = "Index";
    Layout = "~/Views/Shared/_Layout.cshtml";
}
@model SJCRM.Helpers.Pager<SJCRM.Models.Job>
<div class="contrgcon">
    <div class="contrg_list">
        <div class="rgtit">
             <form method="post" action="/@ViewBag.ControllerName/search">
                <dl>
                    <dd>关键词:</dd>
                    <dd>
                        <input name="KeyWord" type="text" class="rgtxt2" /></dd>
                    <dd>
                        <input type="submit" value="查 询" class="rgbut1" /></dd>
                </dl>
            </form>
        </div>
        <div class="rgc">
            <dl class="rgt11">
                <dt>
                    <span class="sple"><a href="/@ViewBag.ControllerName/add">添加</a></span>
                </dt>
            </dl>
            <div class="rg3">
                <table width="100%" border="0" cellspacing="0" cellpadding="0">
                    <tr>
                        <td class="rgtd2">编号</td>
                        <td class="rgtd2">岗位名称</td>
                        <td class="rgtd3">岗位说明</td>
                        <td class="rgtd3">是否主管</td>
                        <td class="rgtd3">状态</td>
                        <td class="rgtd4">操作</td>
                    </tr>
                </table>
            </div>
            <div class="rg4">
                @{int classnum = 1;}
                @foreach (var item in Model)
                {
                    <table width="100%" border="0" cellspacing="0" cellpadding="0" @if (classnum % 2 == 0)
                                                                                   {<text>class="rgbg2"</text>}>
                        <tr>
                            <td class="rgtd2">@item.JobID</td>
                            <td class="rgtd2">@item.JobName</td>
                            <td class="rgtd3">@item.JobContent</td>
                            <td class="rgtd3">@(item.IsManager == 1 ? "是" : "否")</td>
                            <td class="rgtd3">@(item.State == 1 ? "有效" : "无效")</td>
                            <td class="rgtd4"><a href="/job/delete/@item.JobID">删除</a> | <a href="/job/edit/@item.JobID">编辑</a>  </td>
                        </tr>
                    </table>
                                                                                   classnum = classnum + 1;
                }
            </div>
        </div>
        <div class="rg5">
            @UIHelper.PagesHelper(ViewBag.ControllerName, Model.TotalPages, Model.PageIndex, Model.PageSize, Model.TotalCount, Model.HasPreviousPage, Model.HasNextPage, Model.PageList);
        </div>
    </div>
</div>
<script>
    //菜单显示
    $("#systemusersys").addClass("hbg");
    $("#@(ViewBag.ControllerName)").removeClass("navli");
    $("#@(ViewBag.ControllerName)").addClass("navlihg");
    $(".systemusersys").each(function (index, item) {
        $(this).show();
    });
</script>

Add.cshtml

复制代码 代码如下:

 @{
     ViewBag.Title = "Add";
     Layout = "~/Views/Shared/_Layout.cshtml";
 }
 <div class="contrgcon">
     <div class="rgtit3">
         <div class="tit1">
             <h3>添加</h3>
         </div>
         <div class="rgtit3con">
             @using (Html.BeginForm())
             {
                 <dl>
                     <dd class="dc1">岗位名称:</dd>
                     <dd>
                         <input name="JobName" type="text" class="rgtxt2" datatype="*" nullmsg="请输入产品名称" />
                     </dd>
                 </dl>
                 <dl>
                     <dd class="dc1">是否主管:</dd>
                     <dd>
                         <select name="IsManager">
                             <option value="1">是</option>
                             <option value="0">否</option>
                         </select>
                     </dd>
                 </dl>
                 <dl>
                     <dd class="dc1">岗位说明:</dd>
                     <dd>
                          <textarea rows="10" cols="82" name="JobContent" id="JobContent"></textarea>
                     </dd>
                 </dl>
                 <dl>
                     <dd>
                         <input type="submit" value="提 交" class="rgbut4" />
                     </dd>
                 </dl>
             }
         </div>
     </div>
 </div>
 <script>
     //菜单显示
     $("#systemusersys").addClass("hbg");
     $("#@(ViewBag.ControllerName)").removeClass("navli");
     $("#@(ViewBag.ControllerName)").addClass("navlihg");
     $(".systemusersys").each(function (index, item) {
         $(this).show();
     });
 </script>

Edit.cshtml

复制代码 代码如下:

@{
    ViewBag.Title = "Add";
    Layout = "~/Views/Shared/_Layout.cshtml";
}
@model SJCRM.Models.Job
<div class="contrgcon">
    <div class="rgtit3">
        <div class="tit1">
            <h3>编辑</h3>
        </div>
        <div class="rgtit3con">
            @using (Html.BeginForm())
            {
                <dl>
                    <dd class="dc1">岗位名称:</dd>
                    <dd>
                        <input name="JobName" type="text" class="rgtxt2" datatype="*" nullmsg="请输入产品名称" value="@Model.JobName" />
                    </dd>
                </dl>
                <dl>
                    <dd class="dc1">是否主管:</dd>
                    <dd>
                        @UIHelper.IsSelect("IsManager",Model.IsManager.ToString());
                    </dd>
                </dl>
                <dl>
                    <dd class="dc1">岗位说明:</dd>
                    <dd>
                        <textarea rows="10" cols="82" name="JobContent" id="JobContent">@Model.JobContent</textarea>
                    </dd>
                </dl>
                <dl>
                    <dd>
                        <input type="submit" value="提 交" class="rgbut4" />
                    </dd>
                </dl>
            }
        </div>
    </div>
</div>
<script>
    //菜单显示
    $("#systemusersys").addClass("hbg");
    $("#@(ViewBag.ControllerName)").removeClass("navli");
    $("#@(ViewBag.ControllerName)").addClass("navlihg");
    $(".systemusersys").each(function (index, item) {
        $(this).show();
    });
</script>
@*<script src="/Content/Scripts/Validform_v5.3.2.js"></script>
<script>
    $(document).ready(function () {
        $("#addform").Validform({
            tiptype: 3
        });
    });
</script>*@
<script src="@Url.Content("~/Content/kindeditor/kindeditor-min.js")" type="text/javascript"></script>
@*<script type="text/javascript">
    KindEditor.ready(function (K) {
        K.create(‘#JobContent‘, {
            allowFileManager: true
        });
    });
</script>*@

Search.cshtml

复制代码 代码如下:

@{
    ViewBag.Title = "Index";
    Layout = "~/Views/Shared/_Layout.cshtml";
}
@model SJCRM.Helpers.Pager<SJCRM.Models.Job>
<div class="contrgcon">
    <div class="contrg_list">
        <div class="rgtit">
             <form method="post" action="/@ViewBag.ControllerName/search">
                <dl>
                    <dd>关键词:</dd>
                    <dd>
                        <input name="KeyWord" type="text" class="rgtxt2" /></dd>
                    <dd>
                        <input type="submit" value="查 询" class="rgbut1" /></dd>
                </dl>
            </form>
        </div>
        <div class="rgc">
            <dl class="rgt11">
                <dt>
                    <span class="sple"><a href="/@ViewBag.ControllerName/add">添加</a></span>
                </dt>
            </dl>
            <div class="rg3">
                <table width="100%" border="0" cellspacing="0" cellpadding="0">
                    <tr>
                        <td class="rgtd2">编号</td>
                        <td class="rgtd2">岗位名称</td>
                        <td class="rgtd3">岗位说明</td>
                        <td class="rgtd3">是否主管</td>
                        <td class="rgtd3">状态</td>
                        <td class="rgtd4">操作</td>
                    </tr>
                </table>
            </div>
            <div class="rg4">
                @{int classnum = 1;}
                @foreach (var item in Model)
                {
                    <table width="100%" border="0" cellspacing="0" cellpadding="0" @if (classnum % 2 == 0)
                                                                                   {<text>class="rgbg2"</text>}>
                        <tr>
                            <td class="rgtd2">@item.JobID</td>
                            <td class="rgtd2">@item.JobName</td>
                            <td class="rgtd3">@item.JobContent</td>
                            <td class="rgtd3">@(item.IsManager == 1 ? "是" : "否")</td>
                            <td class="rgtd3">@(item.State == 1 ? "有效" : "无效")</td>
                            <td class="rgtd4"><a href="/job/delete/@item.JobID">删除</a> | <a href="/job/edit/@item.JobID">编辑</a>  </td>
                        </tr>
                    </table>
                                                                                   classnum = classnum + 1;
                }
            </div>
        </div>
    </div>
</div>
<script>
    //菜单显示
    $("#systemusersys").addClass("hbg");
    $("#@(ViewBag.ControllerName)").removeClass("navli");
    $("#@(ViewBag.ControllerName)").addClass("navlihg");
    $(".systemusersys").each(function (index, item) {
        $(this).show();
    });
</script>

ASP.NET.4.5.1+MVC5.0设置系统角色与权限(二)

原文:http://www.jb51.net/article/60412.htm

(0)
(0)
   
举报
评论 一句话评论(0
关于我们 - 联系我们 - 留言反馈 - 联系我们:wmxa8@hotmail.com
© 2014 bubuko.com 版权所有
打开技术之扣,分享程序人生!