将对象组合成树形结构以表示“部分-整体”的层次结构,组合模式使得用户对单个对象和组合对象的使用具有一致性。掌握组合模式的重点是要理解清楚 “部分/整体” 还有 ”单个对象“ 与 "组合对象" 的含义。Composite模式使得用户对单个对象和组合对象的使用具有一致性。
效果及实现要点
1、Composite模式采用树形结构来实现普遍存在的对象容器,从而将“一对多”的关系转化“一对一”的关系,使得客户代码可以一致地处理对象和对象容器,无需关心处理的是单个的对象,还是组合的对象容器。
2、将“客户代码与复杂的对象容器结构”解耦是Composite模式的核心思想,解耦之后,客户代码将与纯粹的抽象接口——而非对象容器的复内部实现结构——发生依赖关系,从而更能“应对变化”。
3、Composite模式中,是将“Add和Remove等和对象容器相关的方法”定义在“表示抽象对象的Component类”中,还是将其定义在“表示对象容器的Composite类”中,是一个关乎“透明性”和“安全性”的两难问题,需要仔细权衡。这里有可能违背面向对象的“单一职责原则”,但是对于这种特殊结构,这又是必须付出的代价。ASP.NET控件的实现在这方面为我们提供了一个很好的示范。
4、Composite模式在具体实现中,可以让父对象中的子对象反向追溯;如果父对象有频繁的遍历需求,可使用缓存技巧来改善效率。
适用性
以下情况下适用Composite模式:
1、你想表示对象的部分-整体层次结构
2、你希望用户忽略组合对象与单个对象的不同,用户将统一地使用组合结构中的所有对象。
1.使客户端调用简单,客户端可以一致的使用组合结构或其中单个对象,用户就不必关系自己处理的是单个对象还是整个组合结构,这就简化了客户端代码。
2.更容易在组合体内加入对象部件. 客户端不必因为加入了新的对象部件而更改代码。
组合模式不容易限制组合中的构件。
组合模式解耦了客户程序与复杂元素内部结构,从而使客户程序可以向处理简单元素一样来处理复杂元素。
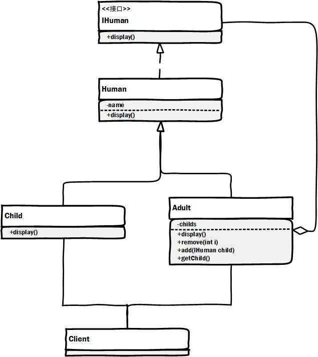
完成造人的逻辑后,人分成人、孩子,成人一般都有孩子。这块逻辑用组合模式实现。类图如下:

IHuman定义:
package com.lidaming.design12.composite; public interface IHuman { void display(); }
Human(人类的抽象)实现:
package com.lidaming.design12.composite; public abstract class Human implements IHuman { protected String name; public Human(String name) { this.name = name; } public abstract void display(); }
Child的实现:
package com.lidaming.design12.composite; public class Child extends Human { public Child(String name) { super(name); } @Override public void display() { System.out.println("child-"+this.name); } }
Adult的实现:
package com.lidaming.design12.composite; import java.util.ArrayList; import java.util.List; public class Adult extends Human { List<IHuman> childs=new ArrayList<IHuman>(); public Adult(String name) { super(name); } @Override public void display() { System.out.println("adult-" + this.name); for (IHuman iHuman : childs) { iHuman.display(); } } public void add(IHuman child) { childs.add(child); } public void remove(int i) { childs.remove(i); } public List<IHuman> getChilds() { return childs; } }
场景类的实现:
package com.lidaming.design12.composite; public class Client { public static void main(String[] args) { Adult root = new Adult("Mr Li"); IHuman jack=new Child("Jack"); root.add(jack); IHuman tom=new Child("Tom"); root.add(tom); root.display(); } }
http://terrylee.cnblogs.com/archive/2006/03/11/347919.html
http://blog.csdn.net/ai92/article/details/298336
原文:http://www.cnblogs.com/hpuCode/p/5405308.html