mybaits需要程序员自己编写sql语句,mybatis官方提供逆向工程 可以针对单表自动生成mybatis执行所需要的代码(mapper.java,mapper.xml、pojo等)
有了sql表的结构后, 我们就可以利用逆向工程直接生成相应的Dao和JavaBean代码, 这样能够大大减少我们平时开发的工作量.
但是我还是觉得使用逆向工程局限性很大, 例如我们的逆向工程main方法只能执行一次, 如果再次执行就会继续生成相应的Dao和JavaBean, 除非我们把之前生成的全都删除. 这样对于代码的扩展性就不是很好, 如果我们需要对表结构进行修改, 那么我们就必须对生成的Dao和JavaBean进行一个个修改.
下面就直接进入开发阶段:
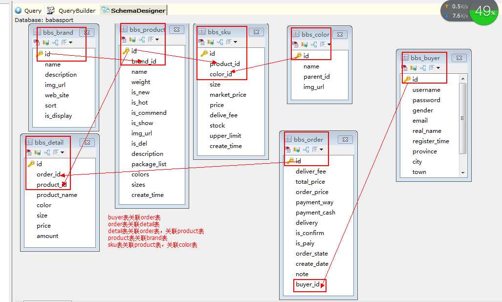
1, 数据库表结构
2,将逆向工程导入到Eclipse中
3,使用逆向工程
逆向工程目录结构:
这里的bean和dao都是使用逆向工程自动生成的两个包, 我们只需要将相应的Dao和Javabean拷贝到相应的project下即可.
看下生成Dao和Bean的代码:
1 import java.io.File; 2 import java.util.ArrayList; 3 import java.util.List; 4 5 import org.mybatis.generator.api.MyBatisGenerator; 6 import org.mybatis.generator.config.Configuration; 7 import org.mybatis.generator.config.xml.ConfigurationParser; 8 import org.mybatis.generator.internal.DefaultShellCallback; 9 10 public class GeneratorSqlmap { 11 12 public void generator() throws Exception{ 13 14 List<String> warnings = new ArrayList<String>(); 15 boolean overwrite = true; 16 File configFile = new File("generatorConfig.xml"); 17 ConfigurationParser cp = new ConfigurationParser(warnings); 18 Configuration config = cp.parseConfiguration(configFile); 19 DefaultShellCallback callback = new DefaultShellCallback(overwrite); 20 MyBatisGenerator myBatisGenerator = new MyBatisGenerator(config, 21 callback, warnings); 22 myBatisGenerator.generate(null); 23 24 } 25 public static void main(String[] args) throws Exception { 26 try { 27 GeneratorSqlmap generatorSqlmap = new GeneratorSqlmap(); 28 generatorSqlmap.generator(); 29 } catch (Exception e) { 30 e.printStackTrace(); 31 } 32 33 } 34 35 }
下面就是看下generatorConfig.xml中的一些配置:
1 <?xml version="1.0" encoding="UTF-8"?> 2 <!DOCTYPE generatorConfiguration 3 PUBLIC "-//mybatis.org//DTD MyBatis Generator Configuration 1.0//EN" 4 "http://mybatis.org/dtd/mybatis-generator-config_1_0.dtd"> 5 6 <generatorConfiguration> 7 <context id="testTables" targetRuntime="MyBatis3"> 8 9 <!-- JavaBean 实现 序列化 接口 --> 10 <plugin type="org.mybatis.generator.plugins.SerializablePlugin"> 11 </plugin> 12 <!-- genenat entity时,生成toString --> 13 <plugin type="org.mybatis.generator.plugins.ToStringPlugin" /> 14 <!-- 自定义物理分页 可生成支持Mysql数据的limit 不支持Oracle --> 15 <plugin type="org.mybatis.generator.plugins.page.PaginationPlugin" /> 16 <!-- 自定义查询指定字段 --> 17 <plugin type="org.mybatis.generator.plugins.field.FieldsPlugin" /> 18 <!-- 开启支持内存分页 可生成 支持内存分布的方法及参数 19 <plugin type="org.mybatis.generator.plugins.RowBoundsPlugin" /> 20 --> 21 <!-- generate entity时,生成hashcode和equals方法 22 <plugin type="org.mybatis.generator.plugins.EqualsHashCodePlugin" /> 23 --> 24 <!-- 此处是将Example改名为Criteria 当然 想改成什么都行~ --> 25 <plugin type="org.mybatis.generator.plugins.RenameExampleClassPlugin"> 26 <property name="searchString" value="Example$" /> 27 <!-- 替换后 28 <property name="replaceString" value="Criteria" /> 29 --> 30 <property name="replaceString" value="Query" /> 31 </plugin> 32 <!-- 此处是将UserMapper.xml改名为UserDao.xml 当然 想改成什么都行~ --> 33 <plugin type="org.mybatis.generator.plugins.rename.RenameSqlMapperPlugin"> 34 <property name="searchString" value="Mapper" /> 35 <property name="replaceString" value="Dao" /> 36 </plugin> 37 38 <!-- 此处是将UserMapper改名为UserDao 接口 当然 想改成什么都行~ --> 39 <plugin type="org.mybatis.generator.plugins.rename.RenameJavaMapperPlugin"> 40 <property name="searchString" value="Mapper$" /> 41 <property name="replaceString" value="Dao" /> 42 </plugin> 43 44 45 46 <commentGenerator type="org.mybatis.generator.plugins.comment.MyCommentGenerator"> 47 <!-- 是否去除自动生成的注释 true:是 : false:否 48 <property name="suppressAllComments" value="true" /> 49 --> 50 </commentGenerator> 51 52 <!--数据库连接的信息:驱动类、连接地址、用户名、密码 --> 53 <jdbcConnection driverClass="com.mysql.jdbc.Driver" 54 connectionURL="jdbc:mysql://localhost:3306/babasport" userId="root" 55 password="123456"> 56 </jdbcConnection> 57 <!-- <jdbcConnection driverClass="oracle.jdbc.OracleDriver" 58 connectionURL="jdbc:oracle:thin:@127.0.0.1:1521:yycg" 59 userId="yycg" 60 password="yycg"> 61 </jdbcConnection> --> 62 63 <!-- 默认false,把JDBC DECIMAL 和 NUMERIC 类型解析为 Integer,为 true时把JDBC DECIMAL 和 64 NUMERIC 类型解析为java.math.BigDecimal --> 65 <javaTypeResolver> 66 <property name="forceBigDecimals" value="false" /> 67 </javaTypeResolver> 68 69 70 <!-- targetProject:生成PO类的位置 --> 71 <javaModelGenerator targetPackage="cn.itcast.core.bean" 72 targetProject=".\src"> 73 <!-- enableSubPackages:是否让schema作为包的后缀 --> 74 <property name="enableSubPackages" value="false" /> 75 <!-- 从数据库返回的值被清理前后的空格 --> 76 <property name="trimStrings" value="true" /> 77 </javaModelGenerator> 78 79 <!-- targetProject:mapper映射文件生成的位置 --> 80 <sqlMapGenerator targetPackage="cn.itcast.core.dao" 81 targetProject=".\src"> 82 <!-- enableSubPackages:是否让schema作为包的后缀 --> 83 <property name="enableSubPackages" value="false" /> 84 </sqlMapGenerator> 85 <!-- targetPackage:mapper接口生成的位置 --> 86 <javaClientGenerator type="XMLMAPPER" 87 targetPackage="cn.itcast.core.dao" 88 targetProject=".\src"> 89 <!-- enableSubPackages:是否让schema作为包的后缀 --> 90 <property name="enableSubPackages" value="true" /> 91 </javaClientGenerator> 92 93 <!-- 指定数据库表 --> 94 <!-- 用户模块表 --> 95 <table schema="" tableName="bbs_buyer" domainObjectName="user.Buyer"/> 96 97 <!-- 商品模块表 --> 98 <table schema="" tableName="bbs_product" domainObjectName="product.Product"> 99 <!-- 商品介绍 大字段映射 --> 100 <columnOverride column="description" javaType="String" jdbcType="VARCHAR" /> 101 <!-- 包装清单 大字段映射 --> 102 <columnOverride column="package_list" javaType="String" jdbcType="VARCHAR" /> 103 <!-- 商品图片 大字段映射 --> 104 <columnOverride column="img_url" javaType="String" jdbcType="VARCHAR" /> 105 </table> 106 <table schema="" tableName="bbs_brand" domainObjectName="product.Brand"/> 107 <table schema="" tableName="bbs_Color" domainObjectName="product.Color"/> 108 <table schema="" tableName="bbs_sku" domainObjectName="product.Sku"/> 109 110 <!-- 订单模块表 --> 111 <table schema="" tableName="bbs_order" domainObjectName="order.Order"> 112 <!-- 支付方式 0:到付 1:在线 2:邮局 3:公司转帐 --> 113 <columnOverride column="payment_way" javaType="Integer"/> 114 <!-- 货到付款方式.1现金,2POS刷卡 --> 115 <columnOverride column="payment_cash" javaType="Integer" /> 116 <!-- 送货时间 --> 117 <columnOverride column="delivery" javaType="Integer"/> 118 <!-- 支付状态 :0到付1待付款,2已付款,3待退款,4退款成功,5退款失败 --> 119 <columnOverride column="is_paiy" javaType="Integer"/> 120 <!-- 订单状态 0:提交订单 1:仓库配货 2:商品出库 3:等待收货 4:完成 5待退货 6已退货 --> 121 <columnOverride column="state" javaType="Integer"/> 122 <!-- 订单状态 默认Boolean --> 123 <columnOverride column="order_state" javaType="Integer"/> 124 </table> 125 <table schema="" tableName="bbs_detail" domainObjectName="order.Detail"/> 126 127 <!-- 指定数据库所有表 128 <table schema="" tableName="%"/> 129 --> 130 131 <!-- 有些表的字段需要指定java类型 132 <table schema="" tableName=""> 133 <columnOverride column="" javaType="" /> 134 </table> --> 135 </context> 136 </generatorConfiguration>
主要核心内容就是在这个配置文件中写入相应的配置, 具体的使用方法和配置注释中都有说明.
4, 使用逆向工程进行增删改查操作
1 package cn.itcast; 2 3 import java.util.Date; 4 import java.util.List; 5 6 import javax.annotation.Resource; 7 8 import org.junit.Test; 9 import org.junit.runner.RunWith; 10 import org.springframework.beans.factory.annotation.Autowired; 11 import org.springframework.test.context.ContextConfiguration; 12 import org.springframework.test.context.junit4.SpringJUnit4ClassRunner; 13 14 import cn.itcast.core.bean.TestTb; 15 import cn.itcast.core.bean.product.Product; 16 import cn.itcast.core.bean.product.ProductQuery; 17 import cn.itcast.core.dao.TestTbDao; 18 import cn.itcast.core.dao.product.ProductDao; 19 import cn.itcast.core.service.TestTbService; 20 21 @RunWith(SpringJUnit4ClassRunner.class) 22 @ContextConfiguration(locations = {"classpath:application-context.xml"}) 23 public class TestProduct { 24 25 @Resource 26 private ProductDao productDao; 27 28 @Test 29 public void testProduct() throws Exception { 30 31 //Product p = productDao.selectByPrimaryKey(1L); 32 //System.out.println(p); 33 34 //查询: 按照条件查询, 支持模糊查询, 分页 排序 指定字段查, 查询总数 35 ProductQuery productQuery = new ProductQuery(); 36 //模糊查询 37 //productQuery.createCriteria().andNameLike("%" + "显瘦" + "%"); 38 //设置条件精准查询 39 //productQuery.createCriteria().andNameEqualTo("2016最新款的缔彩枫2015秋冬新款时尚英伦风大衣简约收腰显瘦灰色中长款毛呢外套 灰色 S") 40 //.andBrandIdEqualTo(3L); 41 42 //排序 id desc 43 productQuery.setOrderByClause("id desc"); 44 45 //分页 46 productQuery.setPageNo(1); 47 productQuery.setPageSize(3); 48 49 //根据指定字段查询 50 productQuery.setFields("id, name"); 51 52 List<Product> products = productDao.selectByExample(productQuery); 53 for (Product product : products) { 54 System.out.println(product); 55 } 56 57 //查询总条数 58 productDao.countByExample(productQuery); 59 60 //保存 61 //productDao.insertSelective(product); 62 63 //更新 64 //productDao.updateByExampleSelective(record, example); 65 //productDao.updateByPrimaryKeySelective(record); 66 } 67 68 }
测试类就是如上, 如果对于dao中的方法中的参数不是很详细, 那么就可以直接看dao.xml中的sql语句, 这样就可以一目了然了.
这里只是做个简单的总结, 由于dao和bean全都是自动生成的, 所以里面的代码还有必要再去多看两眼的.
[项目构建 六]babasport Mybatis逆向工程构建项目实例.
原文:http://www.cnblogs.com/wang-meng/p/5801102.html