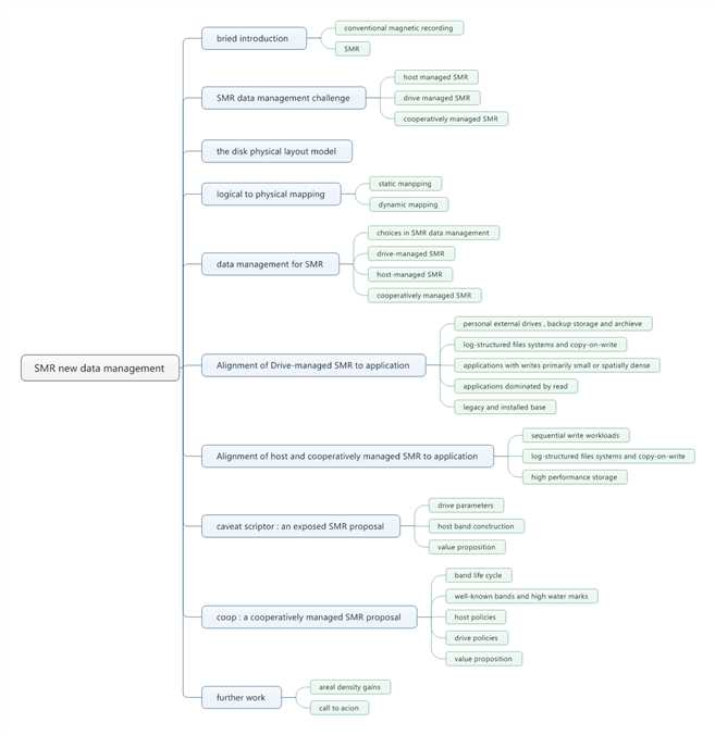
全文主要介绍了在SMR磁盘上相对于传统磁盘的数据新的组织方式。主要内容包括SMR磁盘的瓦结构特点;在host-managed SMR磁盘上和drive-managed SMR 磁盘上数据管理的挑战;在磁盘上物理块分布的模式:track瓦片形式分布,多个track组成band,存在gap track分隔band;逻辑块和物理快的映射方式,映射方式主要包括动态映射和静态映射分别不同条件下的使用特点;然后分别介绍了SMR磁盘对应host,drive,cooperatively managed下的数据管理方式;比较说明了drive-managed和host,cooperatively 对应不同的应用下的表现,工作负载,文件系统需求等;最后详细介绍了两种SMR proposal,caveat scriptor方法,对应于exposed SMR以及coop方法,对应于cooperatively managed SMR。最后简要的说明了一下未来的工作。
全文的重难点在于SMR磁盘上的数据组织形式对比分析;对齐的drive-managed SMR ,host and cooperatively managed SMR磁盘的应用分析;以及两种SMR接口的提案:caveat scriptor和coop。下面将在第二部分重点分析。
2 重难点分析
2.1 SMR磁盘上的数据管理
SMR磁盘上主要依据在数据保留,数据读取的限制,物理区域的分布以及逻辑块到物理快的映射方式这四个方面具体的选择不同而表现出不同的数据管理方式。
具体的区别体现在不同类型的SMR磁盘上。
2.1.1 drive-managed SMR
在drive-managed SMR磁盘中,独立的采用传统的数据保留模式来保留每个LBA的数据,而没有没和主机读取模式的任何限制。
Drive-managed SMR 允许SMR磁盘使用在任何已知的存储栈。传统磁盘的数据形式也适用于drive-managed SMR,但是会在性能表现和能量消耗上相对于传统磁盘表现有所不同。
2.1.2host-managed SMR
strictly Append 是一种host-managed SMR 上的严格限制主机写只能发生在band的末尾的已知数据组织形式。
Exposed SMR 是一种不同的host-managed SMR上的数据组织形式,在这种方式里,主机意识到了数据的分布和映射方式。Exposed SMR不限制主机的存取,但是相对于数据保留模式的管理权限给主机,它采取了另外的约束。将在后文的caveat scriptor 部分阐述。
2.1.3cooperatively managed SMR
这是一种结合了host-managed和drive-managed SMR的数据管理方式,拥有两者都有的特性,具体的方式coop,将在后文中阐述。
2.2 在应用方向上的drive-managed和host and cooperatively分析
2.2.1 alignment of drive-managed SMR to Applications
尽管在性能表现方面和传统的磁盘相比有差异,但是drive-managed SMR还是能够很好的满足多种应用。不仅不需要改变就能部署在主机上,而且能够满足市场的需求。
Drive-managed SMR比较适合个人的外设硬盘,备份存储以及存档应用。因为数据的入口是爆发性的而且是顺序的,这种方式适合drive-managed SMR磁盘,能够高效的进行写操作。
日志文件系统和copy-on-write 数据库机制能够高效的契合这种磁盘。同时,也适用于写数据块相对小并且存放相对集中的应用。由于数据尽量存放是顺序的,因此非常适用于读操作。
2.2.2 alignment of host and cooperatively SMR to Applications
Host and cooperatively managed SMR 适用于在band边界上顺序写的首尾部分被限制的情况下,此时对于数据的读速度可以达到与传统磁盘相媲美的程度。
相对于drive-managed SMR 上的垃圾回收方式,能够从主机的角度提供更加好的垃圾回收策略。而且相对而言,在成本花费,电量消耗和可靠性上,host and cooperatively SMR 在高性能存储上有更好的表现。
2.3 caveat scriptor : an exposed SMR proposal
caveat scriptor 的布局模式是静态的映射并且使用苛刻的磁盘参数。
A:磁盘参数
每一个LBA都有两个明显的参数:No overlap range 和isolation distance。No overlap range是连续的不重复写的LBA的最小距离;isolation distance是可能存在重叠的LBA中的最大距离:如图2所示。
图2 :drive parameters
在给定的caveat scriptor模式中,所有的都有相同的DNOR和DID值,也就是caveat scriptor选择DNOR足够小,DID足够大以满足所有的磁盘。如图三所示。

在上图中,DNOR的大小是8,DID的大小是34.
B:host band construction
根据DNOR和DID参数,文中给出了3种具体的应用案例。
① random write band
band的大小小于DNOR能够得到一个随机的写band,因为LBA都被DID LBAs充分的隔开了,任何在随机写band上的数据不会因为其他块数据的写而对原来写入的数据产生影响。
② Sequential write band
充分的被DID隔开的band能够作为顺序写的band,在这样的band中,没有LBA 会被不同的band中的LBA重叠破坏。
③ Circular buffer band
如果足够的距离存在end和start之间,这里面的band就能组成circular buffer。最小的距离是DID,在垃圾回收的过程中,circular buffer会被用来存放回收空间中的非旧的数据。在数据处理的过程中保持空间的大小不变,为DID值。
C:value proposition
性能:快速,静态的映射可直接使用。
可预测性:满足各种操作反应需求。
通用性:circular buffers 即可用在顺序写band也可以用在随机写band上。
弹性: 主机可组成任意大小的bands
数据保留:由主机决定,满足存储堆栈的需求。
2.4 coop: A cooperatively managed SMR proposal
A:coop策略
Coop混合了一些drive-managed SMR的特性以及一些host-managed SMR的特性。Coop有drive-managed的数据保留模式以及host-managed的表现性能特点。Coop适合大块的顺序写以及小块的随机写。
Coop中存在band的生命周期,从band由空到满再到空的过程称为band的生命周期。Coop建立并且布局在相同大小的bands上的,周期的放置band边界。每一个band都有high water mark,代表最高的写地址,它的设置是为了优化写的地方。
主机策略负责垃圾的回收;硬盘策略负责读写和数据保存方式的管理。
B:value proposition
性能:快速,静态映射能够在满足写地址低于high water mark条件下的顺序写操作。
通用性:能满足普通的应用情况。
效率 :
较低的使用障碍:传统数据模式和标准命令能够直接被使用。
弹性:随机写的额外区域能够是LBA上的任意位置。
标准化:当前的标准命令能够继续被使用,额外加上一些查询的参数和high water mark值。
3 第三部分:总结
相关联的工作有
(1)文件系统
(2)应用软件
(3)磁盘上的数据管理方式