Sakila样本数据库介绍
Sakila样本数据库是MySQL官方提供的一个模拟DVD租赁信息管理的数据库,提供了一个标准模式,可作为书中例子,教程、文章、样品,等等,对学习测试来说是个不错的选择。
1、下载地址:
MySQL :: Other MySQL Documentation https://dev.mysql.com/doc/index-other.html
(Example Databases --> sakila database --> zip包或.tar.gz包均可)
2、导入数据 解压后得到3个文件:
sakila.mwb workbench数据模型
sakila-data.sql 表记录信息
sakila-schema.sql 表结构信息
导入两个SQL文件(先导入表结构,再灌数;Linux下# source xx.sql Windows下 SQLyog Ctrl + shift +Q 执行即可)
3、sakila样例数据库DVD租赁业务流程解读
sakila数据库主要描述了DVD租赁系统的业务流程,这里列举其中的关键点解读该流程如何运行:
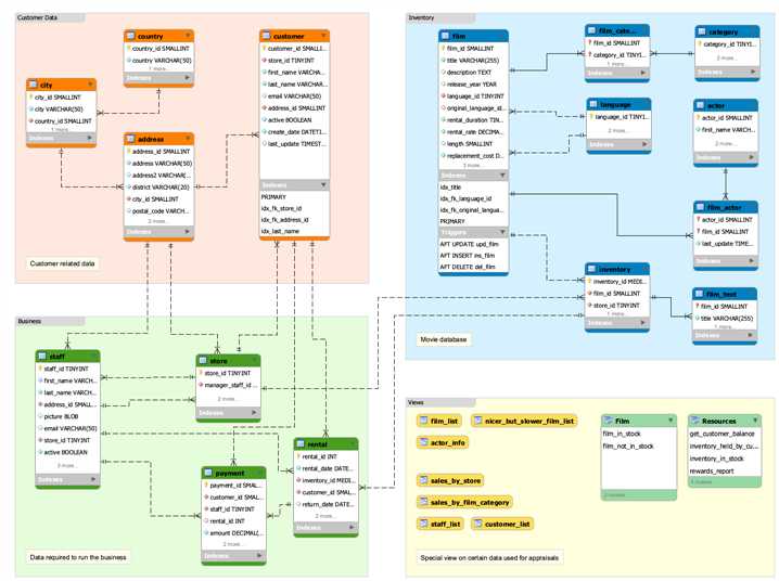
4、数据图库模型关系

关于Sakila样例数据库的更详细说明,请参考官方文档:https://dev.mysql.com/doc/sakila/en/
参考:
使用MySQL样本数据库Sakila http://blog.csdn.net/geekcoder/article/details/8988052
pentaho kettle solutions
官方文档地址: https://dev.mysql.com/doc/
原文:http://www.cnblogs.com/chinas/p/6547366.html