接兔兔国际sdk ane
充值界面选择兔币充值就会闪退,

观察logcat ,NoSuchMethodError: com.tutu.common.a.b.getContext 原来是因为没有方法找不到
04-19 10:10:54.224: E/AndroidRuntime(20315): FATAL EXCEPTION: main 04-19 10:10:54.224: E/AndroidRuntime(20315): Process: com.tutusdk.global.demo, PID: 20315 04-19 10:10:54.224: E/AndroidRuntime(20315): java.lang.NoSuchMethodError: com.tutu.common.a.b.getContext 04-19 10:10:54.224: E/AndroidRuntime(20315): at com.tutu.common.a.b.a(TutuAlertDialog.java:78) 04-19 10:10:54.224: E/AndroidRuntime(20315): at com.tutu.common.a.b.onCreateView(TutuAlertDialog.java:66) 04-19 10:10:54.224: E/AndroidRuntime(20315): at android.support.v4.app.Fragment.performCreateView(Fragment.java:1786) 04-19 10:10:54.224: E/AndroidRuntime(20315): at android.support.v4.app.FragmentManagerImpl.moveToState(FragmentManager.java:947) 04-19 10:10:54.224: E/AndroidRuntime(20315): at android.support.v4.app.FragmentManagerImpl.moveToState(FragmentManager.java:1126) 04-19 10:10:54.224: E/AndroidRuntime(20315): at android.support.v4.app.BackStackRecord.run(BackStackRecord.java:739) 04-19 10:10:54.224: E/AndroidRuntime(20315): at android.support.v4.app.FragmentManagerImpl.execPendingActions(FragmentManager.java:1489) 04-19 10:10:54.224: E/AndroidRuntime(20315): at android.support.v4.app.FragmentManagerImpl$1.run(FragmentManager.java:454) 04-19 10:10:54.224: E/AndroidRuntime(20315): at android.os.Handler.handleCallback(Handler.java:733) 04-19 10:10:54.224: E/AndroidRuntime(20315): at android.os.Handler.dispatchMessage(Handler.java:95) 04-19 10:10:54.224: E/AndroidRuntime(20315): at android.os.Looper.loop(Looper.java:136) 04-19 10:10:54.224: E/AndroidRuntime(20315): at android.app.ActivityThread.main(ActivityThread.java:5113) 04-19 10:10:54.224: E/AndroidRuntime(20315): at java.lang.reflect.Method.invokeNative(Native Method) 04-19 10:10:54.224: E/AndroidRuntime(20315): at java.lang.reflect.Method.invoke(Method.java:515) 04-19 10:10:54.224: E/AndroidRuntime(20315): at com.android.internal.os.ZygoteInit$MethodAndArgsCaller.run(ZygoteInit.java:793) 04-19 10:10:54.224: E/AndroidRuntime(20315): at com.android.internal.os.ZygoteInit.main(ZygoteInit.java:609) 04-19 10:10:54.224: E/AndroidRuntime(20315): at dalvik.system.NativeStart.main(Native Method)
可以用附件中的jar包练习,下载的是zip 解压之后就有jar包。用 jd-gui 反编译找到b class, 介绍一个更好用的反编译工具:apktoolbox,下载:http://www.52pojie.cn/thread-429318-1-1.html
package com.tutu.common.a; import android.graphics.drawable.ColorDrawable; import android.os.Bundle; import android.support.v4.app.DialogFragment; import android.view.LayoutInflater; import android.view.View; import android.view.View.OnClickListener; import android.view.ViewGroup; import android.widget.Button; import android.widget.TextView; import com.feng.android.i.e; import com.feng.android.i.f; /* compiled from: TutuAlertDialog */ public class b extends DialogFragment { private TextView a; private Button b; private Button c; private String d; private String e; private String f; private String g; private a h; /* compiled from: TutuAlertDialog */ public interface a { void c(String str); void c_(String str); } public void onCreate(Bundle bundle) { super.onCreate(bundle); } public static b a(String str, String str2, String str3, String str4, a aVar) { b bVar = new b(); Bundle bundle = new Bundle(); bundle.putString("left_text", str); bundle.putString("right_text", str2); bundle.putString("dialog_tips", str3); bundle.putString("dialog_tag", str4); bVar.setArguments(bundle); bVar.a(aVar); return bVar; } public View onCreateView(LayoutInflater layoutInflater, ViewGroup viewGroup, Bundle bundle) { getDialog().requestWindowFeature(1); getDialog().getWindow().setBackgroundDrawable(new ColorDrawable(0)); View inflate = layoutInflater.inflate(e.c(getActivity(), "tutu_alert_dialog_layout"), viewGroup, false); getDialog().getWindow().setGravity(17); if (getArguments() != null) { this.d = getArguments().getString("left_text"); this.e = getArguments().getString("right_text"); this.f = getArguments().getString("dialog_tips"); this.g = getArguments().getString("dialog_tag"); } a(inflate); setCancelable(false); return inflate; } public void a(a aVar) { this.h = aVar; } private void a(View view) { this.b = (Button) view.findViewById(e.a(getActivity(), "tutu_alert_dialog_ignore_btn")); this.c = (Button) view.findViewById(e.a(getActivity(), "tutu_alert_dialog_recharge_btn")); this.a = (TextView) view.findViewById(e.a(getContext(), "tutu_alert_dialog_tips")); if (!f.c(this.d)) { this.b.setText(this.d); } if (!f.c(this.e)) { this.c.setText(this.e); } if (!f.c(this.f)) { this.a.setText(this.f); } this.b.setOnClickListener(new OnClickListener(this) { final /* synthetic */ b a; { this.a = r1; } public void onClick(View view) { if (this.a.h != null) { this.a.h.c_(this.a.g); } this.a.dismiss(); } }); this.c.setOnClickListener(new OnClickListener(this) { final /* synthetic */ b a; { this.a = r1; } public void onClick(View view) { if (this.a.h != null) { this.a.h.c(this.a.g); } this.a.dismiss(); } }); } }
问题就出在标红的位置,通过这个
http://stackoverflow.com/questions/36116606/nosuchmethoderrorcom-android-app-fragment-getcontext-in-android
知道, 新版的sdk才支持getContext方法,但是adobe air sdk 要跟进比较慢,没有该方法,要改成 getActivity
因为这是第三方sdk , 没有源代码, 只能修改 class文件。
google 一番 如何修改字节码, 找到几篇文章。 放在最后。
下载 jclasslib ,安装。打开jclasslib bytecode viewer 用于查看 b.class 文件的字节码
解压jar包, 将 com/tutu/common/a文件夹内的b.class 文件 拖拽进bytecode viewer

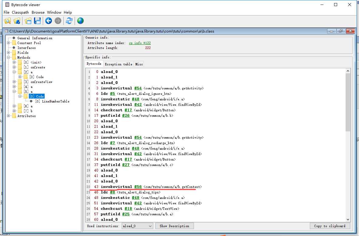
根据上面反编译出来的源码,我们要修改的地方在 private void a(View view) 这个方法中,展开左边的Methods, 一个个看图中名称为a的方法, 观察右边的Access flags, 如果不是private的迅速跳过,是的话观察右边Descriptor ,这里面是参数列表。 觉得像的就展开它, 选中 [0]Code, 观察右边的byte code

图中 22行 就是要找的 getContext。 鼠标点击前面的 #56 , 跳的下面这张图

看到使用的 划红线的部分是 #80 再回到 bytecode中 , 看13行 getActivity的地方时 #54, 鼠标点击它, 跳到下面这张图

看到 划红线的部分是 #78 , 滑动左边的列表, 发现这个东西是在Constant Pool 分类下。 好下面编代码修改字节码, 将指向#80 改成指向 #78
在eclipse中新建一个java project。
进入jclasslib 安装目录, 进入 modules/data/src/main/java ,拷贝 org 及其内容到 java project src 目录下
新建一个 App 类,放main方法
import java.io.DataInput; import java.io.DataInputStream; import java.io.File; import java.io.FileInputStream; import java.io.IOException; import org.gjt.jclasslib.io.ClassFileWriter; import org.gjt.jclasslib.structures.CPInfo; import org.gjt.jclasslib.structures.ClassFile; import org.gjt.jclasslib.structures.InvalidByteCodeException; import org.gjt.jclasslib.structures.MethodInfo; import org.gjt.jclasslib.structures.constants.ConstantMethodrefInfo; import org.gjt.jclasslib.structures.constants.ConstantNameAndTypeInfo; public class App { public static void main(String[] args) throws InvalidByteCodeException, IOException { String filePath = "C:/Users/fp/Documents/goalPlatformClientV1/ANE/tutu/package/Android-ARM/b.class"; FileInputStream fis = new FileInputStream(filePath); DataInput di = new DataInputStream(fis); ClassFile cf = new ClassFile(); cf.read(di); CPInfo[] infos = cf.getConstantPool(); MethodInfo[] ms = cf.getMethods(); MethodInfo m = ms[5]; // System.out.println(m.getAccessFlags()); // System.out.println(m.getAccessFlagsVerbose()); // System.out.println(m.getName()); // System.out.println(m.getNameIndex()); // System.out.println(m.getDescriptor()); // System.out.println(m.getDescriptorIndex()); // AttributeInfo[] getAttributes = m.getAttributes(); // System.out.println(m.getAttributes()); ConstantMethodrefInfo uInfo = (ConstantMethodrefInfo) infos[56]; //刚刚那里是CONSTANT_Methodref_info所以这里要用这个 ConstantNameAndTypeInfo nt = uInfo.getNameAndTypeInfo(); String s = String.format("%s\n%s\n%s\n%s", nt.getName(), nt.getTag(), nt.getTagVerbose() , nt.getVerbose()); System.out.println(s); uInfo.setNameAndTypeIndex(78); infos[56] = uInfo; // int count = infos.length; // for (int i = 0; i < count; i++) { // if (infos[i] != null) { // System.out.print(i); // System.out.print(" = "); // System.out.print(infos[i].getVerbose()); // System.out.print(" = "); // System.out.println(infos[i].getTagVerbose()); // if (i == 160) {//刚刚找到的是21位置 // ConstantUtf8Info uInfo = (ConstantUtf8Info) infos[i]; //刚刚那里是CONSTANT_Utf-8_info所以这里要用这个 //// System.out.println("xxxxxxxxxxxxxxxxxxxx"); //// uInfo.setString("getActivity"); // 如果用这种方式直接修改string ,不行, Name and Type 后面的type 还是Landroid/content/Context //// infos[i] = uInfo; // } // } // } //这种方式也可以,一样的 /* if(infos[count] != null) { ConstantUtf8Info uInfo = (ConstantUtf8Info) infos[i]; //刚刚那里是CONSTANT_Utf-8_info所以这里要用这个 uInfo.setBytes("baidu".getBytes()); infos[count] = uInfo; }*/ cf.setConstantPool(infos); fis.close(); File f = new File(filePath); ClassFileWriter.writeToFile(f, cf); } }
用于练手的附件:
http://files.cnblogs.com/files/lonkiss/java.library.tutu.zip
解压之后有个jar包。 博客园不让直接上传jar包
参考资料:
直接修改别人jar包里面的class文件 工具:jclasslib - hexin373的专栏 - 博客频道 - CSDN.NET http://blog.csdn.net/hexin373/article/details/6669813
如何利用JClassLib修改.class文件 - “羊习习”的专栏 - 博客频道 - CSDN.NET http://blog.csdn.net/betterandroid/article/details/14520667
记一次使用修改字节码的方法解决java.lang.NoSuchMethodError
原文:http://www.cnblogs.com/lonkiss/p/6733472.html