1、都是同样的代码,为什么在我的机器上可以编译执行,而在他的机器上就不行?
2、为什么在我的机器上可以正常打包,而配置管理员却打不出来?
3、项目组加入了新的人员,我要给他说明编译环境如何设置,但是让我挠头的是,有些细节我也记不清楚了。
4、我的项目依赖一些jar包,我应该把他们放哪里?放源码库里?
5、这是我开发的第二个项目,还是需要上面的那些jar包,再把它们复制到我当前项目的svn库里吧
6、现在是第三次,再复制一次吧 ----- 这样真的好吗?
7、我写了一个数据库相关的通用类,并且推荐给了其他项目组,现在已经有五个项目组在使用它了,今天我发现了一个bug,并修正了它,我会把jar包通过邮件发给其他项目组
-----这不是一个好的分发机制,太多的环节可能导致出现bug
8、项目进入测试阶段,每天都要向测试服务器部署一版。每次都手动部署,太麻烦了。
Maven是基于项目对象模型(POM),可以通过一小段描述信息来管理项目的构建,报告和文档的软件项目管理工具。
Maven是跨平台的项目管理工具。主要服务于基于Java平台的项目构建,依赖管理和项目信息管理。
Maven主要有两个功能:
1、项目构建
2、依赖管理

1、Eclipse
手工操作较多,项目的构建过程都是独立的,很难一步完成。比如:编译、测试、部署等。
开发时每个人的IDE配置都不同,很容易出现本地代码换个地方编译就出错
2、Ant
Ant只是一个项目构建工具,它没有集成依赖管理。
Ant在进行项目构建时,它没有对项目目录结构进行约定,需要手动指定源文件、类文件等目录地址。同时它执行task时,需要显示指定依赖的task,这样会造成大量的代码重复。
3、Maven
Maven不仅是一个项目构建工具,更是一个项目管理工具。它在项目构建工程中,比ant更全面,更灵活。
Maven在进行项目构建时,它对项目目录结构拥有约定,知道你的源代码在哪里,类文件应该放到哪里去。
它拥有生命周期的概念,maven的生命周期是有顺序的,在执行后面的生命周期的任务时,不需要显示的配置前面任务的生命周期。例如执行 mvn install 就可以自动执行编译,测试,打包等构建过程

本课程使用的maven的版本为3.0.5
Maven是使用java开发,需要安装jdk1.6以上,推荐使用1.7
第一步:安装jdk,要求1.6或以上版本。
第二步:把maven解压缩,解压目录最好不要有中文。

第三步:配置环境变量MAVEN_HOME

第四步:配置环境变量PATH,将%MAVEN_HOME%\bin加入Path中,在Windows中一定要注意要用分号;与其他值隔开。
第五步:验证是否安装成功,打开cmd窗口,输入mvn –v

Maven有两个settings.xml配置文件,一个是全局配置文件,一个是用户配置文件。
%MAVEN_HOME%/conf/settings.xml 是maven全局的配置文件。
该配置文件中配置了本地仓库的路径,默认就是:~/.m2/repository。其中~表示当前用户路径C:\Users\[UserName]。

localRepository:用户仓库,用于检索依赖包路径
~/.m2/settings.xml是用户的配置文件(默认没有该文件,需要将全局配置文件拷贝过来在进行修改)
注意:一般本地仓库的地址不使用默认配置,通常情况下需要在用户配置中,配置新的仓库地址。
配置步骤如下:
第一步:创建一个本地仓库目录,比如E:\08-repo\0707\repository。
第二步:复制maven的全局配置文件到~/.m2目录下,即创建用户配置文件
第三步:修改maven的用户配置文件。

注意:
用户级别的仓库在全局配置中一旦设置,全局配置将不再生效,转用用户所设置的仓库,否则使用全局配置文件中的默认路径仓库。
Project
|-src
| |-main
| | |-java —— 存放项目的.java文件
| | |-resources —— 存放项目资源文件,如spring, hibernate配置文件
| |-test
| |-java ——存放所有测试.java文件,如JUnit测试类
| |-resources —— 测试资源文件
|-target —— 目标文件输出位置例如.class、.jar、.war文件
|-pom.xml ——maven项目核心配置文件
target目录会在编译之后自动创建。

在src/main/java/cn/itcast/maven目录下新建文件Hello.java
|
package cn.itcast.maven;
public class HelloWorld { public String sayHello(String name){ return "Hello World :" + name + "!"; } } |
|
package cn.itcast.maven;
import org.junit.Test; import static junit.framework.Assert.*;
public class TestHelloWorld{
@Test public void testSayHello(){ HelloWorld hw = new HelloWorld(); String result = hw.sayHello("zhangsan"); assertEquals("hello zhangsan",result); } } |
|
<project xmlns="http://maven.apache.org/POM/4.0.0" xmlns:xsi="http://www.w3.org/2001/XMLSchema-instance" xsi:schemaLocation="http://maven.apache.org/POM/4.0.0 http://maven.apache.org/xsd/maven-4.0.0.xsd"> <!-- 版本:4.0.0 --> <modelVersion>4.0.0</modelVersion> <!-- 组织名称:暂时使用 组织名称+项目名称 作为组织名称 --> <!-- 组织名称:实际名称 按照访问路径规范设置,通常以功能作为名称:eg: junit spring --> <groupId>cn.itcast.maven</groupId> <!-- 项目名称 --> <artifactId>HelloWorld</artifactId> <!-- 当前项目版本号:同一个项目开发过程中可以发布多个版本,此处标示0.0.1版 --> <!-- 当前项目版本号:每个工程发布后可以发布多个版本,依赖时调取不同的版本,使用不同的版本号 --> <version>0.0.1</version> <!-- 名称:可省略 --> <name>Hello</name>
<!-- 依赖关系 --> <dependencies> <!-- 依赖设置 --> <dependency> <!-- 依赖组织名称 --> <groupId>junit</groupId> <!-- 依赖项目名称 --> <artifactId>junit</artifactId> <!-- 依赖版本名称 --> <version>4.9</version> <!-- 依赖范围:test包下依赖该设置 --> <scope>test</scope> </dependency>
</dependencies> </project>
|
到此maven工程即创建成功。
需要在pom.xml所在目录中执行以下命令。
执行 mvn compile命令,完成编译操作
执行完毕后,会生成target目录,该目录中存放了编译后的字节码文件。
执行 mvn clean命令
执行完毕后,会将target目录删除。
执行 mvn test命令,完成单元测试操作
执行完毕后,会在target目录中生成三个文件夹:surefire、surefire-reports(测试报告)、test-classes(测试的字节码文件)
执行 mvn package命令,完成打包操作
执行完毕后,会在target目录中生成一个文件,该文件可能是jar、war
执行 mvn install命令,完成将打好的jar包安装到本地仓库的操作
执行完毕后,会在本地仓库中出现安装后的jar包,方便其他工程引用
cmd 中录入 mvn clean compile命令
组合指令,先执行clean,再执行compile,通常应用于上线前执行,清除测试类
cmd 中录入 mvn clean test命令
组合指令,先执行clean,再执行test,通常应用于测试环节
cmd 中录入 mvn clean package命令
组合指令,先执行clean,再执行package,将项目打包,通常应用于发布前
执行过程:
清理————清空环境
编译————编译源码
测试————测试源码
打包————将编译的非测试类打包
cmd 中录入 mvn clean install 查看仓库,当前项目被发布到仓库中
组合指令,先执行clean,再执行install,将项目打包,通常应用于发布前
执行过程:
清理————清空环境
编译————编译源码
测试————测试源码
打包————将编译的非测试类打包
部署————将打好的包发布到资源仓库中
M2Eclipse是eclipse中的maven插件





第一步:选择new→maven→Maven Project

第二步:next

第三步:next

选择maven的工程骨架,这里我们选择quickstart。
第四步:next

输入GroupId、ArtifactId、Version、Package信息点击finish完成。

在src/main/java中创建cn.itcast.maven包,然后创建MavenFirst.java
|
package cn.itcast.maven;
public class MavenFirst {
public String sayHello(String name) { return "hello " + name; } }
|
在src/test/java中创建cn.itcast.maven包,然后创建TestMavenFirst.java
|
package cn.itcast.maven;
import org.junit.Assert; import org.junit.Test;
public class TestMavenFirst {
@Test public void testSayHello() { MavenFirst first = new MavenFirst();
String result = first.sayHello("zhangsan");
Assert.assertEquals("hello zhangsan", result); } }
|
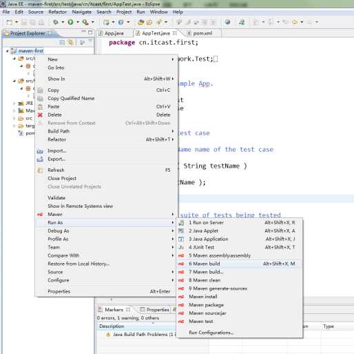
在Eclipse的maven插件中执行maven命令,需要在maven工程或者pom.xml文件上点击右键,选择Run as→maven build..

可以在菜单中看到maven常用的命令已经以菜单的形式出现。
例如:
Maven clean
Maven install
Maven package
Maven test
Maven build和maven build... 并不是maven的命令。
maven build...只是提供一个命令输入功能,可以在此功能中输入自定义的maven命令。
maven build的功能就是执行上次自定义命令。

通过选择骨架创建maven工程,每次选择骨架时都需要联网下载,如果网络不通或者较慢的情况下会有很长时间的等待。使用很是不方便,所以创建工程时可以不选择骨架直接创建工程。
第一步:选择new→maven→Maven Project

第二步:next

第三步:next

Packaging:指定打包方式,默认为jar。选项有:jar、war、pom。
第四步:点击finish,完成maven工程创建。
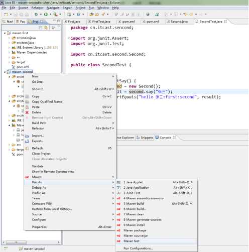
在Maven-second工程中依赖使用maven-first工程的代码
|
<project xmlns="http://maven.apache.org/POM/4.0.0" xmlns:xsi="http://www.w3.org/2001/XMLSchema-instance" xsi:schemaLocation="http://maven.apache.org/POM/4.0.0 http://maven.apache.org/xsd/maven-4.0.0.xsd"> <modelVersion>4.0.0</modelVersion> <groupId>cn.itcast.maven</groupId> <artifactId>maven-second</artifactId> <version>0.0.1-SNAPSHOT</version>
<dependencies> <dependency> <groupId>junit</groupId> <artifactId>junit</artifactId> <version>4.12</version> </dependency> <dependency> <groupId>cn.itcast.maven</groupId> <artifactId>maven-first</artifactId> <version>0.0.1-SNAPSHOT</version> </dependency> </dependencies> </project> |
|
package cn.itcast.maven;
public class MavenSecond {
public String sayHello(String name) { MavenFirst first = new MavenFirst(); return first.sayHello(name) + ":second"; }
}
|
|
package cn.itcast.maven;
import org.junit.Assert; import org.junit.Test;
public class TestMavenSecond {
@Test public void testSayHello() { MavenSecond second = new MavenSecond();
String result = second.sayHello("zhangsan");
Assert.assertEquals("hello zhangsan:second", result); }
}
|

如果maven-first工程没有安装则会出现以下错误:
|
[INFO] Scanning for projects... [INFO] [INFO] ------------------------------------------------------------------------ [INFO] Building maven-second 0.0.1-SNAPSHOT [INFO] ------------------------------------------------------------------------ [WARNING] The POM for cn.itcast:maven-first:jar:0.0.1-SNAPSHOT is missing, no dependency information available [INFO] ------------------------------------------------------------------------ [INFO] BUILD FAILURE [INFO] ------------------------------------------------------------------------ [INFO] Total time: 0.218s [INFO] Finished at: Fri Sep 25 15:06:00 CST 2015 [INFO] Final Memory: 4M/15M [INFO] ------------------------------------------------------------------------ [ERROR] Failed to execute goal on project maven-second: Could not resolve dependencies for project cn.itcast:maven-second:jar:0.0.1-SNAPSHOT: Could not find artifact cn.itcast:maven-first:jar:0.0.1-SNAPSHOT -> [Help 1] [ERROR] [ERROR] To see the full stack trace of the errors, re-run Maven with the -e switch. [ERROR] Re-run Maven using the -X switch to enable full debug logging. [ERROR] [ERROR] For more information about the errors and possible solutions, please read the following articles: [ERROR] [Help 1] http://cwiki.apache.org/confluence/display/MAVEN/DependencyResolutionException |
提示找不到maven-first的jar包。当系统运行时是从本地仓库中找依赖的jar包的,所以必须先将maven-first安装才能正常运行,需要在maven-first工程上运行 mvn install命令安装到本地仓库。
在平面几何中坐标(x,y)可以标识平面中唯一的一点。在maven中坐标就是为了定位一个唯一确定的jar包。
Maven世界拥有大量构建,我们需要找一个用来唯一标识一个构建的统一规范
拥有了统一规范,就可以把查找工作交给机器
groupId:定义当前Maven组织名称
artifactId:定义实际项目名称
version:定义当前项目的当前版本
就是对项目中jar 包的管理。可以在pom文件中定义jar包的GAV坐标,管理依赖。
依赖声明主要包含如下元素:
|
<dependencies>
<dependency> <groupId>junit</groupId> <artifactId>junit</artifactId> <version>4.10</version> <scope>test</scope> </dependency>
</dependencies> |

其中依赖范围scope 用来控制依赖和编译,测试,运行的classpath的关系. 主要的是三种依赖关系如下:
1.compile: 默认编译依赖范围。对于编译,测试,运行三种classpath都有效
2.test:测试依赖范围。只对于测试classpath有效
3.provided:已提供依赖范围。对于编译,测试的classpath都有效,但对于运行无效。因为由容器已经提供,例如servlet-api
4.runtime:运行时提供。例如:jdbc驱动
如果B中使用A,C中使用B,则称B是C的直接依赖,而称A是C的间接依赖。
C->B B->A
C直接依赖B
C间接依赖A


左边第一列表示第一直接依赖范围
上面第一行表示第二直接依赖范围
中间的交叉单元格表示传递性依赖范围。
总结:
1、Maven-first工程中依赖log4j-1.2.8版本

那么maven-third中依赖的就是log4j-1.2.8
2、maven-second工程中依赖log4j-1.2.9版本

那么maven-third中依赖的就是log4j-1.2.9,因为它直接依赖的maven-second项目中依赖的就是1.2.9版本
Maven-second中依赖log4j-1.2.9和log4j-1.2.14

此时log4j-1.2.14版本生效。

<optional> true/false 是否可选,也可以理解为是否向下传递。
在依赖中添加optional选项决定此依赖是否向下传递,如果是true则不传递,如果是false就传递,默认为false。

|
<exclusions> <exclusion> <groupId>cn.itcast.maven</groupId> <artifactId>maven-first</artifactId> </exclusion> </exclusions> |
排除依赖包中所包含的依赖关系,不需要添加版本号。
如果在本次依赖中有一些多余的jar包也被传递依赖过来,如果想把这些jar包排除的话可以配置exclusions进行排除。

Maven生命周期就是为了对所有的构建过程进行抽象和统一。包括项目清理、初始化、编译、打包、测试、部署等几乎所有构建步骤。
生命周期可以理解为构建工程的步骤。
在Maven中有三套相互独立的生命周期,请注意这里说的是“三套”,而且“相互独立”,这三套生命周期分别是:
l Clean Lifecycle: 在进行真正的构建之前进行一些清理工作。
l Default Lifecycle: 构建的核心部分,编译,测试,打包,部署等等。
l Site Lifecycle: 生成项目报告,站点,发布站点。
再次强调一下它们是相互独立的,你可以仅仅调用clean来清理工作目录,仅仅调用site来生成站点。当然你也可以直接运行 mvn clean install site 运行所有这三套生命周期。
每套生命周期都由一组阶段(Phase)组成,我们平时在命令行输入的命令总会对应于一个特定的阶段。比如,运行mvn clean ,这个的clean是Clean生命周期的一个阶段。有Clean生命周期,也有clean阶段。Clean生命周期一共包含了三个阶段:
pre-clean 执行一些需要在clean之前完成的工作
clean 移除所有上一次构建生成的文件
post-clean 执行一些需要在clean之后立刻完成的工作
mvn clean 中的clean就是上面的clean,在一个生命周期中,运行某个阶段的时候,它之前的所有阶段都会被运行,也就是说,mvn clean 等同于 mvn pre-clean clean ,如果我们运行 mvn post-clean ,那么 pre-clean,clean 都会被运行。这是Maven很重要的一个规则,可以大大简化命令行的输入。
Default生命周期是Maven生命周期中最重要的一个,绝大部分工作都发生在这个生命周期中。这里,只解释一些比较重要和常用的阶段:
validate
generate-sources
process-sources
generate-resources
process-resources 复制并处理资源文件,至目标目录,准备打包。
compile 编译项目的源代码。
process-classes
generate-test-sources
process-test-sources
generate-test-resources
process-test-resources 复制并处理资源文件,至目标测试目录。
test-compile 编译测试源代码。
process-test-classes
test 使用合适的单元测试框架运行测试。这些测试代码不会被打包或部署。
prepare-package
package 接受编译好的代码,打包成可发布的格式,如 JAR 。
pre-integration-test
integration-test
post-integration-test
verify
install 将包安装至本地仓库,以让其它项目依赖。
deploy 将最终的包复制到远程的仓库,以让其它开发人员与项目共享。
运行任何一个阶段的时候,它前面的所有阶段都会被运行,这也就是为什么我们运行mvn install 的时候,代码会被编译,测试,打包。此外,Maven的插件机制是完全依赖Maven的生命周期的,因此理解生命周期至关重要。
Site生命周期
pre-site 执行一些需要在生成站点文档之前完成的工作
site 生成项目的站点文档
post-site 执行一些需要在生成站点文档之后完成的工作,并且为部署做准备
site-deploy 将生成的站点文档部署到特定的服务器上
这里经常用到的是site阶段和site-deploy阶段,用以生成和发布Maven站点,这可是Maven相当强大的功能,Manager比较喜欢,文档及统计数据自动生成,很好看。
Maven的核心仅仅定义了抽象的生命周期,具体的任务都是交由插件完成的。每个插件都能实现一个功能,每个功能就是一个插件目标。Maven的生命周期与插件目标相互绑定,以完成某个具体的构建任务。
例如compile就是插件maven-compiler-plugin的一个插件目标
|
<plugin> <groupId>org.apache.maven.plugins</groupId> <artifactId>maven-compiler-plugin</artifactId> <configuration> <source>1.7</source> <target>1.7</target> <encoding>UTF-8</encoding> </configuration> </plugin>
|

修改配置文件后,在工程上点击右键选择maven→update project configration

第一步:不选用骨架

第二步:将打包方式选择为war

第三步:点击finish,工程创建成功。
第四步:在工程中添加web.xml

Web.xml内容如下:
|
<?xml version="1.0" encoding="UTF-8"?> <web-app xmlns:xsi="http://www.w3.org/2001/XMLSchema-instance" xmlns="http://java.sun.com/xml/ns/javaee" xmlns:web="http://java.sun.com/xml/ns/javaee/web-app_2_5.xsd" xsi:schemaLocation="http://java.sun.com/xml/ns/javaee http://java.sun.com/xml/ns/javaee/web-app_2_5.xsd" id="WebApp_ID" version="2.5"> <welcome-file-list> <welcome-file>index.html</welcome-file> <welcome-file>index.htm</welcome-file> <welcome-file>index.jsp</welcome-file> <welcome-file>default.html</welcome-file> <welcome-file>default.htm</welcome-file> <welcome-file>default.jsp</welcome-file> </welcome-file-list> </web-app> |
第五步:在webapp下创建index.jsp
tomcat:run 运行tomcat6(默认)
tomcat7:run 运行tomcat7(推荐,但是需要添加插件)
|
<plugin> <!-- 配置插件 --> <groupId>org.apache.tomcat.maven</groupId> <artifactId>tomcat7-maven-plugin</artifactId> <configuration> <port>8080</port> <path>/</path> </configuration> </plugin> |

继承是为了消除重复,可以把很多相同的配置提取出来。例如:grouptId,version等


创建方式有两种:
一种是创建新工程为子工程,在创建时设置父工程的GAV。
一种是修改原有的工程为子工程,在子工程的pom.xml文件中手动添加父工程的GAV。


现有工程继承父工程只需要在pom文件中添加parent节点即可。
在父工程中对jar包进行依赖,在子工程中都会继承此依赖。


Maven使用dependencyManagement管理依赖的版本号。
注意:此处只是定义依赖jar包的版本号,并不实际依赖。如果子工程中需要依赖jar包还需要添加dependency节点。
父工程:


子工程:


当父工程中定义的jar包越来越多,找起来越来越麻烦,所以可以把版本号提取成一个属性集中管理。

子工程的jar包版本不受影响:

聚合一般是一个工程拆分成多个模块开发,每个模块是一个独立的工程,但是要是运行时必须把所有模块聚合到一起才是一个完整的工程,此时可以使用maven的聚合工程。
例如电商项目中,包括商品模块、订单模块、用户模块等。就可以对不同的模块单独创建工程,最终在打包时,将不同的模块聚合到一起。
例如同一个项目中的表现层、业务层、持久层,也可以分层创建不同的工程,最后打包运行时,再聚合到一起。
聚合工程的打包方式必须是pom,一般聚合工程和父工程合并为一个工程。


第一步:在maven-web工程上,点击new –> project

第二步:next

与持久层工程创建一样

点击next,进行下面的页面

在maven-controller中添加web.xml和index.jsp

聚合之后的maven-web工程的pom文件内容如下:

Tomcat7:run
注意:运行之前,需要将maven-parent工程安装到本地仓库中。

用来统一存储所有Maven共享构建的位置就是仓库。根据Maven坐标定义每个构建在仓库中唯一存储路径大致为:groupId/artifactId/version/artifactId-version.packaging
1、本地仓库
~/.m2/repository
每个用户只有一个本地仓库
2、远程仓库
l 中央仓库:Maven默认的远程仓库,不包含版权资源
l 私服:是一种特殊的远程仓库,它是架设在局域网内的仓库
为所有来自中央仓库的构建安装提供本地缓存。
下载网站:http://nexus.sonatype.org/
安装版本:nexus-2.7.0-06.war
第一步:将下载的nexus的war包复制到tomcat下的webapps目录。
第二步:启动tomcat。nexus将在c盘创建sonatype-work目录【C:\Users\当前用户\sonatype-work\nexus】。



访问URL: http://localhost:8080/nexus-2.7.0-06/
默认账号:
用户名: admin
密码: admin123

仓库有4种类型 :
l group(仓库组):一组仓库的集合
l hosted(宿主):配置第三方仓库 (包括公司内部私服 )
l proxy(代理):私服会对中央仓库进行代理,用户连接私服,私服自动去中央仓库下载jar包或者插件
l virtual(虚拟):兼容Maven1 版本的jar或者插件
Nexus的仓库和仓库组介绍:
l 3rd party: 一个策略为Release的宿主类型仓库,用来部署无法从公共仓库获得的第三方发布版本构建
l Apache Snapshots: 一个策略为Snapshot的代理仓库,用来代理Apache Maven仓库的快照版本构建
l Central: 代理Maven中央仓库
l Central M1 shadow: 代理Maven1 版本 中央仓库
l Codehaus Snapshots: 一个策略为Snapshot的代理仓库,用来代理Codehaus Maven仓库的快照版本构件
l Releases: 一个策略为Release的宿主类型仓库,用来部署组织内部的发布版本构件
l Snapshots: 一个策略为Snapshot的宿主类型仓库,用来部署组织内部的快照版本构件
l Public Repositories:该仓库组将上述所有策略为Release的仓库聚合并通过一致的地址提供服务
在本地仓库的setting.xml中配置如下:
|
<mirrors> <mirror> <!--此处配置所有的构建均从私有仓库中下载 *代表所有,也可以写central --> <id>nexus</id> <mirrorOf>*</mirrorOf> <url>http://localhost:8080/nexus-2.7.0-06/content/groups/public/</url> </mirror> </mirrors>
|

在本地仓库的setting.xml中配置如下:
|
<server> <id>releases</id> <username>admin</username> <password>admin123</password> </server> <server> <id>snapshots</id> <username>admin</username> <password>admin123</password> </server> |
在需要构建的项目中修改pom文件
|
<distributionManagement> <repository> <id>releases</id> <name>Internal Releases</name> <url>http://localhost:8080/nexus-2.7.0-06/content/repositories/releases/</url> </repository> <snapshotRepository> <id>snapshots</id> <name>Internal Snapshots</name> <url>http://localhost:8080/nexus-2.7.0-06/content/repositories/snapshots/</url> </snapshotRepository> </distributionManagement> |

原文:http://www.cnblogs.com/burningmyself/p/7290442.html