首页 > 其他 > 详细

嵌入式开发综述

时间:2017-08-26 12:24:22      阅读:354      评论:0      收藏:0      [点我收藏+]

0、嵌入式系统开发流程:

 

 

技术分享

 

1、S5PV210内部结构图

技术分享

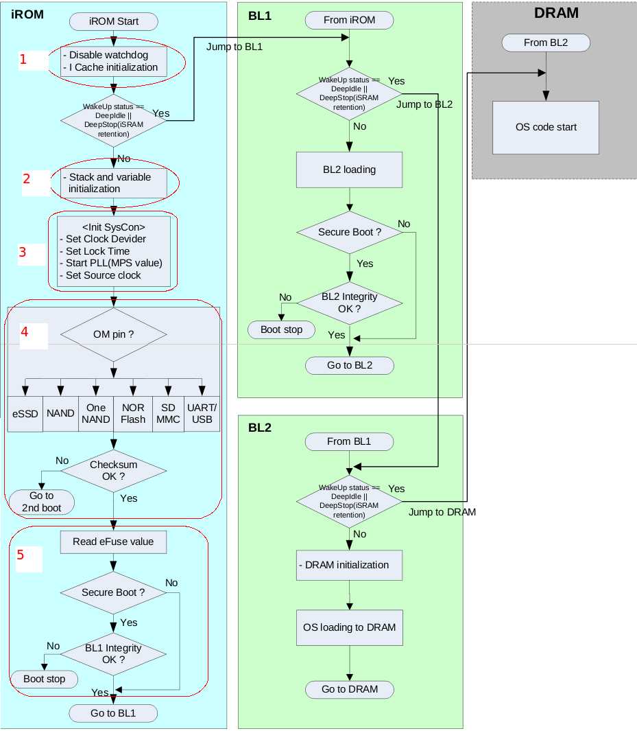
2、S5PV210系统启动三阶段正解

      根据S5PV210芯片手册第6章所述S5PV210 consists of 64KB ROM and 96KB SRAM as internal memory(意思210芯片有两块片上内存,ROM:64KB,SRAM:96KB),并且在系统启动的时候这两块片上内存各有所用。

      启动分3个阶段,详情且看下图:

技术分享

技术分享

1、iROM code: 包含一些较小简单的代码
      iROM code存放在210内部64kB的ROM中,用于初始化系统时钟,堆栈等

2、从外设(NAND/SD/MMC/oneNAND等)存储设备拷贝前96KB代码到SRAM。其中这96KB的代码分为两部分(First Bootloader and second Bootloader)
      当这段代码成功执行完后会加载第二部分的启动代码,并且会根据启动方式键值检测启动方式。

      First Bootloader: 较短的初始化代码,用于初始化系统硬件资源,如中断向量、看门狗、TLB、MMU以及内存等;程序存放在外部memory device上,由iROM把这部分代码从外部boot device上读取到内部96KB的SRAM中。First bootloader执行完后接着就加载Second bootloader。
      Second bootloader: 较大的代码,初始化系统时钟,UART和DRAM控制器,

3、通过 Second bootloader代码段的初始化工作后把操作系统镜像从外设(NAND/SD/MMC/oneNAND等)存储设备拷贝到DRAM中,启动就此完成,接着 Second bootloader跳跳转运行操作系统。

3、嵌入式Linux文件I/O操作

技术分享

 

技术分享

底层文件操作函数包括:open、close、read、write、ioctl、lseek、fcntl、select、poll

标准I/O操作函数包括:fopen、fclose、fread、fwrite

4、嵌入式Linux多任务编程

1、任务、进程及线程的关系

2、进程控制——fork

3、进程间通信(3种管道、信号、信号量、共享内存、消息队列)

4、多线程——pthread

5、嵌入式Linux网络编程

1、TCP

2、UDP

3、套接字

6、嵌入式Linux驱动编程

1、设备分类:块设备、字符设备、网络设备

2、系统结构

技术分享

7、嵌入式Linux应用编程

1、C语言程序开发

2、Qt界面开发

3、MiniGUI界面开发

4、X11多媒体程序开发

5、Android程序开发

6、网络通讯开发

嵌入式开发综述

原文:http://www.cnblogs.com/kirk1995/p/7434894.html

(0)
(0)
   
举报
评论 一句话评论(0
关于我们 - 联系我们 - 留言反馈 - 联系我们:wmxa8@hotmail.com
© 2014 bubuko.com 版权所有
打开技术之扣,分享程序人生!