本节内容:
- Spring介绍
- Spring搭建
- Spring概念
- Spring配置讲解
- 使用注解配置Spring
一、Spring介绍
1. 什么是Spring
Spring是一个开源框架,Spring是于2003 年兴起的一个轻量级的Java 开发框架,由 RodJohnson 在其著作 Expert One-On-One J2EE Development and Design 中阐述的部分理念和原型衍生而来。它是为了解决企业应用开发的复杂性而创建的。框架的主要优势之一就是其分层架构,分层架构允许使用者选择使用哪一个组件,同时为 J2EE 应用程序开发提供集成的框架。Spring 使用基本的 JavaBean 来完成以前只可能由 EJB 完成的事情。然而,Spring 的用途不仅限于服务器端的开发,去开发android也可以。从简单性、可测试性和松耦合的角度而言,任何 Java 应用都可以从 Spring 中受益。Spring 的核心是控制反转 (IoC)和面向切面(AOP)。简单来说,Spring 是一个分层的 JavaSE/EEfull-stack(一站式) 轻量级 开源框架。
JavaEE开发分成三层结构:
- WEB层
- 业务层
- 持久层
三层架构中Spring的位置:

Spring是一个大的容器,其中装了很多对象,之前三层架构在运行时,都需要自己来创建对象,比如在web层中需要使用service层中的,需要new。当使用了Spring之后,Spring中已经存好了项目中需要的对象。也就是在三层中,需要对象时不需要在写new了,而是跟Spring要这个对象。
Spring是一站式框架:纯Spring开发一个项目是完全没问题的。正是因为Spring框架性质是属于容器性质的(比如Spring之所以能处理请求,是因为容器中装了能处理请求的框架,所以它在web层能处理请求),容器中装什么对象,就有什么功能。所以可以一站式。
- WEB层:Spring MVC
- 业务层:Bean管理:(IoC)
- 持久层:Spring的JDBC模板。ORM模板用于整合其他的持久层框架。
2. 为什么要学习Spring
- 方便解耦,简化开发
- Spring 就是一个大工厂,可以将所有对象创建和依赖关系维护,交给 Spring 管理
- AOP 编程的支持
- Spring 提供面向切面编程,可以方便的实现对程序进行权限拦截、运行监控等功能
- 声明式事务的支持
- 只需要通过配置就可以完成对事务的管理,而无需手动编程
- 方便程序的测试
- Spring 对 Junit4 支持,可以通过注解方便的测试 Spring 程序
- 方便集成各种优秀框架
- Spring 不排斥各种优秀的开源框架,其内部提供了对各种优秀框架(如:Struts、Hibernate、MyBatis、Quartz 等)的直接支持 降低 JavaEE API 的使用难度
- Spring 对 JavaEE 开发中非常难用的一些 API(JDBC、JavaMail、远程调用等),都提供了封装,使这些 API 应用难度大大降低。
3. Spring 的版本
Spring 3.X 和 Spring4.X
Spring 3.0.2版本:将市面上常见的、支持整合进来的工具类全部进行了收录,这个包里面有很多很多jar包。但是这是Spring坚持“做好事”的最后一个版本,没有任何回报。
以Spring 4.2.4为例:解压压缩包spring-framework-4.2.4.RELEASE-dist.zip

- docs是Spring的文档,API和开发规范
- lib下是Spring的jar包和源码包
- schema下是Spring当中的约束文件
lib目录下的包看起来很多,其实是3个一组:

二、Spring搭建示例
1. 下载导包
Spring官网:http://spring.io/
下载地址: http://repo.springsource.org/libs-release-local/org/springframework/spring
解压好的lib下的jar包不会都用,针对需要选择相应的jar包。

2. 创建web项目,引入Spring的开发包

在 web/WEB_INF/ 目录下创建一个lib目录,把下图中的4个jar包放进lib目录下。

Spring本身也是支持日志的,市面上已经有非常成熟的日志包了,Spring日志系统使用的是Apache开发出来的日志包。所以还需要导入Apache的日志方面的jar包,这部分jar包不在Spring解压后的lib下,得去Apache官方网站下载。把com.springsource.org.apache.commons.logging-1.1.1.jar和com.springsource.org.apache.log4j-1.2.15.jar复制到lib目录下。新版本的Spring应该不需要导入com.springsource.org.apache.log4j-1.2.15.jar,导了也不会错。

点击 File --> Project Structure,进入 Project Structure窗口,点击 Modules --> 选中项目 --> 切换到 Dependencies 选项卡 --> 点击下面的“+”,选择 “JARs or directories...”,选择创建的lib目录。


3. 创建包,编写一个类文件
User.java
package com.wisedu.springDemo;
/**
* Created by jkzhao on 12/7/17.
*/
public class User {
private String name;
private Integer age;
public String getName() {
return name;
}
public void setName(String name) {
this.name = name;
}
public Integer getAge() {
return age;
}
public void setAge(Integer age) {
this.age = age;
}
@Override
public String toString() {
return "User{" +
"name=‘" + name + ‘\‘‘ +
", age=" + age +
‘}‘;
}
}
4. 书写Spring的配置文件,注册对象到Spring容器
对象和框架交流,通过配置文件交流。
Spring的配置文件存放位置任意,放在src目录下。名字也是任意,但是建议叫applicationContext.xml。
选中src,右键选择New --> XML Configuration File --> Spring Config,输入名字applicationContext,点击OK。


默认生成的文件约束是写了一些的。在我们这个例子中,上面默认生成的约束就够用了。
下面开始配置约束,这个user对象要交给Spring容器来管理。
applicationContext.xml
<?xml version="1.0" encoding="UTF-8"?>
<beans xmlns="http://www.springframework.org/schema/beans"
xmlns:xsi="http://www.w3.org/2001/XMLSchema-instance"
xsi:schemaLocation="http://www.springframework.org/schema/beans http://www.springframework.org/schema/beans/spring-beans.xsd">
<!-- 将User对象交给Spring容器管理 -->
<!-- Bean元素:使用该元素描述需要Spring容器管理的对象
name属性:给被管理的对象起个名字。获得对象时根据该名称获得对象
class属性:被管理对象的完整类名
id属性:早年使用的,功能与name属性一模一样,id的规矩:名称不能重复,不能使用特殊字符。所以加了name属性,可以使用特殊字符,名称也可以重复,但是不推荐名称重复。
结论:尽量使用name属性
-->
<bean name="user" class="com.wisedu.springDemo.User"></bean> <!--属性name的值随意-->
</beans>
5. 代码测试
在 src 下创建一个包:com.wisedu.test,然后创建一个类文件testSpringDemo.java:
package com.wisedu.test;
import org.junit.Test;
import org.springframework.context.ApplicationContext; //这是一个接口,创建容器对象时需要找其实现类
import org.springframework.context.support.ClassPathXmlApplicationContext;
import com.wisedu.springDemo.User;
/**
* Created by jkzhao on 12/7/17.
*/
public class testSpringDemo {
@Test
public void test1(){
//1.创建容器对象(创建Spring的工厂类)
ApplicationContext ac = new ClassPathXmlApplicationContext("applicationContext.xml"); //ClassPathXmlApplicationContext(从类路径下加载xml的Application容器)是org.springframework.context.ApplicationContext的实现类
//2.向容器"要"User对象(通过工厂解析XML获取Bean实例)
User user = (User)ac.getBean("user");
//3.打印User对象
System.out.print(user);
}
}
运行该方法,然后可以发现打印出值了,也就是获取到了User对象。

【注意】:上面在test1方法中,创建容器是使用 ApplicationContext ac = new ClassPathXmlApplicationContext("applicationContext.xml"); 来创建的,每个项目中只有一个applicationContext对象,不是每个方法中都要创建一下。如何保证只创建一个?
之前学过一个ServletContext域对象,它在一个项目中只有一份,随着程序的启动而创建,随着程序的停止而销毁。这就用到了Listener。监听器中有8个监听器,使用其中一个监听器:ServletContext域创建和销毁的Listener。这样当ServletContext创建时我们可以创建applicationContext对象,当ServletContext销毁时,我们可以销毁applicationContext对象。这样applicationContext就和ServletContext“共生死了”。使用这个监听器还有一个好处,在监听器中可以非常方便地获得事件源,也就意味着我们可以获得ServletContext对象,这个容器被放进了ServletContext域对象中,说通俗点,就是被放进了application域中。Spring已经把这个监听器写好了,我们只需要在web.xml中配置下就可以了。当然还需要导入一个包:spring-web-4.2.4.RELEASE.jar
<listener>
<listener-class>org.springframework.web.context.ContextLoaderListener</listener-class>
</listener>
前面在讲到Spring容器时说道,Spring的配置文件位置任意,Spring配置文件名字任意,所以这意味着还需要在web.xml中指明该配置文件的位置及名称。
<!-- 可以让spring容器随着项目的启动而创建,随项目的关闭而销毁-->
<listener>
<listener-class>org.springframework.web.context.ContextLoaderListener</listener-class>
</listener>
<!--指定加载Spring配置文件的位置-->
<context-param>
<param-name>contextConfigLocation</param-name> <!--这个key不能改,背下来-->
<param-value>
classpath*:/applicationContext.xml
</param-value>
</context-param>
接着写java代码从application域中获取容器。但是application域中存放东西是键值对存在的,我们得知道键才能取。Spring考虑到这种情况,准备了一个工具方法,把键封装在工具方法中了。
//1.这里以Struts2为例获取ServletContext对象 ServletContext sc = ServletActionContext.getServletContext(); //2.从sc中获得ac容器 WebApplicationContext ac = WebApplicationContextUtils.getWebApplicationContext(sc); //3.从容器中获得需要的对象 ...
三、Spring概念
1. IOC思想和DI技术
(1)IOC (Inverse Of Control):控制反转,将我们创建对象的方式反转了。
以前对象的创建是由开发人员自己维护,包括依赖关系也是自己注入。使用了Spring之后,对象的创建以及依赖关系可以由Spring完成创建以及注入。
(2)DI(Dependency Injection):依赖注入。将必须的属性注入到对象当中,是实现IOC思想的必要条件。
需要有 IOC 的环境,Spring 创建这个类的过程中,Spring 将类的依赖的属性设置进去。
注入方式:
- set方法注入
- 构造方法注入
- 字段注入:不建议。
注入类型:
- 值类型注入:8大基本数据类型。比如上面示例中的User对象,它里面有name和age两个属性,现在我们希望User对象创建出来后,name="Tom",age=18。这个"Tom"和18可以在配置文件中配置,这样Spring会把我们配置的值自动交给属性。
- 引用类型注入:将依赖的对象注入
所以实现IOC思想需要DI支持,DI对IOC提供了技术上的支撑。
2. Spring中的工厂(容器)
(1)ApplicationContext
ApplicationContext接口有两个实现类:
- ClassPathXmlApplicationContext :加载类路径下 Spring 的配置文件
- FileSystemXmlApplicationContext :从绝对路径上加载本地磁盘下 Spring 的配置文件,基本用不着。

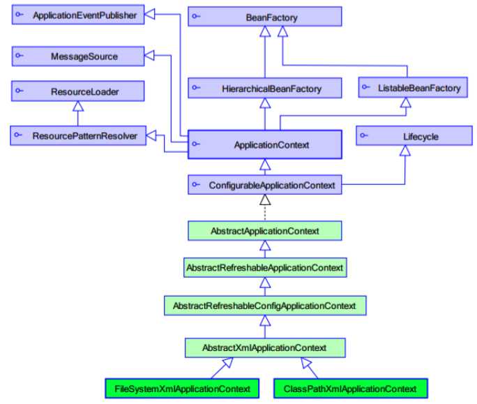
(2)BeanFactory(过时)
BeanFactory是个接口,是Spring框架在初创时创建的第一个接口。像这种初创的接口,功能一般是很少的,针对原始接口的实现类功能较为单一。下面是幅继承关系图。

(3)BeanFactory 和 ApplicationContext 的区别
BeanFactory接口的实现类的容器特点是:每次在获得对象时才会创建对象。比如上面示例中的代码,
User user = (User)ac.getBean("user"); //只有在获取对象时才会创建对象
而ApplicationContext接口实现类的容器特点是:在加载applicationContext.xml(容器启动)时候就会创建容器中配置的所有对象。除此以外,提供更多功能。
总结:在web开发中,使用applicationContext,在硬件资源匮乏的环境使用BeanFactory。
四、Spring配置详解
1. Bean元素的配置
Bean元素:凡是交给Spring容器管理的对象都是由Bean来描述。
- name属性:给被管理的对象起个名字。获得对象时根据该名称获得对象
- class属性:被管理对象的完整类名
- id属性:早年使用的,功能与name属性一模一样,id的规矩:名称不能重复,不能使用特殊字符。所以加了name属性,可以使用特殊字符,名称也可以重复,但是不推荐名称重复。
结论:尽量使用name属性。
2. Spring生成Bean的三种方式(三种对象创建方式)
对象的创建必须经过类的构造函数。
(1)空参构造创建 --最重要
在上面示例中的User对象中加一个无参构造函数
重新创建一个包,把applicationContext.xml复制进该包中,把测试类testSpringDemo.java复制进该包中,并修改该文件中applicationContext.xml的位置。

具体代码如下:
User.java
package com.wisedu.springDemo;
/**
* Created by jkzhao on 12/7/17.
*/
public class User {
private String name;
private Integer age;
public User() {
System.out.println("User对象空构造方法");
}
public String getName() {
return name;
}
public void setName(String name) {
this.name = name;
}
public Integer getAge() {
return age;
}
public void setAge(Integer age) {
this.age = age;
}
public Car getCar() {
return car;
}
public void setCar(Car car) {
this.car = car;
}
@Override
public String toString() {
return "User{" +
"name=‘" + name + ‘\‘‘ +
", age=" + age +
‘}‘;
}
}
applicationContext.xml
<?xml version="1.0" encoding="UTF-8"?>
<beans xmlns="http://www.springframework.org/schema/beans"
xmlns:xsi="http://www.w3.org/2001/XMLSchema-instance"
xsi:schemaLocation="http://www.springframework.org/schema/beans http://www.springframework.org/schema/beans/spring-beans.xsd">
<!-- 创建方式1:空参构造创建 -->
<bean name="user" class="com.wisedu.springDemo.User"></bean>
</beans>
testSpringDemo.java
package com.wisedu.createObject;
import com.wisedu.springDemo.User;
import org.junit.Test;
import org.springframework.context.ApplicationContext;
import org.springframework.context.support.ClassPathXmlApplicationContext;
/**
* Created by jkzhao on 12/7/17.
*/
public class testSpringDemo {
@Test
//创建方式1:空参构造创建对象
public void test1(){
//1.创建容器对象(创建Spring的工厂类)
ApplicationContext ac = new ClassPathXmlApplicationContext("com/wisedu/createObject/applicationContext.xml"); //ClassPathXmlApplicationContext(从类路径下加载xml的Application容器)是org.springframework.context.ApplicationContext的实现类
//2.向容器"要"User对象(通过工厂解析XML获取Bean实例)
User user = (User)ac.getBean("user");
//3.打印User对象
System.out.print(user); //true
}
}
运行结果:

(2)静态工厂方式 --了解
写一个类,在类中建一个方法,该方法中把user创建出来。调用该方法创建user,然后交给Spring容器来管理,这样就不是Spring来创建对象了,我们希望Spring调用这个方法创建对象
UserFactory.java
package com.wisedu.createObject;
import com.wisedu.springDemo.User;
/**
* Created by jkzhao on 12/8/17.
*/
public class UserFactory {
//在该方法中手动把user创建出来。调用该方法创建user,然后交给Spring容器来管理,这样就不是Spring来创建对象了,我们希望Spring调用这个方法创建对象,如何配置呢
public static User createUser(){
System.out.println("静态工厂创建User");
return new User();
}
}
applicationContext.xml
<?xml version="1.0" encoding="UTF-8"?>
<beans xmlns="http://www.springframework.org/schema/beans"
xmlns:xsi="http://www.w3.org/2001/XMLSchema-instance"
xsi:schemaLocation="http://www.springframework.org/schema/beans http://www.springframework.org/schema/beans/spring-beans.xsd">
<!-- 创建方式1:空参构造创建 -->
<bean name="user" class="com.wisedu.springDemo.User"></bean>
<!-- 创建方式2:静态工厂创建
调用UserFactory的createUser方法来创建名为User2的对象放入容器
-->
<bean name="user2" class="com.wisedu.createObject.UserFactory" factory-method="createUser"></bean>
</beans>
testSpringDemo.java
package com.wisedu.createObject;
import com.wisedu.springDemo.User;
import org.junit.Test;
import org.springframework.context.ApplicationContext;
import org.springframework.context.support.ClassPathXmlApplicationContext;
/**
* Created by jkzhao on 12/7/17.
*/
public class testSpringDemo {
@Test
//创建方式1:空参构造创建对象
public void test1(){
//1.创建容器对象(创建Spring的工厂类)
ApplicationContext ac = new ClassPathXmlApplicationContext("com/wisedu/createObject/applicationContext.xml"); //ClassPathXmlApplicationContext(从类路径下加载xml的Application容器)是org.springframework.context.ApplicationContext的实现类
//2.向容器"要"User对象(通过工厂解析XML获取Bean实例)
User user = (User)ac.getBean("user");
//3.打印User对象
System.out.print(user); //true
}
@Test
//创建方式2:静态工厂创建对象
public void test2(){
//1.创建容器对象(创建Spring的工厂类)
ApplicationContext ac = new ClassPathXmlApplicationContext("com/wisedu/createObject/applicationContext.xml"); //ClassPathXmlApplicationContext(从类路径下加载xml的Application容器)是org.springframework.context.ApplicationContext的实现类
//2.向容器"要"User对象(通过工厂解析XML获取Bean实例)
User user = (User)ac.getBean("user2");
//3.打印User对象
System.out.print(user);
}
}

(3)实例工厂方式 --了解
public User createUser2(){
System.out.println("实例工厂创建User");
return new User();
}
applicationContext.xml:
<?xml version="1.0" encoding="UTF-8"?>
<beans xmlns="http://www.springframework.org/schema/beans"
xmlns:xsi="http://www.w3.org/2001/XMLSchema-instance"
xsi:schemaLocation="http://www.springframework.org/schema/beans http://www.springframework.org/schema/beans/spring-beans.xsd">
<!-- 创建方式1:空参构造创建 -->
<bean name="user" class="com.wisedu.springDemo.User"></bean>
<!-- 创建方式2:静态工厂创建
调用UserFactory的createUser方法来创建名为User2的对象放入容器
-->
<bean name="user2" class="com.wisedu.createObject.UserFactory" factory-method="createUser"></bean>
<!-- 创建方式3:实例工厂创建
首先将UserFactory作为普通的bean配置到Spring中,然后再去调用UserFactory对象的createUser2方法
-->
<bean name="user3" factory-bean="userFactory" factory-method="createUser2"></bean>
<bean name="userFactory" class="com.wisedu.createObject.UserFactory"></bean>
</beans>
测试方法:
@Test
//创建方式3:实例工厂创建对象
public void test3(){
//1.创建容器对象(创建Spring的工厂类)
ApplicationContext ac = new ClassPathXmlApplicationContext("com/wisedu/createObject/applicationContext.xml"); //ClassPathXmlApplicationContext(从类路径下加载xml的Application容器)是org.springframework.context.ApplicationContext的实现类
//2.向容器"要"User对象(通过工厂解析XML获取Bean实例)
User user = (User)ac.getBean("user3");
//3.打印User对象
System.out.print(user);
}

3. bean元素的scope属性
scope属性是在bean元素上加的。
- singleton :默认值,单例对象。被标识为单例的对象在Spring容器中只会存在一份实例。
- prototype :多例的。被标识为多例的对象每次在获得时才会创建,并且每次创建都是新的对象。单例对象是在容器启动时就创建了。
- request :WEB 项目中,Spring 创建一个 Bean 的对象,将对象存入到 request 域中。对象与request生命周期一致。 --基本不用
- session :WEB 项目中,Spring 创建一个 Bean 的对象,将对象存入到 session 域中。对象与session生命周期一致。 --基本不用
- globalSession :WEB 项目中,应用在 Porlet 环境。如果没有 Porlet 环境那么 globalSession 相当于 session。 --基本不用
在未来的开发中,绝大多数scope的取值都是使用默认值,但是Spring与Struts2整合时,action对象要交给Spring来管理,action这个bean得配置为prototype。因为Struts2从架构上来说,每次请求都会创建一个新的action。
4. bean元素的生命周期属性 --了解
通过配置<bean>标签上的 init-method 作为 Bean 的初始化的时候执行的方法,Spring会在对象创建之后立即调用。配置 destroy-method 作为 Bean 的销毁的时候执行的方法。
【注意】:销毁方法想要执行,需要是单例创建的 Bean,而且在工厂关闭的时候,Bean 才会被销毁.
5. Spring的分模块配置文件
实际开发中,可能会把Sprign的配置写到多个文件中,这时可以在Spring主配置文件中引入其他Spring配置文件。
<!-- 导入其他Spring配置文件--> <import resource="applicationContext.xml" />
6. Spring中的Bean的属性注入
(1)set方法注入属性 --最重要
applicationContext.xml
<?xml version="1.0" encoding="UTF-8"?>
<beans xmlns="http://www.springframework.org/schema/beans"
xmlns:xsi="http://www.w3.org/2001/XMLSchema-instance"
xsi:schemaLocation="http://www.springframework.org/schema/beans http://www.springframework.org/schema/beans/spring-beans.xsd">
<!--set方式注入:值类型和引用类型-->
<bean name="user" class="com.wisedu.springDemo.User">
<!--为User对象中名为name的属性注入tom作为值-->
<property name="name" value="tom"></property>
<property name="age" value="18"></property>
<!--为car属性注入下方配置的car对象-->
<property name="car" ref="car"></property>
</bean>
<!--必须将car对象配置到容器中-->
<bean name="car" class="com.wisedu.springDemo.Car">
<property name="name" value="兰博基尼"></property>
<property name="color" value="黄色"></property>
</bean>
</beans>
User.java
package com.wisedu.springDemo;
/**
* Created by jkzhao on 12/7/17.
*/
public class User {
private String name;
private Integer age;
private Car car;
public User() {
System.out.println("User对象空构造方法");
}
public String getName() {
return name;
}
public void setName(String name) {
this.name = name;
}
public Integer getAge() {
return age;
}
public void setAge(Integer age) {
this.age = age;
}
public Car getCar() {
return car;
}
public void setCar(Car car) {
this.car = car;
}
@Override
public String toString() {
return "User{" +
"name=‘" + name + ‘\‘‘ +
", age=" + age +
", car=" + car +
‘}‘;
}
}
Car.java
package com.wisedu.springDemo;
/**
* Created by jkzhao on 12/8/17.
*/
public class Car {
private String name;
private String color;
public String getName() {
return name;
}
public void setName(String name) {
this.name = name;
}
public String getColor() {
return color;
}
public void setColor(String color) {
this.color = color;
}
@Override
public String toString() {
return "Car{" +
"name=‘" + name + ‘\‘‘ +
", color=‘" + color + ‘\‘‘ +
‘}‘;
}
}
测试方法:
@Test
public void test1(){
//1.创建容器对象(创建Spring的工厂类)
ApplicationContext ac = new ClassPathXmlApplicationContext("com/wisedu/injection/applicationContext.xml"); //ClassPathXmlApplicationContext(从类路径下加载xml的Application容器)是org.springframework.context.ApplicationContext的实现类
//2.向容器"要"User对象(通过工厂解析XML获取Bean实例)
User user = (User)ac.getBean("user");
//3.打印User对象
System.out.println(user);
}
运行结果:

(2)构造函数注入属性 --重要
前提:类中得有带有参数的构造函数。
在上面的User.java中添加拥有两个参数的构造方法:
public User(String name, Car car) {
System.out.println("User(String name, Car car)");
this.name = name;
this.car = car;
}
在applicationContext.xml文件中添加配置:
<!-- ============================================== -->
<!-- 构造函数注入 -->
<bean name="user2" class="com.wisedu.springDemo.User">
<constructor-arg name="name" value="jerry"></constructor-arg>
<constructor-arg name="car" ref="car"></constructor-arg>
</bean>
测试方法:
@Test
public void test2(){
//1.创建容器对象(创建Spring的工厂类)
ApplicationContext ac = new ClassPathXmlApplicationContext("com/wisedu/injection/applicationContext.xml"); //ClassPathXmlApplicationContext(从类路径下加载xml的Application容器)是org.springframework.context.ApplicationContext的实现类
//2.向容器"要"User对象(通过工厂解析XML获取Bean实例)
User user = (User)ac.getBean("user2");
//3.打印User对象
System.out.println(user);
}
运行结果:

但是假设我们User类中有多个构造方法,里面参数位置不一样,代表实际业务中不同的逻辑,比如:
public User(String name, Car car) {
System.out.println("User(String name, Car car)");
this.name = name;
this.car = car;
}
public User(Car car, String name) {
System.out.println("User(Car car, String name)");
this.name = name;
this.car = car;
}
我们如何在配置文件中指定走哪个构造方法呢?需要index属性,index=0表示该属性是构造方法中的第一个参数,index=1表示该属性是构造方法中的第二个参数。
<!-- ============================================== -->
<!-- 构造函数注入 -->
<bean name="user2" class="com.wisedu.springDemo.User">
<constructor-arg name="name" value="jerry" index="0"></constructor-arg>
<constructor-arg name="car" ref="car" index="1"></constructor-arg>
</bean>

还有一种情况,构造方法是这样的,代表另一种业务。
public User(String name, Car car) { //业务1
System.out.println("User(String name, Car car)");
this.name = name;
this.car = car;
}
public User(Car car, String name) { //业务2
System.out.println("User(Car car, String name)");
this.name = name;
this.car = car;
}
public User(Integer name, Car car) { //业务3
System.out.println("User(Integer name, Car car)");
this.name = name + "";
this.car = car;
}
配置:
<!-- ============================================== -->
<!-- 构造函数注入 -->
<bean name="user2" class="com.wisedu.springDemo.User">
<!--name属性:构造函数的参数名-->
<!--index属性:构造函数的参数索引-->
<!--type属性:构造函数的参数的类型-->
<constructor-arg name="name" value="999" index="0" type="java.lang.Integer"></constructor-arg>
<constructor-arg name="car" ref="car" index="1"></constructor-arg>
</bean>

(3)p名称空间注入属性 --了解
需要引入p名称空间。
<!-- ============================================== -->
<!-- p名称空间注入,本质走的还是set方法,只不过这种写法是Spring新发明了,简化了set的写法。 -->
<!--1.需要p名称空间:xmlns:p="http://www.springframework.org/schema/p"
2.使用p:属性注入
值类型:p:属性名="值"
引用类型:p:属性名-ref="bean名称"
-->
<bean name="user3" class="com.wisedu.springDemo.User" p:name="jack" p:age="20" p:car-ref="car"></bean>
(4)spel注入属性 --了解
<!-- ============================================== -->
<!-- spel注入:Spring Expression Language,Spring表达式语言,类似el、jstl表达式-->
<bean name="user4" class="com.wisedu.springDemo.User">
<property name="name" value="#{user.name}"></property> <!--找name="user"的对象,找它的属性name-->
<property name="age" value="#{user3.age}"></property>
<property name="car" ref="car"></property> <!--引用类型不允许使用spel表达式-->
</bean>
(5)复杂类型的注入
前面讲的注入类型要么就是值,要么就是对象。如果遇到数组、Map、List或properties,该如何注入?直接使用set方式注入这几种复杂类型。
CollectionBean.java
package com.wisedu.injection;
import java.util.*;
/**
* Created by jkzhao on 12/8/17.
*/
public class CollectionBean {
private Object[] arr;
private List list; //list和set的注入方式一样
private Map map;
private Properties prop; //Properties就是个map
public Object[] getArr() {
return arr;
}
public void setArr(Object[] arr) {
this.arr = arr;
}
public List getList() {
return list;
}
public void setList(List list) {
this.list = list;
}
public Map getMap() {
return map;
}
public void setMap(Map map) {
this.map = map;
}
public Properties getProp() {
return prop;
}
public void setProp(Properties prop) {
this.prop = prop;
}
@Override
public String toString() {
return "CollectionBean{" +
"arr=" + Arrays.toString(arr) +
", list=" + list +
", map=" + map +
", prop=" + prop +
‘}‘;
}
}
applicationContext.xml
<!--复杂类型注入-->
<bean name="cb" class="com.wisedu.injection.CollectionBean">
<!--如果数组中只准备注入一个值(对象),直接使用value或ref即可。比如下面的配置直接往数组中注入了一个值tom-->
<!--<property name="arr" value="tom"></property>-->
<!--如果数组中准备注入多个元素-->
<property name="arr">
<array>
<value>tom</value>
<value>jerry</value>
<ref bean="user4"/>
</array>
</property>
<!--如果List中只准备注入一个值(对象),直接使用value或ref即可。-->
<!--<property name="list" value="jack"></property>-->
<!--如果list中准备注入多个元素-->
<property name="list">
<list>
<value>jack</value>
<value>rose</value>
<ref bean="user3"/>
</list>
</property>
<!--map类型注入-->
<property name="map">
<map>
<entry key="url" value="jdbc:mysql://crm"></entry>
<entry key="car" value-ref="car"></entry>
<entry key-ref="user3" value-ref="user4"></entry>
</map>
</property>
<!--Properties类型注入-->
<property name="prop">
<props>
<prop key="driverClass">com.jdbc.mysql.Driver</prop>
<prop key="userName">root</prop>
<prop key="password">123456</prop>
</props>
</property>
</bean>
测试方法:
@Test
public void test5(){
//1.创建容器对象(创建Spring的工厂类)
ApplicationContext ac = new ClassPathXmlApplicationContext("com/wisedu/injection/applicationContext.xml"); //ClassPathXmlApplicationContext(从类路径下加载xml的Application容器)是org.springframework.context.ApplicationContext的实现类
//2.向容器"要"User对象(通过工厂解析XML获取Bean实例)
CollectionBean cb = (CollectionBean)ac.getBean("cb");
//3.打印User对象
System.out.println(cb);
}
五、使用注解配置Spring(代替xml配置)
Hibernate、Struts2、Spring都支持注解方式配置。注解是JDK1.5开始引入的,这三大框架都是在JDK1.5以前出来的。但是在开发中很少使用注解来配置Hibernate和Struts2。
1. 注解示例
新建一个包,com.wisedu.annotation。
(1)Spring 4.2.4使用注解还需要导入一个包
spring-aop-4.2.4.RELEASE.jar 老版本不需要。
(2)为主配置文件引入新的命名空间(约束)
在默认生成的applicationContext.xml文件中添加配置
xmlns:context="http://www.springframework.org/schema/context"
在 xsi:schemaLocation= 后面添加如下配置:
http://www.springframework.org/schema/context http://www.springframework.org/schema/context/spring-context-3.0.xsd
(3)在主配置文件中开启使用注解代理配置文件(打开使用注解的开发)
<?xml version="1.0" encoding="UTF-8"?>
<beans xmlns="http://www.springframework.org/schema/beans"
xmlns:xsi="http://www.w3.org/2001/XMLSchema-instance"
xmlns:context="http://www.springframework.org/schema/context"
xsi:schemaLocation="http://www.springframework.org/schema/beans http://www.springframework.org/schema/beans/spring-beans.xsd">
<!--component可以理解为对象,我们把对象放进容器中,对Spring来说就是把组件放进来了-->
<!--base-package: 扫描你给的这个包下所有的类,看上面有没有注解。扫描到注解,会启动注解配置。
如果这个包下面还有子包的话,还会扫描子包下的类
-->
<context:component-scan base-package="com.wisedu"></context:component-scan>
</beans>
(4)在类中使用注解完成配置
User.java
package com.wisedu.annotation;
import org.springframework.beans.factory.annotation.Autowired;
import org.springframework.beans.factory.annotation.Qualifier;
import org.springframework.beans.factory.annotation.Value;
import org.springframework.context.annotation.Scope;
import org.springframework.stereotype.Component;
import javax.annotation.PostConstruct;
import javax.annotation.PreDestroy;
import javax.annotation.Resource;
/**
* Created by jkzhao on 12/7/17.
*/
//@Component //组件
//<bean name="user" class="com.wisedu.annotation.User" />
@Component("user")
public class User {
private String name;
private Integer age;
private Car car;
public String getName() {
return name;
}
public void setName(String name) {
this.name = name;
}
public Integer getAge() {
return age;
}
public void setAge(Integer age) {
this.age = age;
}
public Car getCar() {
return car;
}
public void setCar(Car car) {
this.car = car;
}
@Override
public String toString() {
return "User{" +
"name=‘" + name + ‘\‘‘ +
", age=" + age +
", car=" + car +
‘}‘;
}
}
其中,@Component()是Spring在注册Bean的一个早期注解,后来又出现了这么几个注解:@Service()、@Controller、@Repository()
一开始只有@Component(),但是后来使用者向Spring反馈,在注册项目中所有对象的时候,都有这同一个注解,这样很难区分这个对象属于哪一层,所以又增加3个注解。这3个注解和@Component()没有任何区别,但是这3个注解通过看名字,就知道注册的对象属于哪一层。
- @Service():注册service层对象
- @Controller:注册web层对象
- @Repository():注册Dao层对象
(5)测试
test.java
package com.wisedu.annotation;
import com.wisedu.annotation.User;
import org.junit.Test;
import org.junit.runner.RunWith;
import org.springframework.context.ApplicationContext;
import org.springframework.context.support.ClassPathXmlApplicationContext;
import org.springframework.test.context.ContextConfiguration;
import org.springframework.test.context.junit4.SpringJUnit4ClassRunner;
import javax.annotation.Resource;
/**
* Created by jkzhao on 12/7/17.
*/
@RunWith(SpringJUnit4ClassRunner.class) //帮我们创建容器
@ContextConfiguration("classpath:com/wisedu/annotation/applicationContext.xml") //指定创建容器时使用哪个文件
//@ContextConfiguration(locations = "classpath:com/wisedu/annotation/applicationContext.xml")
public class test {
//将名为user的对象注入到u变量中
@Resource(name = "user")
private User u;
@Test
public void test3(){
System.out.print(u);
}
@Test
public void test1(){
//1.创建容器对象(创建Spring的工厂类)
ApplicationContext ac = new ClassPathXmlApplicationContext("com/wisedu/annotation/applicationContext.xml"); //ClassPathXmlApplicationContext(从类路径下加载xml的Application容器)是org.springframework.context.ApplicationContext的实现类
//2.向容器"要"User对象(通过工厂解析XML获取Bean实例)
User user = (User)ac.getBean("user");
//3.打印User对象
System.out.print(user);
}
}
2. 注解形式下对象的作用范围
@Scope(scopeName = "prototype") //默认是单例的
package com.wisedu.annotation;
import org.springframework.beans.factory.annotation.Autowired;
import org.springframework.beans.factory.annotation.Qualifier;
import org.springframework.beans.factory.annotation.Value;
import org.springframework.context.annotation.Scope;
import org.springframework.stereotype.Component;
import javax.annotation.PostConstruct;
import javax.annotation.PreDestroy;
import javax.annotation.Resource;
/**
* Created by jkzhao on 12/7/17.
*/
//@Component //组件
//<bean name="user" class="com.wisedu.annotation.User" />
@Component("user")
@Scope(scopeName = "prototype") //默认是单例的
public class User {
private String name;
private Integer age;
private Car car;
public String getName() {
return name;
}
public void setName(String name) {
this.name = name;
}
public Integer getAge() {
return age;
}
public void setAge(Integer age) {
this.age = age;
}
public Car getCar() {
return car;
}
public void setCar(Car car) {
this.car = car;
}
@Override
public String toString() {
return "User{" +
"name=‘" + name + ‘\‘‘ +
", age=" + age +
", car=" + car +
‘}‘;
}
}
测试方法:
@Test
public void test2(){
//1.创建容器对象(创建Spring的工厂类)
ApplicationContext ac = new ClassPathXmlApplicationContext("com/wisedu/annotation/applicationContext.xml"); //ClassPathXmlApplicationContext(从类路径下加载xml的Application容器)是org.springframework.context.ApplicationContext的实现类
//2.向容器"要"User对象(通过工厂解析XML获取Bean实例)
User user = (User)ac.getBean("user");
User user2 = (User)ac.getBean("user");
User user3 = (User)ac.getBean("user");
//3.打印User对象
System.out.print(user==user2);
}
3. 属性的注入
(1)值赋值
在成员变量上面加注释@Value(),或者把这个注释放到这个成员变量的set方法上。
User.java
package com.wisedu.annotation;
import org.springframework.beans.factory.annotation.Autowired;
import org.springframework.beans.factory.annotation.Qualifier;
import org.springframework.beans.factory.annotation.Value;
import org.springframework.context.annotation.Scope;
import org.springframework.stereotype.Component;
import javax.annotation.PostConstruct;
import javax.annotation.PreDestroy;
import javax.annotation.Resource;
/**
* Created by jkzhao on 12/7/17.
*/
//@Component //组件
//<bean name="user" class="com.wisedu.annotation.User" />
@Component("user")
@Scope(scopeName = "prototype") //默认是单例的
public class User {
@Value("tom")
private String name;
private Integer age;
private Car car;
public String getName() {
return name;
}
public void setName(String name) {
this.name = name;
}
public Integer getAge() {
return age;
}
@Value(value = "18")
public void setAge(Integer age) {
this.age = age;
}
public Car getCar() {
return car;
}
public void setCar(Car car) {
this.car = car;
}
@Override
public String toString() {
return "User{" +
"name=‘" + name + ‘\‘‘ +
", age=" + age +
", car=" + car +
‘}‘;
}
}
这两种的区别:
加在成员变量上,Spring在给这个对象赋值的时候,通过反射的Field赋值。而放在成员的set方法上,走的set方法赋值的(推荐使用)。
虽然结果是一样的,但是放在成员变量上破坏了对象的封装性。本来这个属性私有,就是为了封装,提供get和set方法操作,加在成员变量上就是Spring直接去操作对象了。
所以在set方法上加是推荐上,但是在成员变量上加很清晰,方便,在set方法上加很别扭,这就很矛盾。实际使用上两种都可以。
另外,上面的示例中:@Value(value="18")和@Value("18")是一样的,这是一个结论(直接记住):如果注解中的属性如果只有一个需要赋值,并且这个属性名是value的话,写的时候可以忽略属性的键,也就是忽略"value"。包括前面写的@Component("user"),没写键的,都是给value赋值的。
(2)引用类型赋值
首先你必须把赋值的对象给注册到容器中,比如上面示例中的car。
多种方式实现对象赋值:
第一种:
User.java代码片段:
@Component("user")
@Scope(scopeName = "prototype") //默认是单例的
public class User {
@Value("tom")
private String name;
private Integer age;
@Autowired //自动装配。根据类型来检测扫描容器当中符合这个属性类型的对象,如果检测到了,找到这个对象,赋值给这个属性
@Qualifier("car2")
private Car car;
...
其中,Car.java代码片段:
@Component("car")
public class Car {
@Value("兰博基尼")
private String name;
@Value("屎黄色")
private String color;
...
运行结果:

这种注入引用类型有个缺陷,假如我把这个Car注册到好几遍这个容器当中,假如在容器中有3辆车。比如这个在applicationContext.xml中在配置辆车。
<bean name="car2" class="com.wisedu.annotation.Car">
<property name="name" value="特斯拉"></property>
<property name="color" value="蓝色"></property>
</bean>
这样Spring中就有两辆车了。这样我们无法控制具体将哪辆车注入Car属性。这个时候我们可以给 @Autowired 加个辅助注解,
@Autowired
@Qualifier("car2")
private Car car;
再次运行:

第二种:当引用对象有多个的时候,需要把该对象注入给某属性时,不建议使用上面两个注解,有个注解不是自动装配,直接“指名道姓”,叫@Resource(name = "car2")
//@Autowired //自动装配。根据类型来检测扫描容器当中符合这个属性类型的对象,如果检测到了,找到这个对象,赋值给这个属性
//@Qualifier("car2")
@Resource(name = "car2") //手动注入,指定注入哪个名称的对象
private Car car;
4. 初始化和销毁方法
User.java代码片段:
@PostConstruct //在对象被创建后调用,类似于之前学习的init-method
public void init(){
System.out.println("初始化方法");
}
@PreDestroy //在对象销毁之前调用,类似于之前学习的destory-method
public void destory(){
System.out.println("销毁方法");
}
【注意】:如果想执行销毁方法,必须将User对象改为单例的。
Spring的Bean管理方式的比较:
XML和注解:
- XML:结构清晰
- 注解:开发方便(属性注入)
实际开发中还有一种 XML 和注解整合开发:
- Bean 有 XML 配置,但是使用的属性使用注解注入