如果之前使用过读写锁, 那么可以直接看本篇文章. 如果之前未使用过, 那么请配合我的另一篇文章一起看: [源码分析]读写锁ReentrantReadWriteLock
我先给出一个demo, 这样大家就可以根据我给的这段代码, 边调试边看源码了. 还是那句话: 注意"My" , 我把ReentrantReadWriteLock类 改名为了 "MyReentrantReadWriteLock"类 , "Lock"类 改名为了"MyLock"类. 大家粘贴我的代码的时候, 把相应的"My"都去掉就好了, 否则会编译报错哦.
demo里是一个公平读写锁
import java.util.HashMap;
import java.util.Map;
import java.util.Scanner;
import java.util.concurrent.locks.Lock;
import java.util.function.Supplier;
public class ReentrantReadWriteLockTest2 {
static final Scanner scanner = new Scanner(System.in);
static volatile String cmd = "";
private static MyReentrantReadWriteLock lock = new MyReentrantReadWriteLock(true);
private static MyReentrantReadWriteLock.ReadLock readLock = lock.readLock();
private static MyReentrantReadWriteLock.WriteLock writeLock = lock.writeLock();
public static void main(String[] args) {
for (Map.Entry<String, Lock> entry : new HashMap<String, Lock>() {{
for (int i = 0; i < 10; i++) {
put("r" + i, readLock);
put("w" + i, writeLock);
}
}}.entrySet()) {
new Thread(() -> func(entry::getValue, entry.getKey())).start();
}
while (scanner.hasNext()) {
cmd = scanner.nextLine();
}
}
public static void func(Supplier<Lock> myLockSupplier, String name) {
String en_type = myLockSupplier.get().getClass().getSimpleName().toLowerCase().split("lock")[0];
String zn_type = (en_type.equals("read") ? "读" : "写");
blockUntilEquals(() -> cmd, "lock " + en_type + " " + name);
myLockSupplier.get().lock();
System.out.println(name + "获取了" + zn_type + "锁");
blockUntilEquals(() -> cmd, "unlock " + en_type + " " + name);
myLockSupplier.get().unlock();
System.out.println(name + "释放了" + zn_type + "锁");
}
private static void blockUntilEquals(Supplier<String> cmdSupplier, final String expect) {
while (!cmdSupplier.get().equals(expect))
quietSleep(1000);
}
private static void quietSleep(int mills) {
try {
Thread.sleep(mills);
} catch (InterruptedException e) {
e.printStackTrace();
}
}
}
使用例子在下面.
我们可以看到r1持有了读锁之后, r2来申请读锁, 也可以成功. 说明读锁是可以共享的.
接下来写锁

咱们实例化一个读写锁后, 锁的状态大致如下图:

此时锁是空闲状态.
如果这个时候r1来申请读锁.那么就可以直接成功, 变化如下的黑色阴影部分.
firstReader 是线程的引用. 读锁是共享的, 可以有很多线程来获取读锁. 而firstReader是记录这些持有读锁线程中第一个获得读锁的线程的.
firstReaderHoldCount是 firstReader引用的线程的读锁获得次数(也就是firstReader重入的次数)

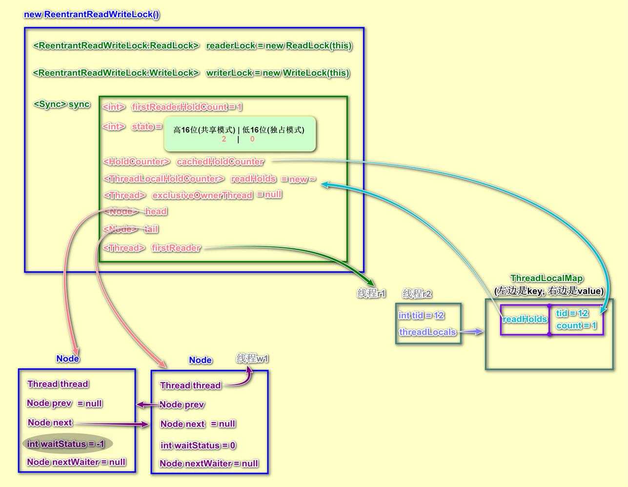
接下来如果r2来申请读锁, 会发生什么?
r2会申请成功, 而且变化如下:

其中cacheHoldCounter是一个引用, 总是指向最后一个获得读锁的线程的计数器.
接下来让w1线程申请写锁. 写锁和读锁是互斥的, 所以写锁无法申请成功, 于是会进入到`等待队列`.
由于等待队列是懒初始化, 所以这个时候才会产生等待队列的头结点:

然后就是把w1对应的Node尾插到`等待队列`中了:

然后再把当前节点的前驱节点的waitStatus置为-1. -1表示后继节点在等待线程被激活. 
然后线程w1就放心地挂起了:

接下来咱们再让r3线程获取读锁会怎么样呢?
(咱们现在演示的是公平锁, 如果有线程在队列里等待的话, 后续申请读锁的线程就不会直接拿到读锁, 而是进入到等待队列中. 毕竟写锁先来的嘛, 不能插队.)

线程r3进入到了`等待队列`中.然后线程r3挂起了. 变化如上图的黑色阴影部分所示.
接下来咱们让r4申请读锁, 最终结果和r3一样, 就是进入到了`等待队列`的最末尾. (但是这个r4在后续的讲解中有用)
所以r4就不用讲了, 和r3一样:

接下来咱们释放r1的读锁:

然后释放r2的读锁:

(cachedHoldCounter我没有加阴影, 是因为, 他其实并不是真的变为null了, 还是指向原来的那个元素, 但是这个已经不重要了.)
当线程r2释放读锁的时候发现读锁已经被完全释放了, 所以会激活`等待队列` 里的第一个线程.
并且让第一个线程对应的Node作为新的Head. 淘汰掉原先的Head.

释放w1的写锁:

线程w1释放了读锁后, 激活了自己的后继节点r3.
r3被激活后,开始准备获取读锁.

把firstReader指向自己后, 把自己替换为新的Head节点:

线程r3申请完读锁后, 查看后继节点的nextWaiter是否等于Node.SHARED. 如果是, 那么就会唤醒这个后继节点.
所以接下来会唤醒r4:

现在r4被激活了, r4开始申请读锁了:

然后r4即将成为新的Head节点:

到这里, demo里的演示部分就完成了.
最后, 咱们依次把r3 和 r4 也都释放了吧. 反正也剩的不多了.
释放了r3的时候, 变化如下:

最后咱们释放掉r4:

(其中的cachedHoldCounter并不是真正地变为了null, 而是还在指向着原来的元素. 只是在这里显得没用了, 所以那部分没话)
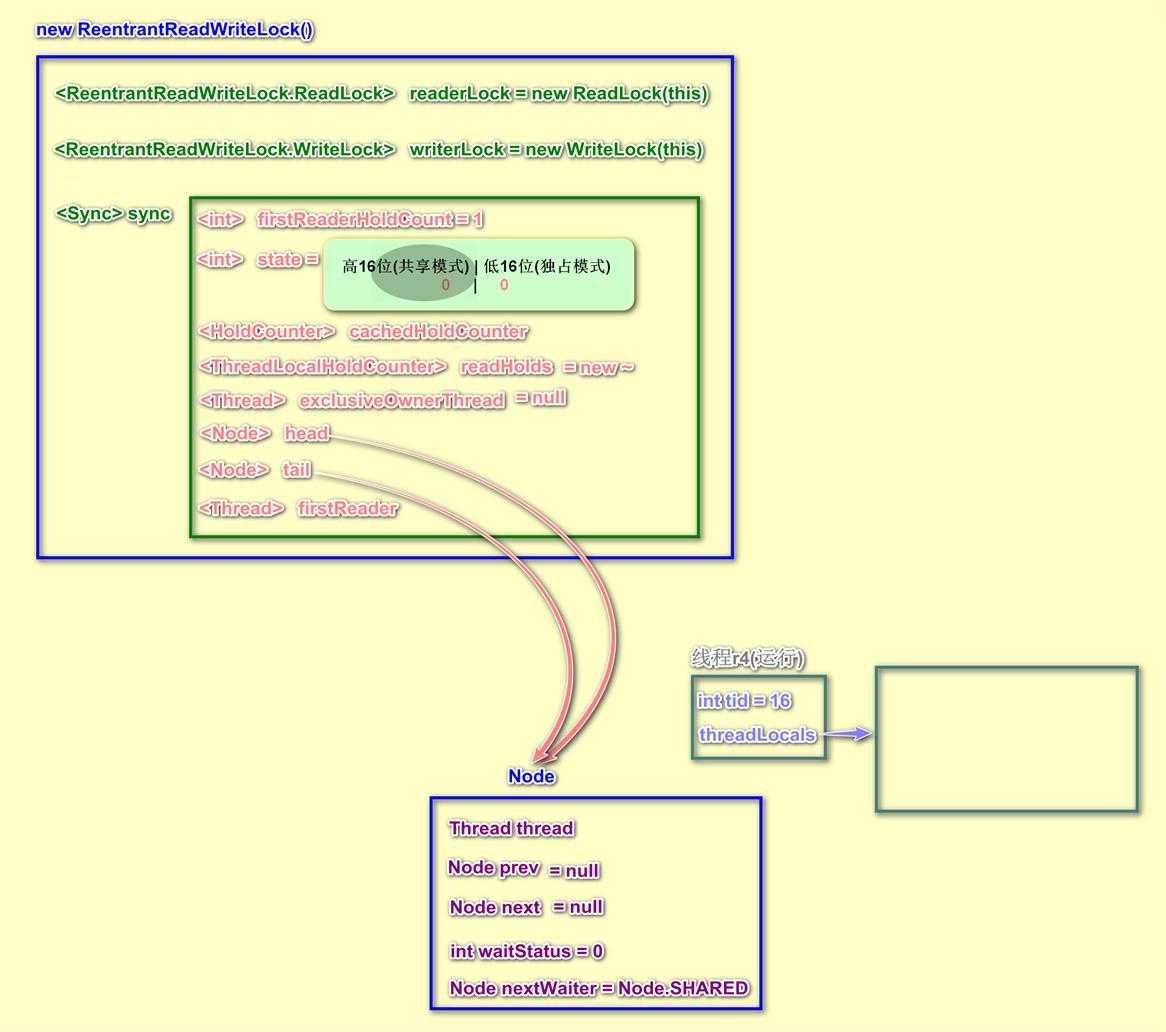
线程r4执行完之后, 所有的线程就都释放了. 锁的状态如下:

到这里, 整个公平读写锁的申请锁, 释放锁的过程, 就都演示完了.
[图解Java]读写锁ReentrantReadWriteLock
原文:https://www.cnblogs.com/noKing/p/9384442.html