目录
系统功能:根据用户访问的不同url,执行对应的视图函数。
web服务器可以根据用户访问的url地址的不同,返回相应的html页面,而html的页面渲染由视图函数处理,这就需要有一个模块负责分析用户访问的url地址,并根据预先定义的映射规则,将请求分发到不同的视图函数中进一步处理,负责这个工作的模块就是web框架中的路由系统。路由系统的工作总结起来就是:制定路由规则,分析url,分发请求到响应视图函数中。
路由系统的路由功能基于路由表,路由表是预先定义好的url和视图函数的映射记录,换句话说,可以理解成将url和视图函数做了绑定,映射关系有点类似一个python字典:
url_to_view_dic = {
'路径1': view_func_1,
'路径2': view_func_2,
'路径n': view_func_n,
...
}
路由表的建立是控制层面,需要在实际业务启动前就准备完毕,即:先有路由,后有业务。
一旦路由准备完毕,业务的转发将会完全遵从路由表的指导:
去往路径1的request --> 被路由器分发到view_func_1函数处理
去往路径2的request --> 被路由器分发到view_func_2函数处理
去往路径n的request --> 被路由器分发到view_func_n函数处理
...
路由系统的本质功能是:指路,针对一次路由请求,返回下一跳转发地址。
任何路由系统都将涵盖至少如下两个核心功能:
路由器的核心功能:(非常重要!!!!)
1、创建路由表(控制层面) ----> 用户定义
2、路由分发(转发层面) ----> django框架自动处理
django框架中的工具:re_path和path
所有的web请求都将以django项目目录下的urls.py文件作为路由分发主入口,所以如果要完成最简单的路由功能,只需要在此文件中预先配置好路由表即可。re_path是django v1的工具,path是django v2的工具,后者兼容前者。
# 项目urls.py文件, 目前两种工具可以任选使用
re_path(r'home/', views.index)
path('articles/<int:id>', views.show_article)
路由的匹配顺序是自上而下,一旦匹配即执行对应视图函数,便不再继续匹配。
所以路由表条目的顺序很重要,有严格要求的路径应该放前面,宽松要求甚至可以聚合的路径应该放后面。匹配成功后的视图函数以如下形式执行:
# 执行接口: view_func(request, *args, **kw)
# 参数是固定的request对象以及由re_path或path捕获的无名分组/有名分组参数
views.index(request)
views.show_article(request, id)
如下是一张简单的路由表配置:
# urls.py文件
urlpatterns = [
# 自带后台管理页面路由
path('admin/', admin.site.urls),
# 新增
re_path(r'^add/author/$', views.add_author),
re_path(r'^add/book/$', views.add_book),
# 删除
re_path(r'delete/author/(\d+)', views.delete_author),
re_path(r'delete/book/(\d+)', views.delete_book),
# 修改
re_path(r'edit/author/(\d+)', views.edit_author),
re_path(r'edit/book/(\d+)', views.edit_book),
]
特别注意1,django路由系统只会针对url进行匹配,并不会再额外考虑method或者其他request中的属性,这也意味着仅仅只需考虑url即可。(当然,我觉得后续如有需要,可以增加匹配因子,以便做到更精准的匹配)
特别注意2,在浏览器中访问某一个url,如果路径结尾没有添加/,在django框架中会被自动添加结尾的/。在路由表中,匹配路径的时候要关注/,即:re_path(r‘home/‘),换句话说,可以认为在django的环境下,路径pathinfo是必须有后导/的。
二级路由的意思就是把项目urls文件中的路由整理划分,分布到各自的应用目录urls文件中,以此实现:
1、降低项目urls路由文件中路由数量,由各自应用urls路由文件承担
2、解耦整个项目的路由表,出现路由问题的时候可以单独在二级路由表中处理
3、多级路由以树形结构执行查询,在路由数量很大的时候,可以比单路由表有更快的查询速度
用include实现二级路由表,二级路由会将在一级路由匹配到的url截断后再发送给子路由表继续匹配。以如下一级路由表为例,如果服务器收到一个http://www.xxx.com:8080/game/user/add/?name=a&pswd=b的请求,首先会匹配一级路由表中的game/并将截断后的user/add/发送到二级路由表继续匹配。
re_path(r'game/', include('game_app.urls')),
re_path(r'chat/', include('chat_app.urls')),
re_path(r'vidio/', include('vidio_app,urls'),
因为路由url会被频繁引用,所以会带来修改时工作量过大的问题,解决办法是启用一个别名来代替url原始url,在所有引用的地方使用别名,这样原始url不论如何修改,都会被正确指向。当然,这个前提是,别名不能发生修改,否则同样要变动所有引用此别名的地方,所以别名的定义非常重要。此外,路由别名的作用域是全局,它是一个全局变量,这也意味着使用路由别名也有重名覆盖的风险。
使用路由别名的目的是获取原始url,如果原url有动态部分,需要在解析的时候传入对应参数来明确动态部分。
路由别名重名覆盖风险的解决方法:
1、在全局urls中定义每一个二级路由的namespace
2、在每一个二级路由urls中定义app_name
3、在别名定义的时候加上区分前缀如:app01-home, app02-home
别名的使用场景:
# 在模板中使用:
{% url '别名' *args, **kw %}
# 在视图函数中使用:
reverse('别名', *args, **kw)
动态路由
所谓的动态路由,其实就是聚合大量同类的url,并用re规则执行匹配并获取动态数据部分。
# re_path:
re_path(r'articles/(?P<id>\d+)'), show_article) ---> show_article(request, id=id)
# path:
path('articles/<int:id>', show_article) ---> show_article(request, id=id)
重定向
return redirect(某一个具体网址,可来自于反向解析的结果)
固定流程如下:
settings.py中DEBUG改为False,ALLOWD_HOSTS改为[‘*‘]
templates中新建对应的404.html, 500.html等
urls中定义:
handler404 = views.page_not_found
handler500 = views.server_error
views中配置对应函数:
def page_not_found(request):
return render(request, '404.html')
def server_error(request):
return render(request, '500.html')
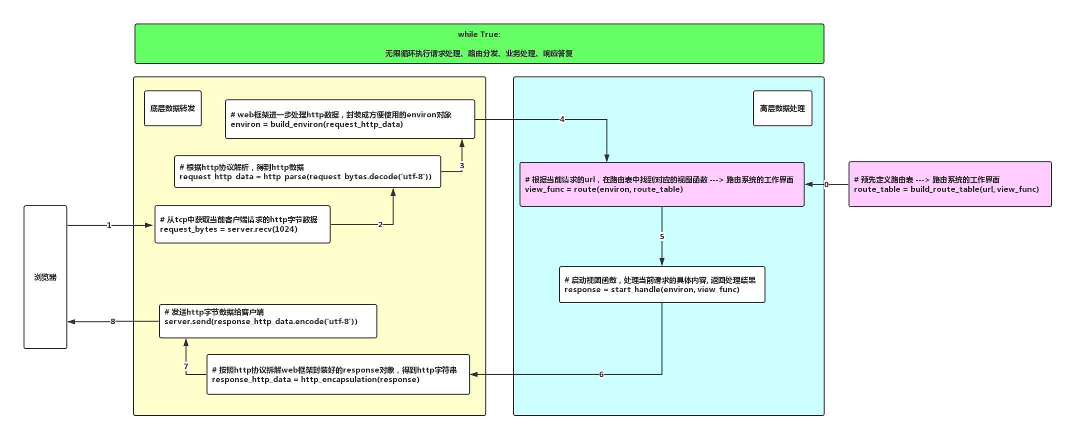
每次请求到服务器,执行路由的流程图

伪代码实现以上图示
# 启动路由分发过程
def route(environ, route_table):
url = environ.url
view_func = None
# 遍历路由表
for map in route_table:
if url == map[0]:
view_func= map[1]
break
return view_func
# 执行视图函数处理过程
def start_handle(environ, view_func):
if view_func:
return view_func(environ)
else:
return page_not_found(environ)
# web服务器主循环
def run():
# 循环处理每一次的请求
while True:
# 从tcp中获取当前客户端请求的http字节数据
request_bytes = server.recv(1024)
# 根据http协议解析,得到http数据
request_http_data = http_parse(request_bytes.decode('utf-8'))
# web框架进一步处理http数据,封装成方便使用的environ对象
environ = build_environ(request_http_data)
# 根据当前请求的url,在路由表中找到对应的视图函数 ---> 路由系统的工作界面
view_func = route(environ, route_table)
# 启动视图函数,处理当前请求的具体内容, 返回处理结果
response = start_handle(environ, view_func)
# 按照http协议拆解web框架封装好的response对象,得到http字符串
response_http_data = http_encapsulation(response)
# 发送http字节数据给客户端
server.send(response_http_data.encode('utf-8'))
if __name__ == '__main__':
run()
进阶考虑:
路由器收到请求request后,转发到后端另一台机器上执行,然后使用协程异步,处理其他的reqeust请求。如果请求得到的响应,再切换回协程,然后执行响应。这样可以实现入口服务器作为所有请求的承接者,然后转发到对应的后面不同业务服务器处理各自的业务,可以把业务分离到不同的机器上,而且此时入口服务器也可以处理并发请求。
即:多个服务器上均部署django,多台服务器之间的django可以相互通信,这样可以实现一个类似服务器集群的效果,可以完成负载均衡和备份的效果。

原文:https://www.cnblogs.com/zzzlw/p/9739789.html