

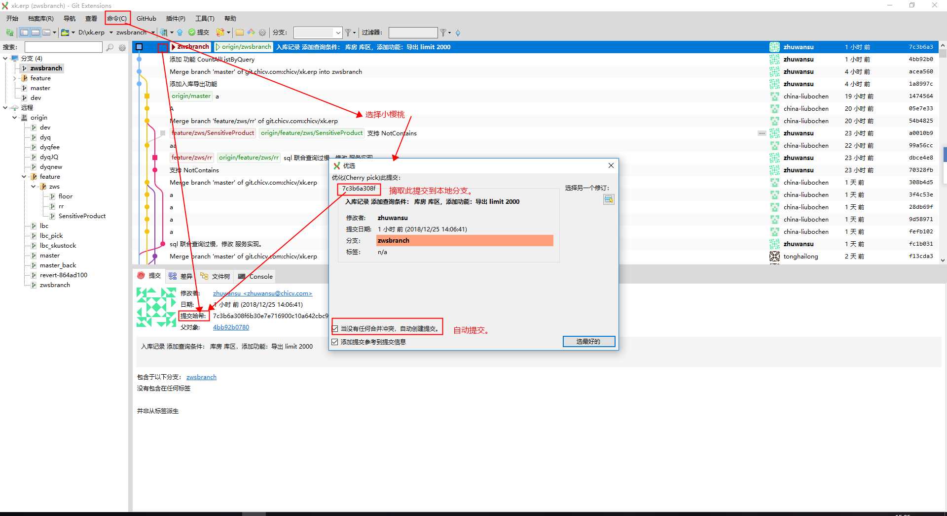
然后会自动创建一个 Commit ,推送到远端分支即可。

注意1、自动提交需要没有无法自动合并的冲突才行。
注意2、快进线指的是将别人的提交原封不动附加到自己分支上,【最近提交】可能会改变。而合并为一个提交则【最近提交】是合并提交

然后推送就行了。




这个可以记录所有的提交,历史回溯很有用,鼓捣自己的分支,使自己的所有提交都在一个分支上,方便自己回溯提交历史。

参考:https://git-extensions-documentation.readthedocs.io/en/release-3.00/
原文:https://www.cnblogs.com/zhuwansu/p/10174223.html