一、Android O上的Treble机制:
在 Android O 中,系统启动时,会启动一个 CameraProvider 服务,它是从 cameraserver 进程中分离出来,作为一个独立进程 android.hardware.camera.provider@2.4-service 用来控制 camera HAL,cameraserver通过 HIDL 机制于camera provider进行通信。HIDL源自于 Android O 版本加入的 Treble 机制,它的主要功能是将 service 与 HAL 隔离,以方便 HAL 部分进行独立升级,类似于 APP 与 Framework 之间的 Binder 通信机制,通过引入一个进程间通信机制而针对不同层级进行解耦(从 Local call 变成了 Remote call)。如下图:

cameraserver 与 provider 这两个进程启动、初始化的调用逻辑,如下图:

二、Camera HAL3的框架更新:
1.Camera HAL3 构建连路的过程,如下图(红色虚线是上行路线,黑色虚线则是下行路线):

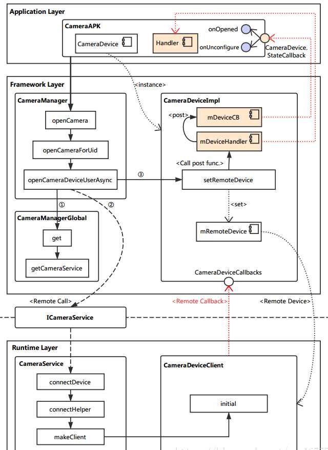
2.从 App 到 CameraService的调用流程
从 Application 连接到 CameraService,这涉及到 Android 架构中的三个层次:App 层,Framework 层,Runtime 层。其中,App 层直接调用 Framework 层所封装的方法,而 Framework 层需要通过 Binder 远程调用 Runtime 中 CameraService 的函数。
这一部分主要的函数调用逻辑如下图所示:

在 App 中,需要调用打开相机的API如下:
例如打开camera的java代码:
mCameraManager.openCamera(currentCameraId, stateCallback, backgroundHandler);
(1)Framework CameraManager :/frameworks/base/core/java/android/hardware/camera2/CameraManager.java
最初的入口就是 CameraManager 的 openCamera 方法,但通过代码可以看到,它仅仅是调用了 openCameraForUid 方法。
@RequiresPermission(android.Manifest.permission.CAMERA) public void openCamera(@NonNull String cameraId, @NonNull final CameraDevice.StateCallback callback, @Nullable Handler handler) throws CameraAccessException { openCameraForUid(cameraId, callback, handler, USE_CALLING_UID); }
下面的代码忽略掉了一些参数检查相关操作,最终主要调用了 openCameraDeviceUserAsync 方法。
public void openCameraForUid(@NonNull String cameraId, @NonNull final CameraDevice.StateCallback callback, @Nullable Handler handler, int clientUid) throws CameraAccessException { /* Do something in*/ ...... /* Do something out*/ openCameraDeviceUserAsync(cameraId, callback, handler, clientUid); }
参考如下注释分析:
private CameraDevice openCameraDeviceUserAsync(String cameraId, CameraDevice.StateCallback callback, Handler handler, final int uid) throws CameraAccessException { CameraCharacteristics characteristics = getCameraCharacteristics(cameraId); CameraDevice device = null; synchronized (mLock) { ICameraDeviceUser cameraUser = null; android.hardware.camera2.impl.CameraDeviceImpl deviceImpl = //实例化一个 CameraDeviceImpl。构造时传入了 CameraDevice.StateCallback 以及 Handler。 new android.hardware.camera2.impl.CameraDeviceImpl( cameraId, callback, handler, characteristics, mContext.getApplicationInfo().targetSdkVersion); ICameraDeviceCallbacks callbacks = deviceImpl.getCallbacks(); //获取 CameraDeviceCallback 实例,这是提供给远端连接到 CameraDeviceImpl 的接口。 try { if (supportsCamera2ApiLocked(cameraId)) { //HAL3 中走的是这一部分逻辑,主要是从 CameraManagerGlobal 中获取 CameraService 的本地接口,通过它远端调用(采用 Binder 机制) connectDevice 方法连接到相机设备。 //注意返回的 cameraUser 实际上指向的是远端 CameraDeviceClient 的本地接口。 // Use cameraservice‘s cameradeviceclient implementation for HAL3.2+ devices ICameraService cameraService = CameraManagerGlobal.get().getCameraService(); if (cameraService == null) { throw new ServiceSpecificException( ICameraService.ERROR_DISCONNECTED, "Camera service is currently unavailable"); } cameraUser = cameraService.connectDevice(callbacks, cameraId, mContext.getOpPackageName(), uid); } else { // Use legacy camera implementation for HAL1 devices int id; try { id = Integer.parseInt(cameraId); } catch (NumberFormatException e) { throw new IllegalArgumentException("Expected cameraId to be numeric, but it was: " + cameraId); } Log.i(TAG, "Using legacy camera HAL."); cameraUser = CameraDeviceUserShim.connectBinderShim(callbacks, id); } } catch (ServiceSpecificException e) { /* Do something in */ ...... /* Do something out */ } // TODO: factor out callback to be non-nested, then move setter to constructor // For now, calling setRemoteDevice will fire initial // onOpened/onUnconfigured callbacks. // This function call may post onDisconnected and throw CAMERA_DISCONNECTED if // cameraUser dies during setup. deviceImpl.setRemoteDevice(cameraUser); //将 CameraDeviceClient 设置到 CameraDeviceImpl 中进行管理。 device = deviceImpl; } return device; }
(2)CameraDeviceImpl : /frameworks/base/core/java/android/hardware/camera2/Impl/CameraDeviceImpl.java
在继续向下分析打开相机流程之前,先简单看看调用到的 CameraDeviceImpl 中的setRemoteDevice 方法,主要是将获取到的远端设备保存起来:
/** * Set remote device, which triggers initial onOpened/onUnconfigured callbacks * * <p>This function may post onDisconnected and throw CAMERA_DISCONNECTED if remoteDevice dies * during setup.</p> * */ public void setRemoteDevice(ICameraDeviceUser remoteDevice) throws CameraAccessException { synchronized(mInterfaceLock) { // TODO: Move from decorator to direct binder-mediated exceptions // If setRemoteFailure already called, do nothing if (mInError) return; mRemoteDevice = new ICameraDeviceUserWrapper(remoteDevice); //通过 ICameraDeviceUserWrapper 给远端设备实例加上一层封装。 IBinder remoteDeviceBinder = remoteDevice.asBinder(); //使用 Binder 机制的一些基本设置。 // For legacy camera device, remoteDevice is in the same process, and // asBinder returns NULL. if (remoteDeviceBinder != null) { try { remoteDeviceBinder.linkToDeath(this, /*flag*/ 0); //如果这个binder消失,为标志信息注册一个接收器。 } catch (RemoteException e) { CameraDeviceImpl.this.mDeviceHandler.post(mCallOnDisconnected); throw new CameraAccessException(CameraAccessException.CAMERA_DISCONNECTED, "The camera device has encountered a serious error"); } } mDeviceHandler.post(mCallOnOpened); //需此处触发 onOpened 与 onUnconfigured 这两个回调,每个回调都是通过 mDeviceHandler 启用一个新线程来调用的。 mDeviceHandler.post(mCallOnUnconfigured); } }
(3)Runtime:通过 Binder 机制,我们远端调用了 connectDevice 方法(在 C++ 中称为函数,但说成方法可能更顺口一些),这个方法实现在 CameraService 类中。
(4)CameraService:/frameworks/av/services/camera/libcameraservice/CameraService.cpp
Status CameraService::connectDevice( const sp<hardware::camera2::ICameraDeviceCallbacks>& cameraCb, const String16& cameraId, const String16& clientPackageName, int clientUid, /*out*/ sp<hardware::camera2::ICameraDeviceUser>* device) { ATRACE_CALL(); Status ret = Status::ok(); String8 id = String8(cameraId); sp<CameraDeviceClient> client = nullptr; //此处调用的 connectHelper 方法才真正实现了连接逻辑(HAL1 时最终也调用到这个方法)。需要注意的是,设定的模板类型是 ICameraDeviceCallbacks 以及 CameraDeviceClient。 ret = connectHelper<hardware::camera2::ICameraDeviceCallbacks,CameraDeviceClient>(cameraCb, id, CAMERA_HAL_API_VERSION_UNSPECIFIED, clientPackageName, clientUid, USE_CALLING_PID, API_2, /*legacyMode*/ false, /*shimUpdateOnly*/ false, /*out*/client); if(!ret.isOk()) { logRejected(id, getCallingPid(), String8(clientPackageName), ret.toString8()); return ret; } *device = client; //client 指向的类型是 CameraDeviceClient,其实例则是最终的返回结果。 return ret; }
connectHelper 内容较多,忽略掉我们还无需关注的地方分析:
template<class CALLBACK, class CLIENT> Status CameraService::connectHelper(const sp<CALLBACK>& cameraCb, const String8& cameraId, int halVersion, const String16& clientPackageName, int clientUid, int clientPid, apiLevel effectiveApiLevel, bool legacyMode, bool shimUpdateOnly, /*out*/sp<CLIENT>& device) { binder::Status ret = binder::Status::ok(); String8 clientName8(clientPackageName); /* Do something in */ ...... /* Do something out */ sp<BasicClient> tmp = nullptr; //调用 makeClient 生成 CameraDeviceClient 实例。 if(!(ret = makeClient(this, cameraCb, clientPackageName, cameraId, facing, clientPid, clientUid, getpid(), legacyMode, halVersion, deviceVersion, effectiveApiLevel, /*out*/&tmp)).isOk()) { return ret; } //初始化 CLIENT 实例。注意此处的模板类型 CLIENT 即是 CameraDeviceClient,传入的参数 mCameraProviderManager 则是与 HAL service 有关。 client = static_cast<CLIENT*>(tmp.get()); LOG_ALWAYS_FATAL_IF(client.get() == nullptr, "%s: CameraService in invalid state", __FUNCTION__); err = client->initialize(mCameraProviderManager); /* Do something in */ ...... /* Do something out */ // Important: release the mutex here so the client can call back into the service from its // destructor (can be at the end of the call) device = client; return ret; }
makeClient 主要是根据 API 版本以及 HAL 版本来选择生成具体的 Client 实例,Client 就沿着前面分析下来的路径返回到 CameraDeviceImpl 实例中,被保存到 mRemoteDevice。
Status CameraService::makeClient(const sp<CameraService>& cameraService, const sp<IInterface>& cameraCb, const String16& packageName, const String8& cameraId, int facing, int clientPid, uid_t clientUid, int servicePid, bool legacyMode, int halVersion, int deviceVersion, apiLevel effectiveApiLevel, /*out*/sp<BasicClient>* client) { if (halVersion < 0 || halVersion == deviceVersion) { // Default path: HAL version is unspecified by caller, create CameraClient // based on device version reported by the HAL. switch(deviceVersion) { case CAMERA_DEVICE_API_VERSION_1_0: /* Do something in */ ...... /* Do something out */ case CAMERA_DEVICE_API_VERSION_3_0: case CAMERA_DEVICE_API_VERSION_3_1: case CAMERA_DEVICE_API_VERSION_3_2: case CAMERA_DEVICE_API_VERSION_3_3: case CAMERA_DEVICE_API_VERSION_3_4: if (effectiveApiLevel == API_1) { // Camera1 API route sp<ICameraClient> tmp = static_cast<ICameraClient*>(cameraCb.get()); *client = new Camera2Client(cameraService, tmp, packageName, cameraIdToInt(cameraId), facing, clientPid, clientUid, servicePid, legacyMode); } else { // Camera2 API route : 实例化了 CameraDeviceClient 类作为 Client(注意此处构造传入了 ICameraDeviceCallbacks,这是连接到 CameraDeviceImpl 的远端回调) sp<hardware::camera2::ICameraDeviceCallbacks> tmp = static_cast<hardware::camera2::ICameraDeviceCallbacks*>(cameraCb.get()); *client = new CameraDeviceClient(cameraService, tmp, packageName, cameraId, facing, clientPid, clientUid, servicePid); } break; default: // Should not be reachable ALOGE("Unknown camera device HAL version: %d", deviceVersion); return STATUS_ERROR_FMT(ERROR_INVALID_OPERATION, "Camera device \"%s\" has unknown HAL version %d", cameraId.string(), deviceVersion); } } else { /* Do something in */ ...... /* Do something out */ } return Status::ok(); }
至此,打开相机流程中,从 App 到 CameraService 的调用逻辑基本上就算走完了。
简图总结:

Ps:
3.从 CameraService 到 HAL Service
由于 Android O 中加入了 Treble 机制,CameraServer 一端主体为 CameraService,它将会寻找现存的 Provider service,将其加入到内部的 CameraProviderManager 中进行管理,相关操作都是通过远端调用进行的。
而 Provider service 一端的主体为 CameraProvider,它在初始化时就已经连接到 libhardware 的 Camera HAL 实现层,并以 CameraModule 来进行管理。
进程的启动后,连路的 “载体” 就搭建完成了(需要注意,此时 QCamera3HWI 还未创建),可用下图简单表示:

而在打开相机时,该层的完整连路会被创建出来,主要调用逻辑如下图:

上回讲到,在 CameraService::makeClient 中,实例化了一个 CameraDeviceClient。现在我们就从它的构造函数开始,继续探索打开相机的流程。
这一部分主要活动在 Runtime 层,这里分成 CameraService 与 HAL Service 两侧来分析。
(1)CameraDeviceClient :frameworks\av\services\camera\libcameraservice\api2\CameraDeviceClient.cpp
CameraDeviceClient::CameraDeviceClient(const sp<CameraService>& cameraService, const sp<hardware::camera2::ICameraDeviceCallbacks>& remoteCallback, const String16& clientPackageName, const String8& cameraId, int cameraFacing, int clientPid, uid_t clientUid, int servicePid) : Camera2ClientBase(cameraService, remoteCallback, clientPackageName, cameraId, cameraFacing, clientPid, clientUid, servicePid), //继承它的父类 Camera2ClientBase mInputStream(), mStreamingRequestId(REQUEST_ID_NONE), mRequestIdCounter(0), mPrivilegedClient(false) { char value[PROPERTY_VALUE_MAX]; property_get("persist.camera.privapp.list", value, ""); String16 packagelist(value); if (packagelist.contains(clientPackageName.string())) { mPrivilegedClient = true; } ATRACE_CALL(); ALOGI("CameraDeviceClient %s: Opened", cameraId.string()); }
CameraService 在创建 CameraDeviceClient 之后,会调用它的初始化函数:
//对外提供调用的初始化函数接口 initialize。 status_t CameraDeviceClient::initialize(sp<CameraProviderManager> manager) { return initializeImpl(manager); } //初始化的具体实现函数,模板 TProviderPtr 在此处即是 CameraProviderManager 类。 template<typename TProviderPtr> //首先将父类初始化,注意此处传入了 CameraProviderManager。 status_t CameraDeviceClient::initializeImpl(TProviderPtr providerPtr) { ATRACE_CALL(); status_t res; res = Camera2ClientBase::initialize(providerPtr); if (res != OK) { return res; } //这里是关于 FrameProcessor 的创建与初始化配置等等 String8 threadName; mFrameProcessor = new FrameProcessorBase(mDevice); threadName = String8::format("CDU-%s-FrameProc", mCameraIdStr.string()); mFrameProcessor->run(threadName.string()); mFrameProcessor->registerListener(FRAME_PROCESSOR_LISTENER_MIN_ID, FRAME_PROCESSOR_LISTENER_MAX_ID, /*listener*/this, /*sendPartials*/true); return OK; }
原文:https://www.cnblogs.com/blogs-of-lxl/p/10651611.html