针对于本问题:
扩展需求:文件,处理生成题目并输出到文件,完成题目后从文件读入并判题;多语言支持:简体中文, 繁體中文, English;生成题目去重
提出问题和解决方案:让用户可以进行数学测试,可以是数学四则运算测试,还可以是"开根号,幂运算"等等,还可以支持更多语言。
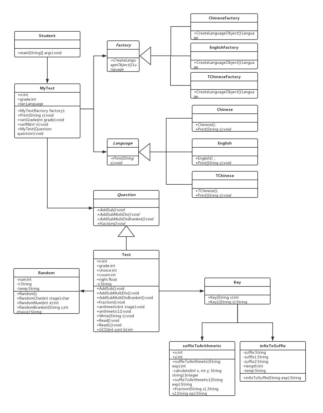
上课讲了SOLID原则,反看第一周完成的代码,那都是个什么玩意,充分的满足了“低内聚,高耦合”,添加新要求的时候,一动都得动,无从下手,因此我决定重新修改,试着向SOLID原则靠拢,这样下次再添加什么需求的时候就不用全篇“大动”。

import java.util.Locale;
import java.util.ResourceBundle;
public abstract class Language {
public abstract void Print(String s);
}
public class Chinese extends Language{
public Chinese(){}
public void Print(String s){
Locale locale1 = new Locale("zh","CN");
ResourceBundle res1 = ResourceBundle.getBundle("zh_CN",locale1);
System.out.print(res1.getString(s));
}
}
public class English extends Language{
public English(){}
public void Print(String s) {
Locale locale2 = new Locale("en", "US");
ResourceBundle res2 = ResourceBundle.getBundle("en_US", locale2);
System.out.print(res2.getString(s));
}
}
public class TChinese extends Language {
public TChinese(){}
public void Print(String s){
Locale locale3 = new Locale("zh","TW");
ResourceBundle res3 = ResourceBundle.getBundle("zh_TW",locale3);
System.out.print(res3.getString(s));
}
}
注:此处代码是为了实现程序的多语言切换(国际化),软件实现国际化,需具备以下两个特征:
1、对于程序中固定使用的文本元素,例如菜单栏、导航条等中使用的文本元素、或错误提示信息,状态信息等,需要根据来访者的地区和国家,选择不同语言的文本为之服务。
2、对于程序动态产生的数据,例如(日期,货币等),软件应能根据当前所在的国家或地区的文化习惯进行显示。
if(s1.equals("1")&&(s2.equals("1")==false)){
Numerator1 = 1;
Denominator1 = 1;
str2 = s2.split("/");
Numerator2 = Integer.parseInt(str2[0]);
Denominator2 = Integer.parseInt(str2[1]);
}
else if(s2.equals("1")&&(s1.equals("1")==false)){
Numerator2 = 1;
Denominator2 = 1;
str1 = s1.split("/");
Numerator1 = Integer.parseInt(str1[0]);
Denominator1 = Integer.parseInt(str1[1]);
}
else if(s1.equals("1")&&s2.equals("1")){
Numerator1 = 1;
Denominator1 = 1;
Numerator2 = 1;
Denominator2 = 1;
}
else{
if((s1.contains("/")==true)&&(s2.contains("/")==false)){
str1 = s1.split("/");
Numerator2 = Integer.parseInt(s2);
Denominator2 = 1;
Numerator1 = Integer.parseInt(str1[0]);
Denominator1 = Integer.parseInt(str1[1]);
}
else if((s2.contains("/")==true)&&(s2.contains("/")==false)){
Numerator1 = Integer.parseInt(s1);
Denominator1 = 1;
str2 = s2.split("/");
Numerator2 = Integer.parseInt(str2[0]);
Denominator2 = Integer.parseInt(str2[1]);
}
else if((s2.contains("/")==false)&&(s2.contains("/")==false)){
Numerator1 = Integer.parseInt(s1);
Denominator1 = 1;
Numerator2 = Integer.parseInt(s2);
Denominator2 = 1;
}
else{
str1 = s1.split("/");
str2 = s2.split("/");
Numerator1 = Integer.parseInt(str1[0]);
Denominator1 = Integer.parseInt(str1[1]);
Numerator2 = Integer.parseInt(str2[0]);
Denominator2 = Integer.parseInt(str2[1]);
}
}
这个部分是我一开始没有想到的情况,通过测试等手段发现了分母为零的情况,不是分数的情况。




Q: 将带有÷号的题目输入文件,却出现了乱码。。。心态爆炸,本来好好的程序,加了个文件就输不出来了???
A:原来是系统的编码和程序的编码采用了不同的编码格式。在用Java程序进行读写含中文的txt文件时,经常会出现读出或写入的内容会出现乱码。通常,假如自己不修改的话,windows自身采用的编码格式是gbk(而gbk和gb2312基本上是一样的编码方式),而IDE中Encode不修改的话,默认是utf-8的编码,这就是为什么会出现乱码的原因。当在OS下手工创建并写入的txt文件(gbk),用程序直接去读(utf-8),就会乱码。为了避免可能的中文乱码问题,最好在文件写入和读出的时候显式指定编码格式。因此,我在输入读写文件上做了改动,表明了编码格式!!
try{
OutputStreamWriter write = new OutputStreamWriter(new FileOutputStream(file),"gbk");
BufferedWriter writer = new BufferedWriter(write);
writer.write(t);
writer.write(" = ");
writer.close();
}
catch (IOException e){}
try{
InputStreamReader read = new InputStreamReader(new FileInputStream(file),"gbk");
BufferedReader reader = new BufferedReader(read);
System.out.print(reader.readLine());
read.close();
}
catch (IOException e){}
Q:多语言支持是什么鬼。。。就一直if-else??
A:Java中有ResourceBundle这样的类,可以做到
properties的文件,我的理解是,可以一个语言体系建一个对应的读取资源属性文件Q:如何实现去重
A:我一开始的想法是,只要后缀表达式相同,那么就是相同的题目,但经过和伙伴讨论之后,又产生了新的想法,将每次进行运算的num1 op num2放入一个数组中,只要两个数组完全相同,那么就是相同的题目。(想法还在实施中)
哇,小伙伴简直太重要了,我听了老师的各种原则之后,看我的程序简直是一团乱麻,剪不断理还乱,藕断丝连,你中有我,我中有你。。。因此我决定,按照SOLID原则及需求分析步骤,和我的小伙伴激烈讨论,给我提供了非常好的思路,重新整理了我的程序。我发现,在完成扩展内容的时候,就可以做到对外扩展,对内封闭,非常开心!和小伙伴的合作很顺利,我们分工明确,积极讨论,互相改错,相互进步,在此次结对学习过程中受益匪浅,不仅对知识点有了巩固和拓展,还对编程的思路方式等有了新的模式。
Java读写txt文件时防止中文乱码问题出现的方法介绍
JAVA中ResourceBundle使用详解
| PSP2.1 | Personal Software Process Stages | 预估耗时(分钟) | 实际耗时(分钟) |
|---|---|---|---|
| Planning | 计划 | ||
| ? Estimate | ? 估计这个任务需要多少时间 | 600 | 900 |
| Development | 开发 | ||
| ? Analysis | ? 需求分析(包括学习新技术) | 20 | 30 |
| ? Design Spec | ? 生成设计文档 | 20 | 30 |
| ? Design Review | ? 设计复审 | 20 | 30 |
| ? Coding Standard | ? 代码规范 (为目前的开发制定合适的规范) | 20 | 40 |
| ? Design | ? 具体设计 | 30 | 40 |
| ? Coding | ? 具体编码 | 400 | 600 |
| ? Code Review | ? 代码复审 | 30 | 40 |
| ? Test | ? 测试(自我测试,修改代码,提交修改) | 20 | 30 |
| Reporting | 报告 | ||
| ? Test Repor | ? 测试报告 | 10 | 20 |
| ? Size Measurement | ? 计算工作量 | 10 | 10 |
| ? Postmortem & Process Improvement Plan | ? 事后总结, 并提出过程改进计划 | 20 | 30 |
| 合计 | 600 | 900 |
这次做结对项目本着可以学到东西的目的,我对自己的代码的大致模型改了很多次,第一周自己尝试的时候虽然做出了符合要求的程序,但是内在关系还是非常杂乱的,完全不满足SOLID原则;在听了相关讲解之后,对设计模式,如何做需求分析,怎样写出高内聚低耦合的程序有了一定的了解,因此我努力的对自己的程序不断修改,努力完成一份符合设计原则的代码;在个过程中遇到了非常多的问题,解决完这个问题,又会产生下个问题等待优化,我不得不上网百度,和同学讨论,这样两个思想的碰撞产生的是无穷的力量,不仅增加了我的知识储备,还大大提高了自己的抗压能力,写完代码非常有成就感。
原文:https://www.cnblogs.com/orii/p/10636575.html