
这种模式就是最一般化最简单的配置模式:将所有的虚拟机集中在一台虚拟交换机上面;
图示的上部分称为端口组,在标准交换机下的端口组叫做标准端口组;
图示的下部分称为上行链路,用来链接网卡的;
图示上面有5组标准端口组;
现在说怎么创建端口组:



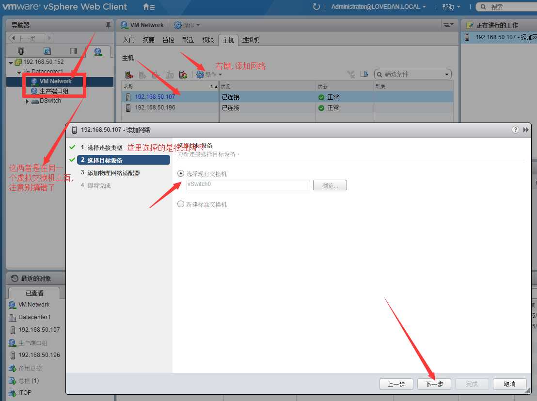
再下一步就直接点击完成这一步是然你检查设置是不是我们需要的,有没有错.
然后就有了一个生产端口组:
然后我们可以在esxi web管理上面看到这个拓扑结构:

添加虚拟机到生产端口组:

然后保存.
然后就会发现拓扑上的变化:

这代表这个虚拟机所属VSwitch交换机上的生产端口组网络上;
这需要在管理客户端而不是esxi web上操作:



如果你添加成功了,拓扑图上面会反映你的添加;
这一种交换机配置是比较简单的,但是根据网络负载均衡算法,会导致各个端口组的网络流量路线混乱
生产组的流量可以走vmnic1,也可以走vmnic2.其他的端口组也是,这样比较混乱,无法更好的隔离已经管理;
优点是简单省事!不费物理网卡
移除:
当端口组里面有虚拟机或主机存在的时候不允许移除端口组


这种就是一个交换机一个端口组,但是创建多个虚拟交换机.
优点是清晰,隔离良好,缺点是费物理网卡(会造成资源浪费,部分功能不需要两个物理网卡),这里就要占用10个物理网卡;
对了,VMotion端口组是用来迁移虚拟机的;
现在演示怎么创建虚拟交换机:


关于安全选项下的几种选择,这里有详细的解释:https://blog.51cto.com/9843231/2294188



分布式虚拟交换机最强大,也是最麻烦的;
分布式交换机可以将不同物理机上的esxi主机连接在一起
首先链接另一个esxi主机










然后点击完成;
创建分布式虚拟机:





创建分布式交换机至此结束,但是现在还不能用,还有后续步骤:
添加主机:










然后点击这个页面的完成;



后续就完成;
现在就有了一个能用的分布式虚拟交换机了:

将虚拟机添加到这个分布式交换机上面的操作和最开始的添加到端口组的操作几乎一样,再次不赘述;


最终结果:

关于删除分布式交换机我后续在另一篇文章上写吧.
关于VLAN的用法,我后续再另一篇博客上写吧;
原文:https://www.cnblogs.com/love-DanDan/p/10889399.html