前两天看 GitHub 发现一个有趣的项目,PC微信防撤回补丁,本着研究学习的目的,在看过源码,一顿疯狂操作之后,了解了其原理是基于修改 wechatwin.dll 达到防撤回的。
于是乎,自己动手玩一玩,以下为详细步骤:
首先下载 x64dbg,我这里使用的是 x32dbg,效果是一样的。
打开 x32dbg.exe,打开微信扫码登录,附加微信进程,此时微信处于假死状态,暂时不要使用。

点击菜单栏下面 Symbols 按钮,搜索 "WeChatWin",找到 WeChatWin.dll,双击进入

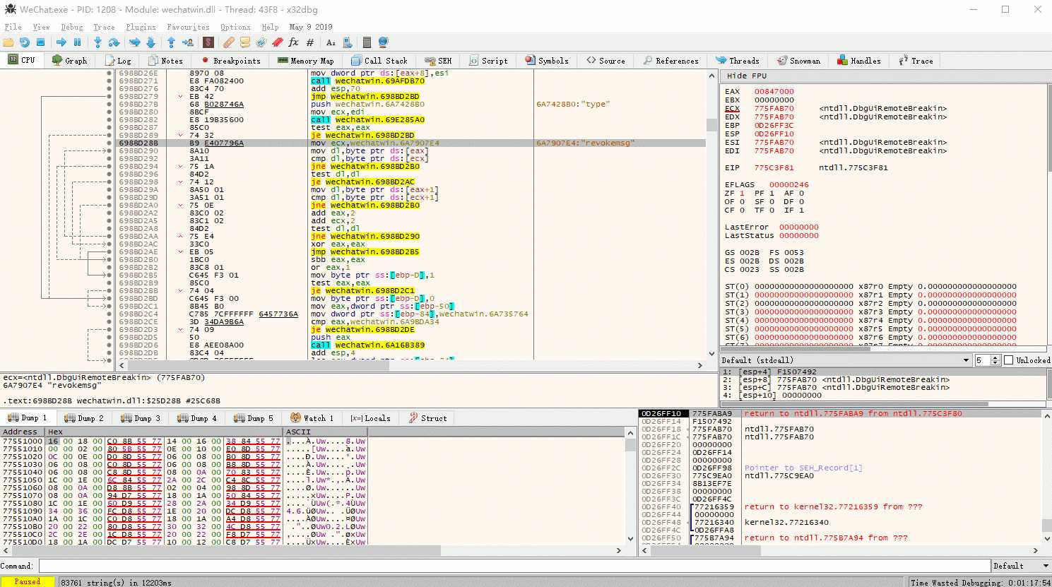
在当前界面右键,搜索,当前区域,字符串,输入 "revokemsg" 搜索,然后找到第一个字符串为 "revokemsg" 的命令双击进入跳转到二进制程序


分析发现进入防撤回前有一个 je 跳转语句,满足撤回条件就进入到撤回流程,不满足就跳转到别的地方,直接将这里修改成无条件跳转到别的不撤回的地方,就实现了防撤回功能。进入 revokemsg 二进制界面后,找到它的前的一个命令,是一个 je 开头的命令,双击将其修改为 jmp。

此时整个补丁已经修改完成,右键点击"Patches",另存为新的 WeChatWin.dll,关掉 x32dbg 和微信,将新的 WeChatWin.dll 覆盖微信安装目录下即可。

现在重新打开微信,扫码登陆,然后用手机给自己发几条消息然后撤回一下试试看,如果手机上消息显示撤回,电脑上消息还在,那就说明成功了。这么简单还不去试试?
原文:https://www.cnblogs.com/meowv/p/11428772.html