1、 断点修改Request
1.1、Request全部中断
设置中断:Rules---> Automatic Breakpoints--->Before Requests
取消中断:Rules---> Automatic Breakpoints--->Disabled

点击下发红色箭头的位置进行中断切换;

例1:打开http://news.baidu.com/--->设置请求断点--->清空fillder抓包数据--->不输入任何关键字,点击http://news.baidu.com/页面中“百度一下”--->在fiddler中设置“value=巧吧软件测试”--->点击“Run to Completion” --->点击“Go” --->结果:“value=巧吧软件测试”;

Inspectors界面:Break on Response:发送请求,在响应数据回到Fiddler时再次中断;Run to Completion:单条运行修改后的请求;




1.2、Request特定网站中断
特定网站中断设置:快速命令行输入“bpu www.baidu.com+Enter”,只会中断www.baidu.com;
特定网站中断取消:快速命令行输入“bpu+Enter”;



2、断点修改Response
2.1、Response全部中断
设置中断:Rules---> Automatic Breakpoints--->After Response
取消中断:Rules---> Automatic Breakpoints--->Disabled

点击下发红色箭头的位置进行中断切换;

例1_脚本替换:打开http://news.baidu.com/--->设置请求断点--->清空fillder抓包数据--->刷新http://news.baidu.com/页面--->在Response中修改内容--->点击“Run to Completion” --->点击“Go” --->结果:修改后的内容;



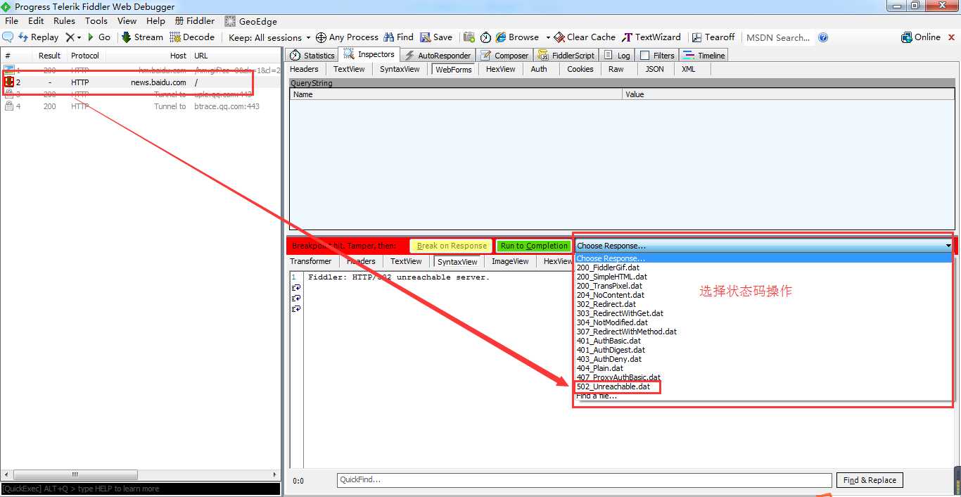
例2_状态码替换:打开http://news.baidu.com/--->设置请求断点--->清空fillder抓包数据--->刷新http://news.baidu.com/页面--->在Response中选择状态码--->选择502_Unreachable.dat --->点击“Run to Completion”--->点击“Go” --->结果:状态码502内容;


2.2、Response特定网站中断
特定网站中断设置:快速命令行输入“bpafter www.baidu.com+Enter”,只会中断www.baidu.com;
特定网站中断取消:快速命令行输入“bpafter+Enter”;
2.3、Response查找或替换

3、其他断点相关命令行
bps:特定http状态码时中断,比如:bps 200;
bpv/bpm:在特定请求method时中断,比如bpv GET或bpm POST;
g:等于Go