命令模式又称为行动(Action)模式或者交易(Transaction)模式。
命令模式把一个请求或者操作封装到一个对象中。命令模式允许系统使用不同的请求把客户端参数化,对请求排队或者记录请求日志,可以提供命令的撤销或恢复功能。
命令模式是对命令的封装。命令模式把发出命令的责任和执行命令的责任分割开,委派给不同的对象。

涉及的角色如下:
客户角色:创建了一个具体命令(ConcreteCommand)对象并确定其接收者。
命令(Command)角色:声明了一个给所有具体命令类的抽象接口。
具体命令(ConcreteCommand)角色:定义一个接收者和行为之间的弱耦合;实现execute方法,负责调用接收者的相应操作。execute()方法通常叫做执行方法。
请求者(Invoker)角色:负责调用命令对象执行请求,相关的方法叫做行动方法。
接收者(Receiver)角色:负责具体实施和执行一个请求。任何一个类都可以成为接收者,实施和执行请求的方法叫做行动方法。
源码如下:
接收者:
package command; public class Receiver { /** * 真正执行命令相应的操作 */ public void action() { System.out.println("接收者处理请求"); } }
抽象命令:
package command; public interface Command { /** * 执行方法 */ void execute(); }
具体命令:
package command; public class ConcreteCommand implements Command { // 接收者 private Receiver receiver; public ConcreteCommand(Receiver receiver) { super(); this.receiver = receiver; } public Receiver getReceiver() { return receiver; } public void setReceiver(Receiver receiver) { this.receiver = receiver; } @Override public void execute() { // 让接收者执行功能 receiver.action(); } }
请求者:
package command; public class Invoker { // 命令 private Command command; public Invoker(Command command) { super(); this.command = command; } public void action() { command.execute(); } public Command getCommand() { return command; } public void setCommand(Command command) { this.command = command; } }
客户端代码如下
package command; public class Client { public static void main(String[] args) { Receiver receiver = new Receiver(); Command command = new ConcreteCommand(receiver); Invoker invoker = new Invoker(command); invoker.action(); } }
结果:
接收者处理请求
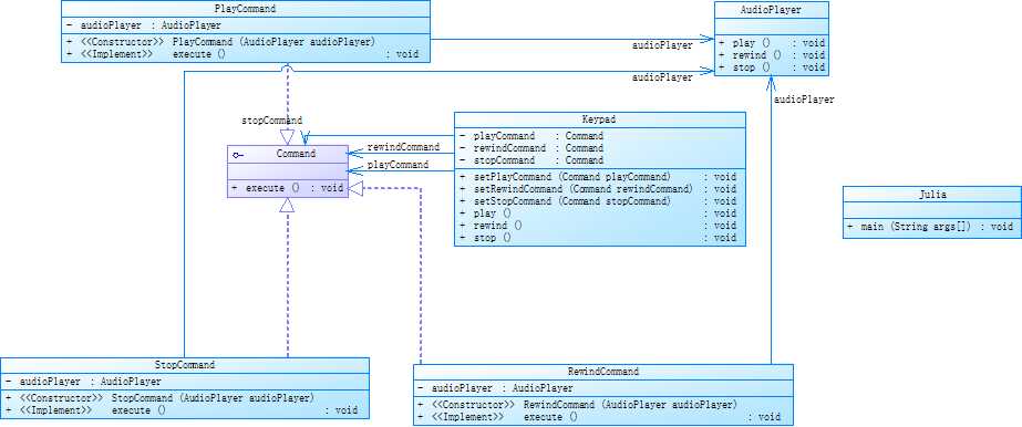
小女孩茱丽(Julia)有一个盒式录音机,此录音机有播音(Play)、倒带(Rewind)和停止(Stop)功能,录音机的键盘便是请求者(Invoker)角色;茱丽(Julia)是客户端角色,而录音机便是接收者角色。Command类扮演抽象命令角色,而PlayCommand、StopCommand和RewindCommand便是具体命令类。茱丽(Julia)不需要知道播音(play)、倒带(rewind)和停止(stop)功能是怎么具体执行的,这些命令执行的细节全都由键盘(Keypad)具体实施。茱丽(Julia)只需要在键盘上按下相应的键便可以了。
录音机是典型的命令模式。录音机按键把客户端与录音机的操作细节分割开来。
系统类图如下:

角色如下:
客户端角色:在这里由Julia扮演
请求者(Invoekr)角色:在这里由键盘类(Keypad)扮演
抽象命令(Command)就是: 给出同一的接口
具体命令角色:PlayCommand、RewindCommand、StopCommand三个类扮演
命令接收者(Receiver):在这里由录音机(AudioPlayer)扮演
源码如下:
命令类:
package command; public interface Command { /** * 执行方法 */ void execute(); }
package command; /** * 播放命令 * * @author Administrator * */ public class PlayCommand implements Command { // 命令接收者 private AudioPlayer audioPlayer; public PlayCommand(AudioPlayer audioPlayer) { super(); this.audioPlayer = audioPlayer; } @Override public void execute() { audioPlayer.play(); } }
package command; /** * 倒带命令 * * @author Administrator * */ public class RewindCommand implements Command { // 命令接收者 private AudioPlayer audioPlayer; public RewindCommand(AudioPlayer audioPlayer) { super(); this.audioPlayer = audioPlayer; } @Override public void execute() { audioPlayer.rewind(); } }
package command; /** * 停止命令 * * @author Administrator * */ public class StopCommand implements Command { // 命令接收者 private AudioPlayer audioPlayer; public StopCommand(AudioPlayer audioPlayer) { super(); this.audioPlayer = audioPlayer; } @Override public void execute() { audioPlayer.stop(); } }
命令接收者:
package command; /** * 命令接收者 (录音机) * * @author Administrator * */ public class AudioPlayer { public void play() { System.out.println("play ..."); } public void rewind() { System.out.println("rewind ..."); } public void stop() { System.out.println("stop ..."); } }
命令请求者:
package command; /** * 请求角色(键盘扮演) * * @author Administrator * */ public class Keypad { private Command playCommand; private Command rewindCommand; private Command stopCommand; public void setPlayCommand(Command playCommand) { this.playCommand = playCommand; } public void setRewindCommand(Command rewindCommand) { this.rewindCommand = rewindCommand; } public void setStopCommand(Command stopCommand) { this.stopCommand = stopCommand; } /** * 执行播放方法 */ public void play() { playCommand.execute(); } /** * 执行倒带方法 */ public void rewind() { rewindCommand.execute(); } /** * 执行播放方法 */ public void stop() { stopCommand.execute(); } }
客户端:
package command; public class Julia { public static void main(String[] args) { // 创建接收者对象 AudioPlayer audioPlayer = new AudioPlayer(); // 创建命令对象 Command playCommand = new PlayCommand(audioPlayer); Command rewindCommand = new RewindCommand(audioPlayer); Command stopCommand = new StopCommand(audioPlayer); // 创建请求者对象 Keypad keypad = new Keypad(); keypad.setPlayCommand(playCommand); keypad.setRewindCommand(rewindCommand); keypad.setStopCommand(stopCommand); // 测试 keypad.play(); keypad.rewind(); keypad.stop(); keypad.play(); keypad.stop(); } }
结果:
play ...
rewind ...
stop ...
play ...
stop ...
所谓宏命令简单点说就是包含多个命令的命令,是一个命令的组合。
设想茱丽的录音机有一个记录功能,可以把一个一个的命令记录下来,再在任何需要的时候重新把这些记录下来的命令一次性执行,这就是所谓的宏命令集功能。因此,茱丽的录音机系统现在有四个键,分别为播音、倒带、停止和宏命令功能。此时系统的设计与前面的设计相比有所增强,主要体现在Julia类现在有了一个新方法,用以操作宏命令键。
类图如下: 增加了MacroCommand接口,MacroAudioCommand实现新加的接口

代码如下:
package command; public interface MacroCommand extends Command { /** * 可以添加一个成员命令 */ public void add(Command cmd); /** * 删除一个成员命令 */ public void remove(Command cmd); }
package command; import java.util.ArrayList; import java.util.List; public class MacroAudioCommand implements MacroCommand { private List<Command> commandList = new ArrayList<Command>(); @Override public void execute() { for (Command command : commandList) { command.execute(); } } @Override public void add(Command cmd) { commandList.add(cmd); } @Override public void remove(Command cmd) { commandList.remove(cmd); } }
客户端类:
package command; public class Julia { public static void main(String[] args) { // 创建接收者对象 AudioPlayer audioPlayer = new AudioPlayer(); // 创建命令对象 Command playCommand = new PlayCommand(audioPlayer); Command rewindCommand = new RewindCommand(audioPlayer); Command stopCommand = new StopCommand(audioPlayer); MacroCommand marco = new MacroAudioCommand(); marco.add(playCommand); marco.add(rewindCommand); marco.add(stopCommand); marco.execute(); } }
结果:
play ...
rewind ...
stop ...
补充:如果想实现撤销和重做还需要记录命令的状态。如果是提供一层的undo和redo,那么系统只需要存储最后被执行的那个命令对象。如果需要支持多层的undo和redo,那么系统就需要存储曾经被执行过的命令的清单,清单能允许的最大的长度便是系统所支持的undo和redo的层数。
意图:将一个请求封装成一个对象,从而使您可以用不同的请求对客户进行参数化。
主要解决:在软件系统中,行为请求者与行为实现者通常是一种紧耦合的关系,但某些场合,比如需要对行为进行记录、撤销或重做、事务等处理时,这种无法抵御变化的紧耦合的设计就不太合适。
何时使用:在某些场合,比如要对行为进行"记录、撤销/重做、事务"等处理,这种无法抵御变化的紧耦合是不合适的。在这种情况下,如何将"行为请求者"与"行为实现者"解耦?将一组行为抽象为对象,可以实现二者之间的松耦合。
如何解决:通过调用者调用接受者执行命令,顺序:调用者→接受者→命令。
关键代码:定义三个角色:1、received 真正的命令执行对象 2、Command 3、invoker 使用命令对象的入口
应用实例:struts 1 中的 action 核心控制器 ActionServlet 只有一个,相当于 Invoker,而模型层的类会随着不同的应用有不同的模型类,相当于具体的 Command。
优点: 1、降低了系统耦合度。 2、新的命令可以很容易添加到系统中去。
缺点:使用命令模式可能会导致某些系统有过多的具体命令类。
使用场景:认为是命令的地方都可以使用命令模式,比如: 1、GUI 中每一个按钮都是一条命令。 2、模拟 CMD。
注意事项:系统需要支持命令的撤销(Undo)操作和恢复(Redo)操作,也可以考虑使用命令模式。
原文:https://www.cnblogs.com/qlqwjy/p/11490155.html