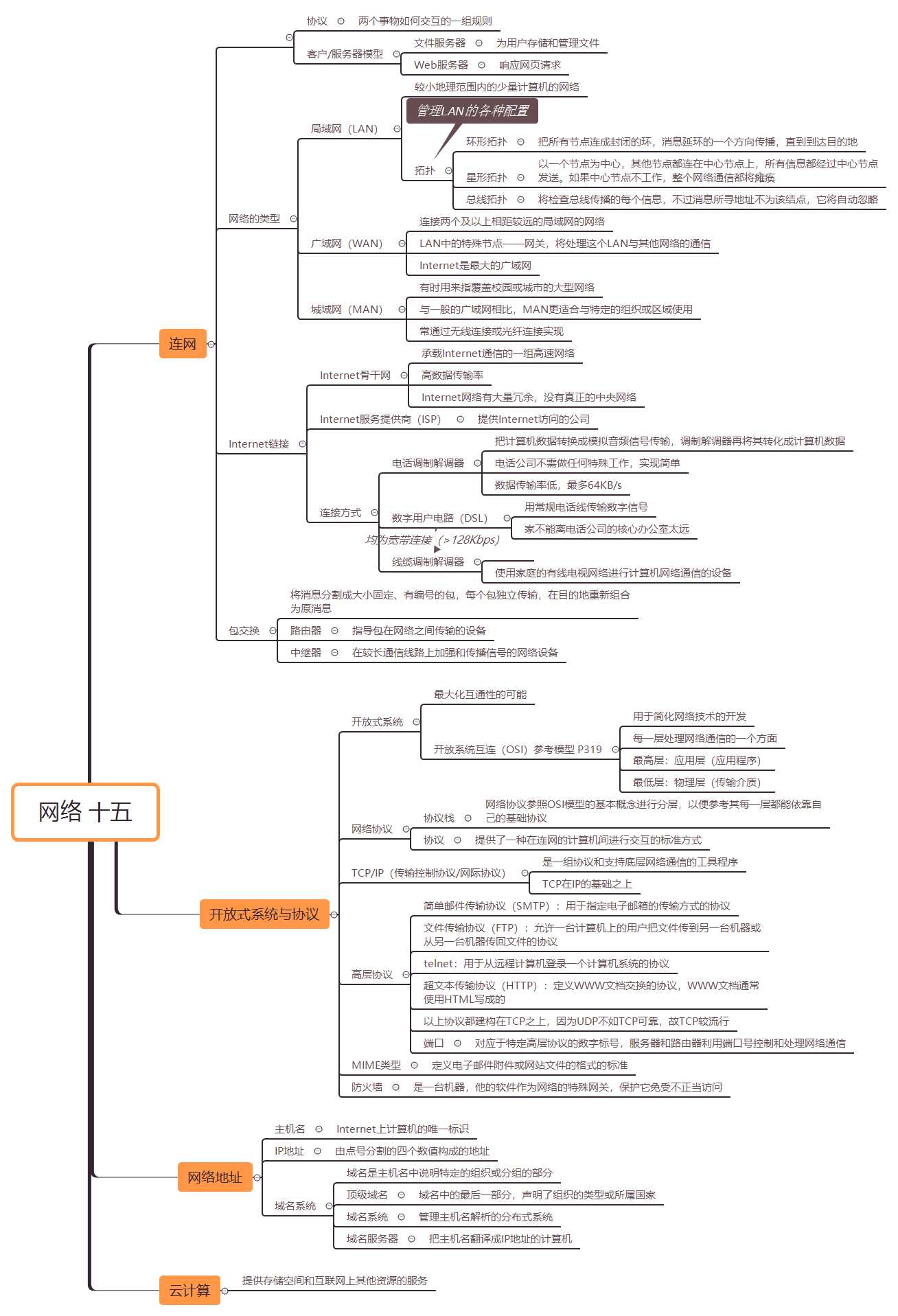
计算机网络(?computer?network):为了通信和共享资源而连接在一起的一组计算设备。
无线连接(?wireless):没有物理电线的网络连接。
节点(主机)(node(host):网络中任何可寻址的设备。
数据传输率(带宽)(?data?transfer?rate(?bandwidth)):数据从网络中的一个地点传输到另一个地点的速率。
协议(?protocol):定义如何在网络上格式化和处理数据的一组规则。
客户/服务器模型(?client/server?model):客户发出对服务器的请求,服务器作出响应的分布式方法。
文件服务器(?file?server):专用于为网络用户存储和管理文件的计算机。
Web服务器(?Web?server):专用于响应网页请求的计算机。
局域网(?Local-?Area?Network,LAN):连接较小地理范围内的少量计算机的网络。
环形拓扑(?ring?topology):所有节点连接成封闭环的LAN配置。
星形拓扑(?star?topology):由中心节点控制所有消息传输的LAN配置。
总线拓扑(?bus?topology)所有节点共享一条通信线的LAN配置。
以太网(?Ethernet:基于总线拓扑的局域网业界标准。
广域网(wide-?Area?Network,WAN):连接两个或多个局域网的网络。
网关(?gateway):处理它的LAN和其他网络之间通信的节点
Internet:遍布地球的广域网。
城域网(?Metropolitan-?Area?Network,MAN):为大城市开发的网络基础设施。
Internet骨干网(Internet backbone):承载Internet通信的一组高速网络
Internet通信服务商(Internet service provider):提供Internet访问的公司
电话调制解调器(phone modem):把计算机数据转换成模拟音频信号,然后再把模拟音频信号转换回计算机数据的设备
数字用户电路(digital subscriber line,DSL):用常规电话线传输数字信号的Internet连接方式
线缆调制解调器(cable modem):使用家庭的有线电视网络进行计算机网络通信的设备
宽带(broadband):提供的数据传输率大于128Kbps的网络技术
包(?packet)在网络上传输的数据单位。
包交换(?packet?switching):把包单独发送到目的地然后再组装起来的网络通信技术。
路由器(?route):指导包在网络上向最终目的地传输的网络设备。
中继器(?repeater):在较长的通信线路上加强和传播信号的网络设备
专有系统(?proprietary?system):使用特定销售商的私有技术的系统。
互通性(?Interoperability):多台机器上的来自多个销售商的软件和硬件互相通信的能力。
开放式系统(?Open?system):以网络体系结构的通用模型为基础并且伴有一组协议的系统
开放系统互连参考模型(?Open?Systems?Interconnection(OSI)?reference?model):为了便于建立通信标准而对网络交互进行的7层逻辑划分。
协议栈(protocol):彼此依托的协议分层
传输控制协议(?Transmission?Control?Protocol,CP):把消息分割成包,在目的地把包重新组装成消息,并负责处理错误的网络协议。
网际协议(?Internet?Protocol,IP):网络协议,处理包通过互相连接的网络传递到最终目的地的路由选择。
TCP/IP:一组支持低层网络通信的协议和程序。
用户数据报协议(?User?Datagram?Protocol,UDP):牺牲一定可靠性实现较高传输速率的网络协议,是TCP的替代者。
ping:用于测试一台特定的网络计算机是否是活动的以及是否可到达的程序。
跟踪路由程序(?traceroute):用于展示包在到达目的节点的过程中经过的路线的程序
端口(port):特定高层协议对应的数字标号
MIME类型(MIME type):定义电子邮件附件或网站文件的格式的标准
防火墙(firewall):一台网关机器,他的软件通过过滤网络通信来保护网络
访问控制政策(access control policy):一个组织建立的一组规则,规定了接受和拒绝什么类型的网络通信
主机名(hostname):由点号分割的单词组成的名字,唯一标识了Internet上的机器;每个主机名对应一个特定的IP地址
IP地址(IP address):由点号分割的四个数值构成的地址,唯一表示了Internet上的机器
域名(domain name):主机名中说明特定的组织或分组的部分
顶级域名(Top-Level Domain,TLD):域名中的最后一部分,声明了组织的类型或所属国家。
ICANN:批准顶级域名的国际组织
域名抢注(domain squatting):购买域名,只为高价卖出
域名系统(domain name system):管理主机名解析的分布式系统
域名服务器(domain name server):把主机名翻译成IP地址的计算机
云计算(cloud computing):提供存储空间和互联网上其他资源的服务

万维网(?World?Wide?Web,Web):信息和用于访问信息的网络软件的基础设施。
Web页(?Web?page):包含或引用各种类型的数据的文档。
链接(link):两个Web页之间的连接。
Web站点(?Website):一组相关的Web页,通常由同一个人或公司设计和控制。
Web浏览器(Web browser):获取并显示Web页的软件工具
Web服务器(Web server):用于响应Web页请求的计算机
统一资源定位符(uniform Resource Locator):说明Web地址的标准方式
超文本标记语言(HyperText Markup Language,HTML):用于创建Web页的语言
标记语言(markup language):使用标记来注释文档中的信息的语言
标记(tag):标记语言中用于说明如何显示信息的语法元素
属性(attribute):标记中用于提供有关元素的额外信息部分
HTML5:精简标记系统和支持动态内容的最新HTML标准
Java小程序(Java applet):为嵌入HTML文档而设计的程序,能够通过Web传输,在浏览器中执行
JSP小脚本(JSP scriptlet):嵌在HTML文档中用于给Web页提供动态内容的代码片段
可扩展标记语言(eXtensible Markup Language,XML):允许用户描述文档内容的语言
元语言(metalanguage):用于定义其他语言的语言
文档类型定义(Document Type Definition,DTD):XML文档结构的规约
可扩展样式表语言(eXtensible Stylesheet Language,XSL):定义XML文档到其他输出格式之间转换的语言
社交网络(social network):允许拥有共同兴趣的人们进行交流互动的在线服务

2019-2020-1学期 20192416《网络空间安全专业导论》第六周学习总结
原文:https://www.cnblogs.com/hantaku/p/11824818.html