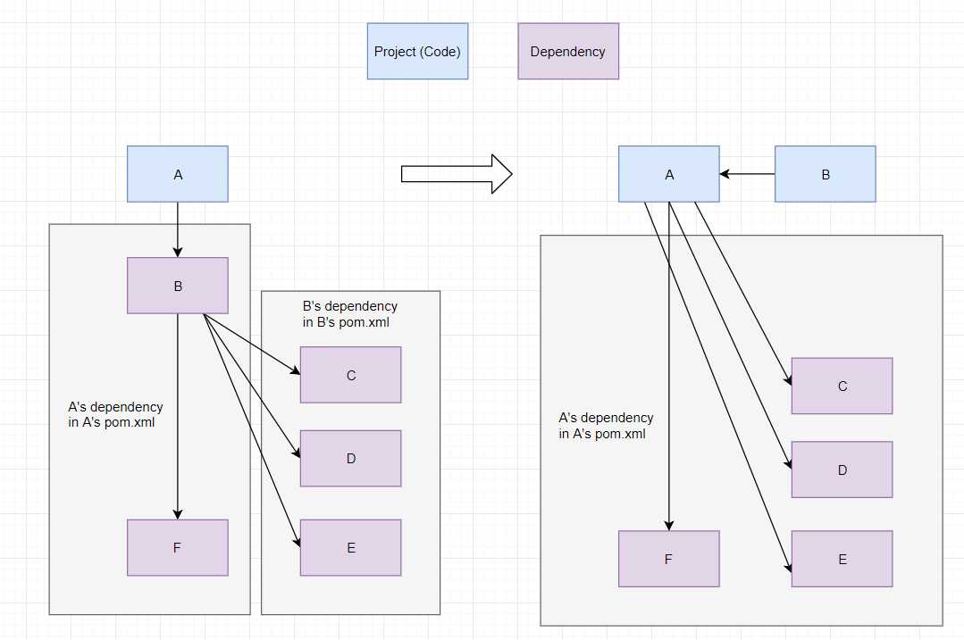
项目A 可以local run,在A 的pom文件里,你想local debug 其中一个dependency B 的具体逻辑 (B 的源代码你也有), 但是B 同时也依赖了别的dependency, 例如 C,D,E。你需要做:

<dependency>
<groupId>com.unity.risk</groupId>
<artifactId>UnityRisk-RiskEngine</artifactId>
<version>${RiskEngineVersion}</version>
<type>jar</type>
<scope>compile</scope>
<!--exclude B-->
<exclusions>
<exclusion>
<groupId>B-groupId</groupId>
<artifactId>B-artifactId</artifactId>
</exclusion>
</exclusions>
</dependency>


找到带有pom.xml的父目录


一路默认点击next





IntelliJ IDEA打开多个Maven的module且相互调用代码
如何在Intellij IDEA 一个module 导入另一个module
Maven聚合项目-IDEA-各模块间不能引用问题的解决方法
IDEA - 调试Maven中的某一个dependency + 多module联调
原文:https://www.cnblogs.com/frankcui/p/12144618.html