? 当网关路由器RouterA出现故障时,本网段内以该设备为网关的主机都不能与Internet进行通信
? 多网关可能会出现一些问题:网关间IP地址冲突;主机会频繁切换网络出口
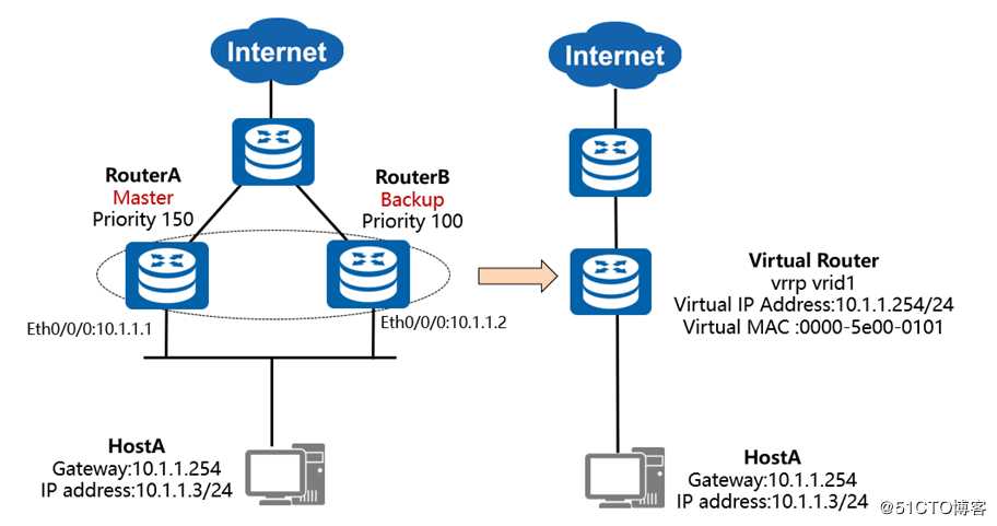
? VRRP能够在不改变组网的情况下,将多台路由器虚拟成一个虚拟路由器,通过配置虚拟路由器的IP地址为默认网关,实现网关的备份
? 协议版本:VRRPv2(常用)和VRRPv3 VRRPv2仅适用于IPv4网络,VRRPv3适用于IPv4和IPv6两种网络。
? VRRP协议报文:只有一种报文:Advertisement报文 其目的IP地址是224.0.0.18,目的MAC地址是00-00-5e-00-01-XX,协议号是112,VRRP是网络层协议
? 虚拟路由器(Virtual Router):由一个Master设备和多个Backup设备组成,被当作一个共享局域网内主机的缺省网关。如RouterA和RouterB共同组成了一个虚拟路由器。
? Master路由器(Virtual Router Master):承担转发报文任务的VRRP设备,如RouterA。
? Backup路由器(Virtual Router Backup):一组没有承担转发任务的VRRP设备,当Master设备出现故障时,它们将通过竞选成为新的Master设备,如RouterB。
? Priority:设备在备份组中的优先级,取值范围是0~255。
0表示设备停止参与VRRP备份组,用来使备份设备尽快成为Master设备,而不必等到计时器超时;255则保留给IP地址拥有者,无法手工配置;设备缺省优先级值是100。
? vrid:虚拟路由器的标识,如图中RouterA和RouterB组成的虚拟路由器的vrid为1,需手工指定,范围1-255。
? 虚拟IP地址(Virtual IP Address):虚拟路由器的IP地址,一个虚拟路由器可以有一个或多个IP地址,由用户配置。如RouterA和RouterB组成的虚拟路由器的虚拟IP地址为10.1.1.254/24。
? IP地址拥有者(IP Address Owner):如果一个VRRP设备将真实的接口IP地址配置为虚拟路由器IP地址,则该设备被称为IP地址拥有者。如果IP地址拥有者是可用的,则它将一直成为Master。
? 虚拟MAC地址(Virtual MAC Address):虚拟路由器根据vrid生成的MAC地址。一个虚拟路由器拥有一个虚拟MAC地址,格式为:00-00-5E-00-01-{vrid} 。当虚拟路由器回应ARP请求时,使用虚拟MAC地址,而不是接口的真实MAC地址。如RouterA和RouterB组成的虚拟路由器的vrid为1,因此这个VRRP备份组的MAC地址为00-00-5E-00-01-01。
? VRRP协议状态机有三种状态:Initialize(初始状态)、Master(活动状态)、Backup(备状态)
? VRRP备份组中的设备根据优先级选举出Master。Master设备通过发送免费ARP报文,将虚拟MAC地址通知给与它连接的设备或者主机,从而承担报文转发任务。
? 选举规则:比较优先级的大小,优先级高者当选为Master设备。当两台设备优先级相同时,如果已经存在Master,则其保持Master身份,无需继续选举;如果不存在Master,则继续比较接口IP地址大小,接口IP地址较大的设备当选为Master设备。
? Master设备周期性地发送VRRP通告报文,在VRRP备份组中公布其配置信息(优先级等)和工作状况。Backup设备通过接收到的VRRP报文来判断Master设备是否工作正常。
? 当Master设备主动放弃Master地位(如Master设备退出备份组)时,会发送优先级为0的通告报文,用来使Backup设备快速切换成Master设备,而不用等到Master_Down_Interval(默认为3s)定时器超时。这个切换的时间称为Skew_Time(几乎可以堪称0s),计算方式为:(256-Backup设备的优先级)/256,单位为秒。
? 当Master设备发生网络故障而不能发送通告报文的时候,Backup设备并不能立即知道其工作状况。等到Master_Down_Interval定时器超时后,才会认为Master设备无法正常工作,从而将状态切换为Master。其中,Master_Down_Interval定时器取值为:3×Advertisement_Interval+Skew_Time,单位为秒。其中Advertisement_Interval默认情况下为1S
? 当组内的备份设备一段时间(Master_Down_Interval定时器取值为:3×Advertisement_Interval+Skew_Time,单位为秒)内没有接收到来自Master设备的报文,则将自己转为Master设备。
? 一个VRRP组里有多台备份设备时,短时间内可能产生多个Master设备,此时,设备将会对收到的VRRP报文中的优先级与本地优先级做比较,从而选取优先级高的设备成为Master。
? 设备的状态变为Master之后,会立刻发送免费ARP来刷新交换机上的MAC表项,从而把用户的流量引到此设备上来,整个过程对用户完全透明。
抢占模式(Preemption Mode):缺省为抢占模式
? 控制具有更高优先级的备用路由器是否能够抢占具有较低优先级的Master路由器,使自己成为Master。
注意:存在的例外情况是如果IP地址拥有者是可用的,则它总是处于抢占的状态,并成为Master设备。
抢占延时(Delay Time):抢占延迟时间,默认为0,即立即抢占。
? 图中RouterA故障恢复后,立即抢占可能会导致流量中断,因为RouterA的上行链路的路由协议可能未完成收敛,这种情况则需要配置Master设备的抢占延时。
? 另外,在性能不稳定的网络中,网络堵塞可能导致Backup设备在Master_Down_Interval期间没有收到Master设备的报文,Backup设备则会主动切换为Master。如果此时原Master设备的报文又到达了,新Master设备将再次切换回Backup,如此则会出现VRRP备份组成员状态频繁切换的现象。为了缓解这种现象,可以配置抢占延时,使得Backup设备在等待了Master_Down_Interval时间后,再等待抢占延迟时间。如在此期间仍没有收到通告报文,Backup设备才会切换为Master设备。
? 解决的问题:VRRP无法感知非运行VRRP接口的状态变化,故当上行链路出现故障时,VRRP无法进行感知,不会进行主备切换,从而导致业务中断。
? 解决方案:利用VRRP的联动功能监视上行接口或链路故障,主动进行主备切换。
? 负载分担是指多个VRRP备份组同时承担业务转发,VRRP负载分担与VRRP主备备份的基本原理和报文协商过程都是相同的。对于每一个VRRP备份组,都包含一个Master设备和若干Backup设备。
? 与主备备份方式的不同点在于:负载分担方式需要建立多个VRRP备份组,各备份组的Master设备分担在不同设备上;单台设备可以加入多个备份组,在不同的备份组中扮演不同的角色。

主备备份方式的配置文件
RA的配置文件
#
sysname RA
#
interface GigabitEthernet0/0/0
ip address 13.1.1.1 255.255.255.0
#
interface GigabitEthernet0/0/1
ip address 10.0.0.1 255.255.255.0
vrrp vrid 1 virtual-ip 10.0.0.10
vrrp vrid 1 priority 120
vrrp vrid 1 preempt-mode timer delay 20
vrrp vrid 1 track interface GigabitEthernet0/0/0 reduced 30
#
RB的配置文件
#
sysname RB
#
interface GigabitEthernet0/0/1
ip address 10.0.0.2 255.255.255.0
vrrp vrid 1 virtual-ip 10.0.0.10
#
RC的配置文件
#
sysname RC
interface GigabitEthernet0/0/0
ip address 13.1.1.3 255.255.255.0
#
检查:
在RA上查看检查的状态
[RA]display vrrp
GigabitEthernet0/0/1 | Virtual Router 1
State : Master
Virtual IP : 10.0.0.10
Master IP : 10.0.0.1
PriorityRun : 120
PriorityConfig : 120
MasterPriority : 120
Preempt : YES Delay Time : 20 s
TimerRun : 1 s
TimerConfig : 1 s
Auth type : NONE
Virtual MAC : 0000-5e00-0101
Check TTL : YES
Config type : normal-vrrp
Backup-forward : disabled
Track IF : GigabitEthernet0/0/0 Priority reduced : 30
IF state : UP
Create time : 2019-09-28 09:06:52 UTC-08:00
Last change time : 2019-09-28 09:10:00 UTC-08:00
[RA]
在RB上面查看VRRP的状态
[RB]display vrrp
GigabitEthernet0/0/1 | Virtual Router 1
State : Backup
Virtual IP : 10.0.0.10
Master IP : 10.0.0.1
PriorityRun : 100
PriorityConfig : 100
MasterPriority : 120
Preempt : YES Delay Time : 0 s
TimerRun : 1 s
TimerConfig : 1 s
Auth type : NONE
Virtual MAC : 0000-5e00-0101
Check TTL : YES
Config type : normal-vrrp
Backup-forward : disabled
Create time : 2019-09-28 09:08:27 UTC-08:00
Last change time : 2019-09-28 09:10:02 UTC-08:00
[RB]
Master设备配置:
vrrp vrid 1 virtual-ip 10.0.0.10 //配置vrid1中的虚拟IP地址。
vrrp vrid 1 priority 120 //配置在vrid1中的优先级为120,其他设备优先级未手动指定,缺省为100,则本设备为Master。
vrrp vrid 1 preempt-mode timer delay 20 //配置Master设备的抢占时延为20秒。
vrrp vrid 1 track interface GigabitEthernet0/0/0 reduce 30 //跟踪上行接口G0/0/0的状态,如果端口出现故障,则Master设备VRRP优先级降低30。
Backup设备配置:
vrrp vrid 1 virtual-ip 10.0.0.10 //配置vrid1中的虚拟IP地址。原文:https://blog.51cto.com/13817711/2469570