首页 > 其他 > 详细

DUBBO中监控中心端口配置无效详解

时间:2020-03-10 18:10:17      阅读:54      评论:0      收藏:0      [点我收藏+]
 一、准备工作:
 
1.将下好的dubbo-admin-x.x.x.war包放置于tomcat/webapps目录下

技术分享图片

2.修改tomcat/conf下的server.xml端口号
 
技术分享图片

 二、问题:
 
1.点击tomcat/bin下的startup.bat启动tomcat
 
技术分享图片

2.黑窗口中启动成功时端口号仍为8080,并未修改为7001
 
技术分享图片
 
3.tomcat/webapps下的dubbo-admin-x.x.x.war文件并未自动解压

技术分享图片
 
4.进入tomcat/conf下的server.xml文件中检查此属性若均为true则是正常情况,若false需改为true,此为自动将war包解压缩

技术分享图片

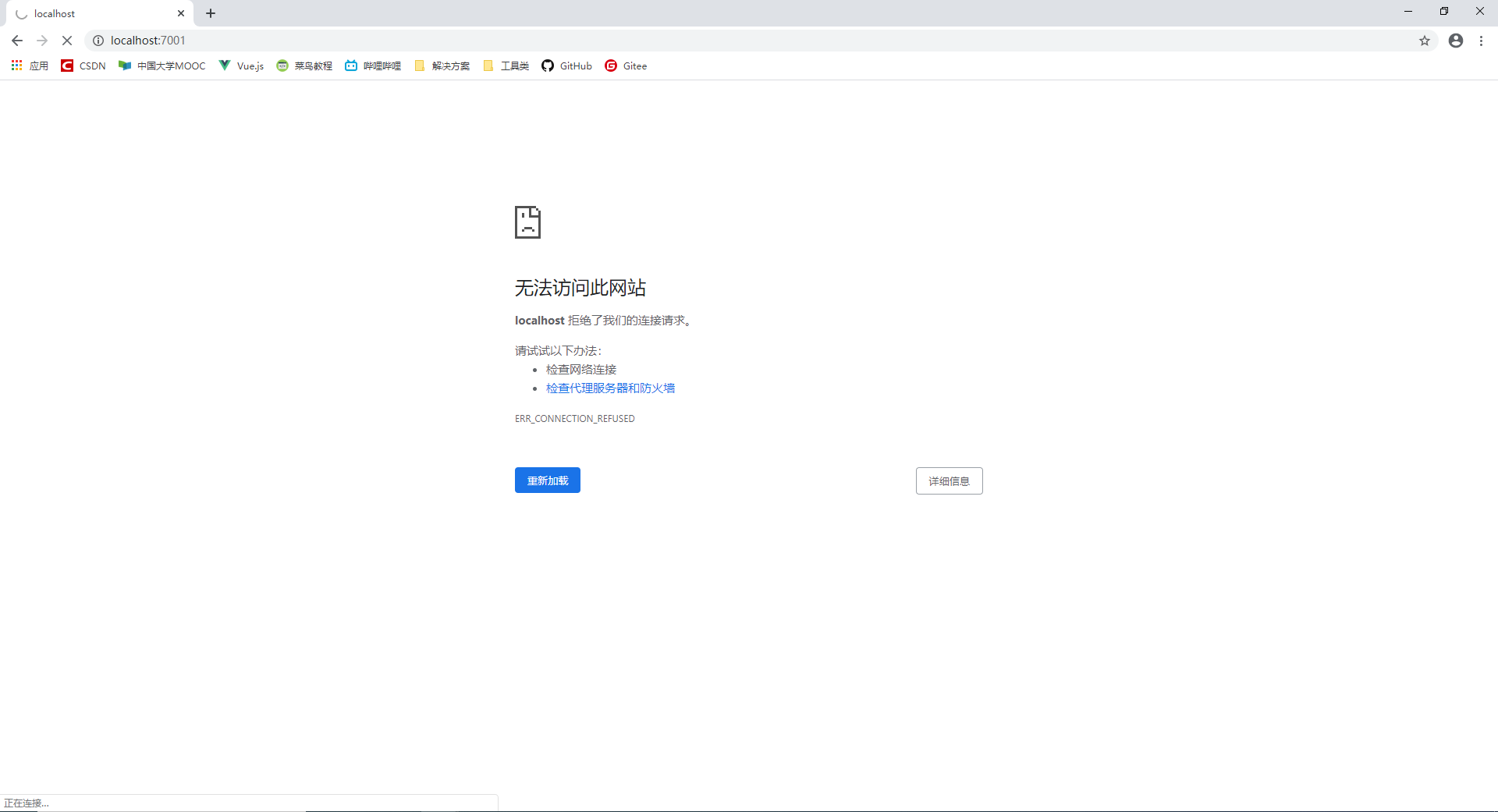
5.用新端口无法进入tomcat默认页面

技术分享图片
 
6.用8080端口可以登录tomcat默认页面

技术分享图片
 
 三、解决方案
 
1.进入电脑环境变量设置

2.找到系统变量中的CATALINA_HOME,有的会存在一个CATALINA_BASE的环境变量

3.点击删除这两个环境变量环境变量

技术分享图片

4.新建系统环境变量JRE_HOME

技术分享图片

5.点击tomcat/bin下的shutdown.bat关闭之前启动的tomcat

6.点击tomcat/bin下的startup.bat启动tomcat,等一会启动成功

技术分享图片

7.用新端口7001可以访问tomcat默认页面
 
技术分享图片

8.进入tomcat/webapps目录下发现dubbo-admin-x.x.x.war包已经解压

技术分享图片

9.输入url地址访问监控中心,默认账号密码均为root

技术分享图片

10.成功进入

技术分享图片

DUBBO中监控中心端口配置无效详解

原文:https://www.cnblogs.com/ZzHh-/p/12456689.html

(0)
(0)
   
举报
评论 一句话评论(0
关于我们 - 联系我们 - 留言反馈 - 联系我们:wmxa8@hotmail.com
© 2014 bubuko.com 版权所有
打开技术之扣,分享程序人生!