关联是什么?
【关联】就是把录制脚本中写死的数据,转换成服务器推送的,每次都不同的值,比如session。
下面我们就以SessionID为例来看一下:
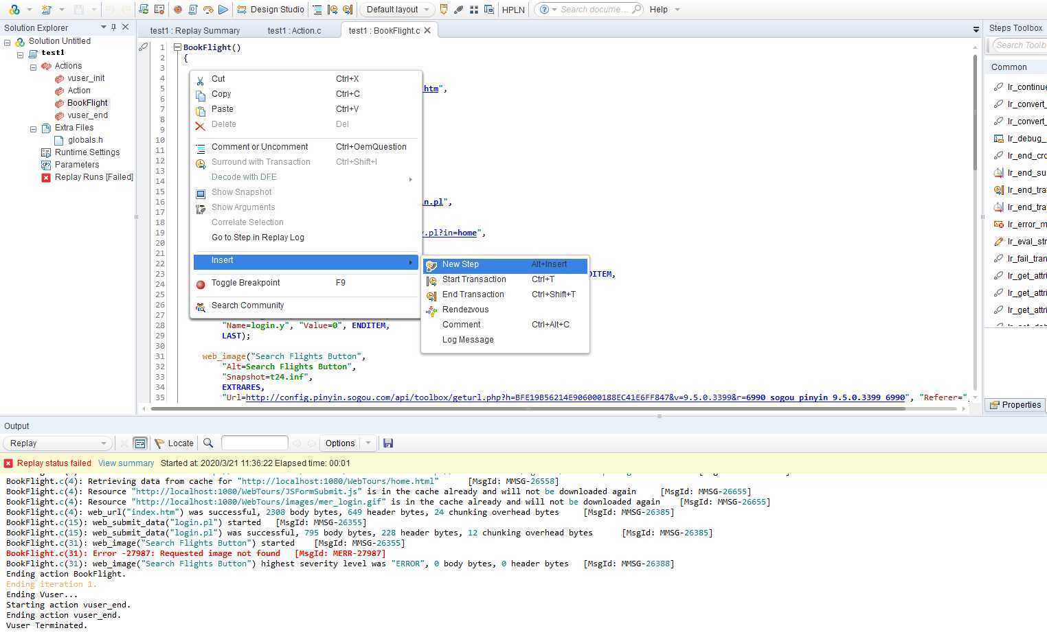
脚本录制完成后,回放脚本发现报错

1、首先确认脚本中需要关联的地方:
可以将脚本录制两遍,然后对比不同的地方,从而判断是否需要关联。
2、然后使用Web_reg_save_param函数进行关联:
在需要关联的地方右击->insert->NewStep,选择“Web_reg_save_param”,然后输入参数名及左右边界值。

或者点击菜单栏DesignStudio,工具自动计算出需要关联的参数,选择sessionID点击correlate完成自动关联;

3、关联完成后会生成一个web_reg_save_param_regexp的函数,再次执行脚本,就不会报错了。

原文:https://www.cnblogs.com/mycloudway/p/12538428.html