首先引入Microsoft.AspNetCore.Authentication.JwtBearer nuget包
在startup中加入jwt配置。这里ValidIssuer和ValidAudience和secret 最好配置一下,我这里写死了。
services.AddAuthentication(x =>
{
x.DefaultAuthenticateScheme = JwtBearerDefaults.AuthenticationScheme;
x.DefaultChallengeScheme = JwtBearerDefaults.AuthenticationScheme;
}).AddJwtBearer(x =>
{
x.RequireHttpsMetadata = false;
x.SaveToken = true;
x.TokenValidationParameters = new TokenValidationParameters
{
ValidateIssuerSigningKey = true,
IssuerSigningKey = new SymmetricSecurityKey(Encoding.ASCII.GetBytes("123456111111111111111111")),//token.Secret)),
ValidIssuer = "webapi.cn",//token.Issuer,
ValidAudience = "WebApi",//token.Audience,
ValidateIssuer = true,
ValidateAudience = true
};
});
}
在上一篇swagger的配置中加入jwt验证配置
services.AddSwaggerGen(s =>
{
s.SwaggerDoc("v1", new OpenApiInfo { Title = "My API", Version = "v1" });
s.AddSecurityDefinition("Bearer", new OpenApiSecurityScheme()
{
Description = "在下框中输入请求头中需要添加Jwt授权Token:Bearer Token",
Name = "Authorization",
In = ParameterLocation.Header,
Type = SecuritySchemeType.ApiKey,
BearerFormat = "JWT",
Scheme = "Bearer"
});
s.AddSecurityRequirement(new OpenApiSecurityRequirement
{
{
new OpenApiSecurityScheme{
Reference = new OpenApiReference {
Type = ReferenceType.SecurityScheme,
Id = "Bearer"}
},new string[] { }
}
});
});
这样swaager的jwt授权认证就弄好了,接下来写个接口获取一下token
[HttpGet]
[Route("/GetToken")]
public ActionResult<string> GetToken()
{
var claims = new[]
{
new Claim(ClaimTypes.Name,"Ers")
};
var key = new SymmetricSecurityKey(Encoding.UTF8.GetBytes("123456111111111111111111"));
var credentials = new SigningCredentials(key, SecurityAlgorithms.HmacSha256);
var jwtToken = new JwtSecurityToken("webapi.cn", "WebApi", claims, expires: DateTime.Now.AddMinutes(30), signingCredentials: credentials);
var token = new JwtSecurityTokenHandler().WriteToken(jwtToken);
return token;
}
在原来的天气接口上加上[Authorize] 特性
在startup管道中启用授权app.UseAuthentication();
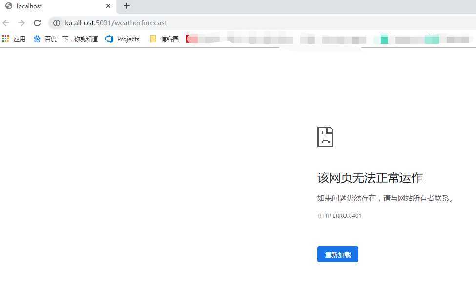
运行一下,访问天气接口,发现访问不了,因为加了[Authorize]特性后需要认证,如下图,出现401没有权限的标志。


访问swagger主页出现一个Authorize的标志,点击可以输入jwt的验证字符。

运行获取weatherforecast接口,运行结果还是401,因为我们在接口添加了【Authorize】后接口需要一个认证

现在去拿一下token,运行GetToken,获取Token字符串,

将字符串添加到swagger提供的Authorize认证框里面,粘贴token之前要写上Bearer加一个空格,再粘上token.点击Authorize,完成。


再次运行获取天气接口

.netcore3.1添加swagger及JWT Authorize 验证
原文:https://www.cnblogs.com/shenghuotaiai/p/12551268.html