如果在工作中怀疑一台主机上有恶意代码,但只是猜想,所有想监控下系统一天天的到底在干些什么。请设计下你想监控的操作有哪些,用什么方法来监控。
答:
如果已经确定是某个程序或进程有问题,你有什么工具可以进一步得到它的哪些信息。
答:
输入指令,每五分钟记录下有哪些程序在连接网络,每 3 分钟就会监测哪些程序使用网络,结果记录在 d:\netstatlog.txt 中。
schtasks /create /TN netstat5223 /sc MINUTE /MO 1 /TR "cmd /c netstat -bn > d:\netstatlog.txt"
TN:TaskName 的缩写;sc:计时方式,以分钟计时填 MINUTE;TR:Task Run缩写,要运行的指令是 netstatbn:b表示显示可执行文件名,n 表示以数字来显示 IP 和端口;>:表示输出重定向,将输出存放在 d:\netstatlog.txt 文件中
D 盘中新建 netstat5223.bat ,写入内容:
date /t >> d:\netstat5223.txt
time /t >> d:\netstat5223.txt
netstat -bn >> d:\netstat5223.txt
右键“我的电脑”图标,选择“管理”,在“系统工具 -> 任务计划程序 -> 任务计划程序库”中找到创建的计划任务 “netstat5223”。

双击任务,在“常规”中勾选:

“操作”设置

输入密码。

等待设置的计划任务时间长度,打开 D:\netstat5223.bat 设置的输出文件,可以看到如下信息。

Excel 导入数据。
创建一个新的 Excal 表格。
点击“数据 -> 获取外部数据 -> 自文本 -> 分隔符号”,选择导入数据及格式。

选择分隔符号。

点击“完成”,点击“确定”导入数据。


Excel 分析数据。
选中分析的目标列。

点击“插入 -> 数据透视图”。

取消勾选无用的部分。

将字段拖入“轴”和“值”中。

可以统计得到之前实验的后门程序 20175223_exp3_sc_upx.exe ,还有我使用 ZeroTier One 建立的虚拟网络,大部分连接都是 TCP 。没有发现其他可疑的程序运行。

安装配置sysinternals里的sysmon工具,设置合理的配置文件,监控自己主机的重点可疑行为。
官网下载 sysinternals 工具包,解压 sysmon 工具:Sysinternals Suite 。
在 sysmon 工具目录下创建配置文件 sysmon20175223.xml 。
<Sysmon schemaversion="10.42">
<!-- Capture all hashes -->
<HashAlgorithms>*</HashAlgorithms>
<EventFiltering>
<!-- Log all drivers except if the signature -->
<!-- contains Microsoft or Windows -->
<ProcessCreate onmatch="exclude">
<Image condition="end with">chrome.exe</Image>
</ProcessCreate>
<ProcessCreate onmatch="include">
<ParentImage condition="end with">cmd.exe</ParentImage>
</ProcessCreate>
<FileCreateTime onmatch="exclude" >
<Image condition="end with">chrome.exe</Image>
</FileCreateTime>
<NetworkConnect onmatch="exclude">
<Image condition="end with">chrome.exe</Image>
<SourcePort condition="is">137</SourcePort>
<SourceIp condition="is">127.0.0.1</SourceIp>
</NetworkConnect>
<NetworkConnect onmatch="include">
<DestinationPort condition="is">80</DestinationPort>
<DestinationPort condition="is">443</DestinationPort>
</NetworkConnect>
<CreateRemoteThread onmatch="include">
<TargetImage condition="end with">explorer.exe</TargetImage>
<TargetImage condition="end with">svchost.exe</TargetImage>
<TargetImage condition="end with">firefox.exe</TargetImage>
<TargetImage condition="end with">winlogon.exe</TargetImage>
<SourceImage condition="end with">powershell.exe</SourceImage>
</CreateRemoteThread>
</EventFiltering>
</Sysmon>
相关事件管理器: 进程创建ProcessCreate,进程创建时间FileCreateTime,网络连接NetworkConnect,远程线程创建CreateRemoteThread 。
管理员权限打开 Terminal 在 Sysmon64.exe 可执行文件目录下执行,并点击 “Agree”:
Sysmon64.exe -i sysmon20175223.xml


打开“事件查看器”,在“应用程序和服务日志 -> Microsoft -> Windows -> Sysmon -> Operational”可以看到按照配置文件的要求记录的新事件,以及事件ID、任务类别、详细信息等等

可以看到之前实验的后门程序。

下载systracer,安装并进行捕包分析systracer 。

捕获 3 个快照如下:
Snapshot #1 :初始快照。Snapshot #2 :后门程序回连快照。Snapshot #3 :kali 执行 dir 命令快照。Snapshot #4 :kali 执行 exit 命令快照。
对比Snapshot #1和Snapshot #2:增加了后门程序20175223_exp3_sc_upx.exe

增加并删除了某些文件。


对比Snapshot #2和Snapshot #3,可以看到新增的后门进程,而且可以详细看到其的目的IP和端口号、源IP和端口号以及连接的协议。


修改了注册表。

对比Snapshot #3和Snapshot #4:断开了 80 端口连接,保存了过程中的修改。

kali中监控回连,win7执行重新后门程序 20175223_exp3_sc_upx.exe 进行回连。

wireshark 筛选条件是 “ ip.addr == 192.168.3.101”(kali IP地址)。可以看到:

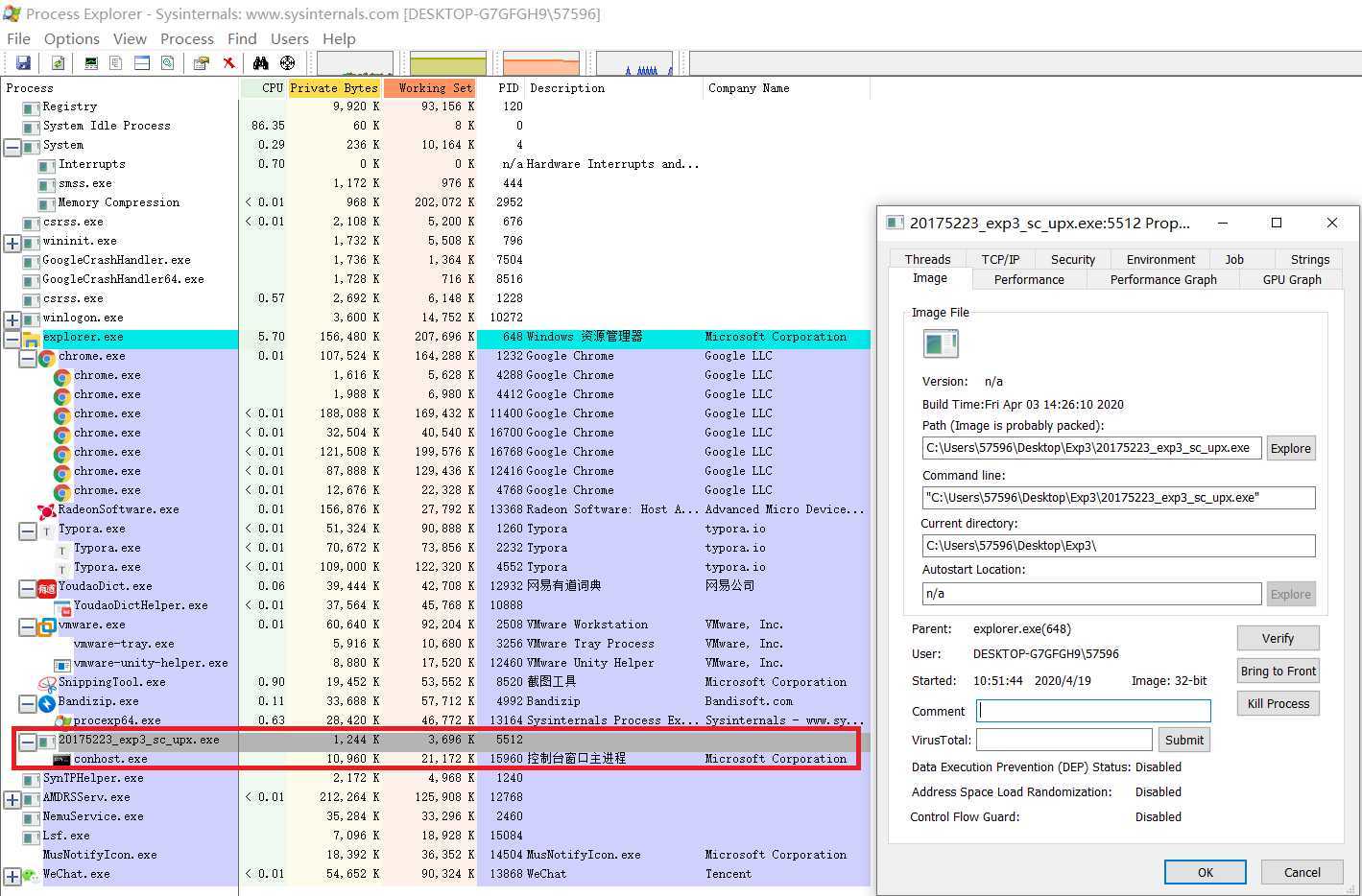
Process Explorer
在ProcessExplorer查找后门程序, 可以详细查看该进程使用的CPU,虚拟内存空间、物理内存空间、I/O等 。

可以分析出 SHA-1、MD5摘要值、文件类型、文件大小,TRiD文件类型、加壳情况、算法库支持等。

PE Explorer是功能超强的可视化Delphi、C++、VB程序解析器,能快速对32位可执行程序进行反编译,并修改其中资源。
使用 PE Explorer 分析后门程序。

可进行反编译。

查看 dll 库。

PEID分析后门程序。

PEID反编译

实验中遇到了许多问题,其一:
wireshark显示无法找到端口。
解决办法:以管理员身份启动cmd,输入命令即可,之后再以管理员身份运行wireshark
如果在运行命令 net start npf 时,出现:
服务名无效。
请键入 NET HELPMSG 2185 以获得更多的帮助。
则需要安装 winpcap,安装完即可运行命令。
上次实验实现了在开启了防火墙和杀软的条件下,启用后门程序,可知杀软并不能完全防护住恶意代码的入侵。这次更详细的实现了如何自己手动检测恶意代码,并分析恶意代码运行过程。不再只依赖于杀软。
2019-2020-2 20175223 《网络对抗技术》 Exp4 恶意代码分析
原文:https://www.cnblogs.com/Yogile/p/12730838.html