1、进入RetionalRose选择J2EE模板
2、在菜单栏选择tools->java/j2EE->reverse engineer

3、编辑路径Edit CLASSPATH选择要生成类图的Java项目src文件

4、点击含有java源文件的文件夹,再点击Add Recursive按钮

5、先点击selectAll再点击Reverse

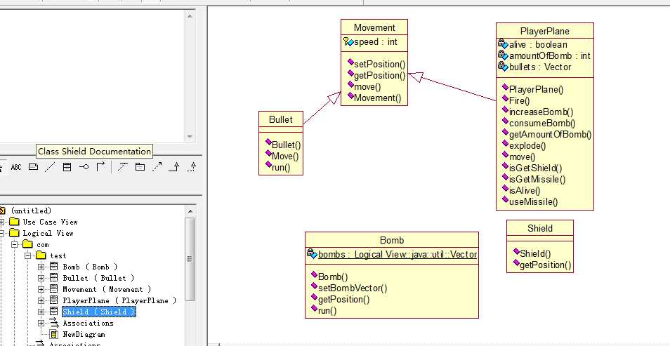
6、点击Done完成,java工程代码中描绘的类都已出现在左侧的LogicalView中,可以新建类图后拖拽将其显示出来

使用RetionalRose根据现有的java工程逆向生成类图
原文:http://www.cnblogs.com/singular/p/3960581.html