首页 > 编程语言 > 详细

用Python爬取Bilibili视频,难吗?

时间:2020-05-22 14:25:47      阅读:116      评论:0      收藏:0      [点我收藏+]

技术分享图片技术分享图片?

作者:Mike_Shine

来源:https://urlify.cn/2qyMBb

 

很多人学习python,不知道从何学起。
很多人学习python,掌握了基本语法过后,不知道在哪里寻找案例上手。
很多已经做案例的人,却不知道如何去学习更加高深的知识。
那么针对这三类人,我给大家提供一个好的学习平台,免费领取视频教程,电子书籍,以及课程的源代码!
QQ群:1097524789

一直想爬取BiliBili的视频,无奈一直没有去研究一下。

 

最近,在旭哥的指点之下,用了Fiddler抓包,抓到了一直期待的视频包,完成了下载。

 

下面写一下我做这个爬虫的过程。

 

# 相关依赖  :Fiddler+Python3 + Requests

 

下面看一下我做这个爬虫的具体步骤:

 

1. 进入某个具体视频的页面抓取视频包测试。

 

进入这个页面:https://www.bilibili.com/video/av26019104,如下图所示。点击播放按钮。

 

技术分享图片技术分享图片?

 

可以看到Fiddler已经抓到了很多包。别着急,现在还没有视频包出现。由于需要时间下载,所以具体视频包会过一会才能弹出来。

技术分享图片技术分享图片?

 

过大概一两分钟,就会看到这个包,如下图。可以清楚的看到这个是Flv形式的视频流的包,看这个包的大小也可以看出来,是相当的大。

 

技术分享图片技术分享图片?

 

下面分析一下这个包的具体参数。点击上图红色圈圈那个“Raw",会弹出下面这个窗口

 

技术分享图片技术分享图片?

 

可以看到是一个Get请求,请求的url和Headers都很清楚。

 

这时候就可以实验一下,来写一小段代码测试一下是否可以通过requests.get()方法来下载视频。

 


#######################################################################import requests
with open("D:\video\bilibili.mp4") as f: f.write(requests.get(url, headers = headers, verify = False).content)       #这里的Verify=False是跳过证书认证  print("下载完成") # 这里只是写了核心部分,headers和url没有写,直接copy过来就好了,# 注意Url前面要加Host.   真正的请求地址是http://主机Host地址/upgcx.......############################################################################

 

可以看到如果你运行这段代码,已经可以把视频下载到了本地。

 

这里你可以多试几个视频,可能会发现,有些视频按照抓包得到的Headers,请求之后只能Get到一部分视频,比如视频8M,你Get到只有2M。你去看一下Headers就会发现,他多了一个Range参数。把这个删除掉,就可以下载了。

 

经过我的实验,所有视频请求的Headers格式都可以统一为下图这样。里面有2个参数哈。

 

1.host,主机名,就是从你爬出来的URL中正则出来的host

 

2. 视频标号。

 

技术分享图片技术分享图片?

 

2. 获取请求Headers参数和请求源URL:

 

要找URL,可以看一下URL中的内容,里面的hfa=xxxxxxxx和hfb=xxxxxxx应该是加密的?这可怎么办。这时候用Fiddler,从抓来的包里搜索一下这两个参数,肯定藏在某个包里。用CTRL + F 输入hfa 搜索。可以看到包含HFA关键字的包都被找出来了。

 

进去一看,其实包含在网页源代码的包,也就是说URL中的参数包含在网页源代码里。

 

回到最初的那个视频页面,看一下网页源代码。搜索一下URL。

 

技术分享图片技术分享图片?

 

惊喜的发现,其实整个URL都在网页源码里。这岂不是太简单了。

 

不过需要注意的是,这个URL中含有的hfa等加密部分是会动态变化的。所以在最终脚本的代码结构中,需要拿一个URL,及时用来做get请求。下载完成之后再拿下一个URL。

 

我之前就犯过这样的错,由于URL过期,导致部分视频下载不到。

 

3. 从UP主的主页爬取所有视频的信息(视频编号,标题)。

 

在之前的实验之上,现在只要有视频编号,我们就可以下载到对应的视频了。所以接下来要做的工作就是从Up主的主页来获取所有的视频信息。

 

访问某个Up主的主页

 

技术分享图片技术分享图片?

 

点击圈圈的更多,可以进入所有视频的页面。

 

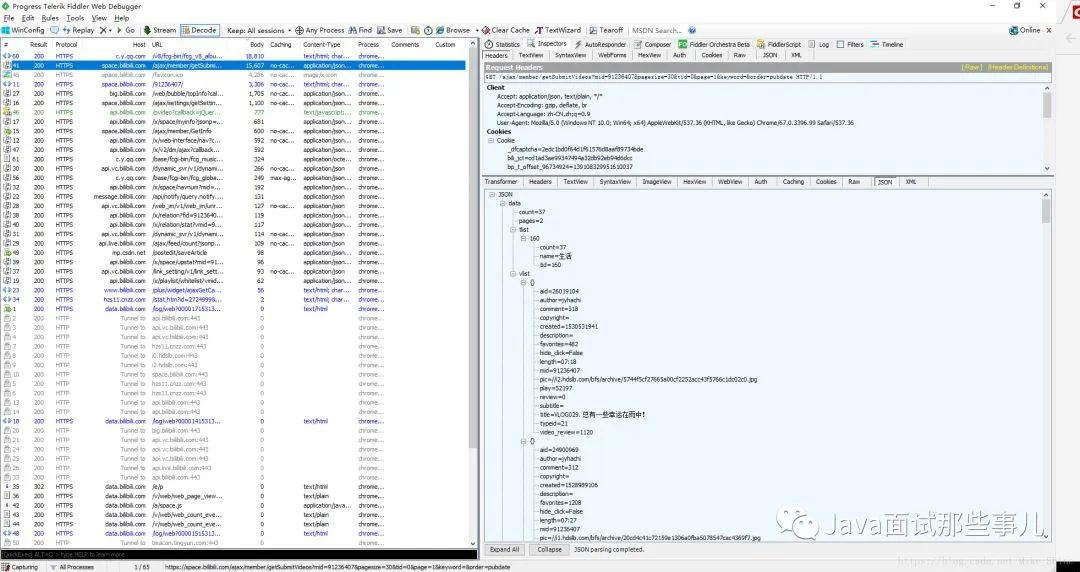
这时候看Filddler抓包的结果,看到这个json包,里面包含了本页所有视频的信息。

 

技术分享图片技术分享图片?

 

同样,看一下包头。如下图

 

技术分享图片技术分享图片?

 

也做一下实验,可以发现Cookie是不必须的参数。

 

同之前下载视频的Get方法,同样可以Get到这个Json包。然后就可以把内容通过Json解析的语句拿出来。

 

这里我并没有做翻页的工作,而是直接请求了100个视频。想做翻页的同学,加一点代码就好了。

用Python爬取Bilibili视频,难吗?

原文:https://www.cnblogs.com/shannian999/p/12936615.html

(0)
(0)
   
举报
评论 一句话评论(0
关于我们 - 联系我们 - 留言反馈 - 联系我们:wmxa8@hotmail.com
© 2014 bubuko.com 版权所有
打开技术之扣,分享程序人生!