方法规格:
方法规格的核心包括三个方面:前置条件,后之条件和副作用条件。
如果不满足前置条件,方法执行结果不可预测;如果满足后之条件, 则表示方法执行正确.
前置条件用requires修饰, 可以有多个;后之条件用ensure修饰;副作用常常用assignable和modified。
纯粹访问性的方法用/@pure@/修饰。
正常行为用public normal_behavior; 异常用public excptional_behavior, 二者之间用also链接,并且二者的前置条件交集为空。
此外,当父类定义了规格,子类重现方法后,需要补充规格也可以用also。
当发出一个异常后,用signals语句强调异常类型,signals_only仅抛出相应异常。
此外异常中也可以使用ensures
类型规格:
在此目录树下:

通过输入命令
java -jar ./openjml.jar -exec /home/brandonmoo/OORepo/home12/Solvers/z3-4.7.1 -esc /home/brandonmoo/OORepo/home12/src/*.java
在目录下测试时,会出现类似于很多错误,比如不可比较的类型,未找到符号,不兼容的类型。其原因是jml的规格语法不符合openjml。此外,openjml
不允许变量名的重复使用。

于是只好放弃通过openjml测试规格,还是通过手动构造样例进行JUnit单元测试。
运行以下命令:
java -jar jmlunitng.jar src/Person.java
javac -cp jmlunitng.jar src/*.java
java -jar openjml.jar -rac src/Person.java
java -cp jmlunitng.jar src.Person_JML_Test
果不其然还是出现了一堆报错

由于参考了jyc同学的博客,发现其实jmlunitng存在局限性,其数据并非随机,测试范围覆盖不够。于是,最终还是使用JUnit来手动构造测试集。


这里主要的复杂度在于addrelation和dfs,由于add要更新并查集,压缩路径,导致复杂度变高





由于使用了n^2的算法,导致qmp方法复杂度飙升,也使得强测tle,这是我在代码bug修复中最痛苦的一部分。
第一次作业,由于课下测试不充分,我没有进入强测。
关键问题是dfs设计的问题导致爆栈。
第二次作业, 由于采用了并查集,更改了很多方法,导致隐藏bug未能发现,尽管使用了Junit仍然不能发现一些随机性强的bug,果断又没有进强测,之后改bug时发现,仅仅将并查集换乘dfs就能修复大多数bug。。。这个故事告诉我们新方法更要多加测试。
第三次作业,终于能进强测,结果却大量TLE,问题是没有优化设计,提升算法。
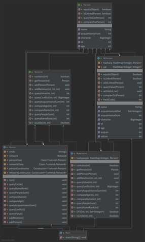
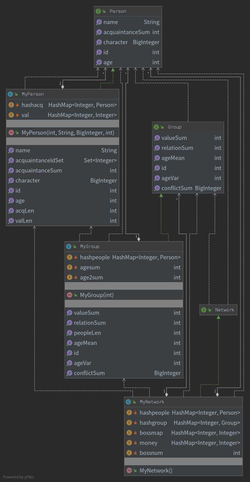
在基于规格设计代码时,首先要灵活,不一定非要用规格定义的模式去完成代码,可以采用多种容器,多种方法,多种数据结构。只要能保证规格的要求,在实现上一各个方法中性能好,实现难度低,数据管理清晰的优先。
原文:https://www.cnblogs.com/brandonmoo/p/12941985.html