总的来说,jml就是对java程序进行规格化设计的一种表示语言,其中最核心的就是规格化,将代码要实现的功能和各项要求与约束不是通过自然语言,而是通过严密的逻辑语言来表达,这样让代码实现人员看的更加简洁明了,更极大地提高了代码的可维护性。
Jml这一大内容主要分为4个板块,分别是注释结构,JML表达式,方法规格和类型规格。
注释结构方面有着固定的格式,包括前置条件(requires),副作用限定范围(assignable),以及后置条件(ensures)。还有规格变量的声明,具体分为两类规格变量,静态变量和实例变量,两种变量分别需要static 和 instance来声明。
JML表达式则是对Java表达式的扩展,增加了一些操作符和原子表达式。原子表达式细分后有以下内容,\result表达式:表示一个非void类型的方法执行所获得的结果,即方法执行后的返回值。\old表达式,用来表示一个表达式在相应方法执行前的取值。\not_assigned()表达式:用来表示括号中的变量是否在方法执行过程中被赋值。\not_modified()表达式,该表达式限制括号中的变量在方法执行期间取值未发生变化。\nonnullelements(container)表达式:表示container对象中存储的对象不会有null。\type表达式:返回类型type对应的类型(class)。\typeof表达式:返回表达式对应的准确类型。量化表达式细分后有以下类型,\forall表达式全称量词修饰的表达式,表示对于给定范围内的元素,每个元素都满足相应的约束。\exists表达式:存在量词修饰的表达式,表示对于给定范围内的元素,存在某个元素满足相应的约束。 \sum表达式:返回给定范围内的表达式的和。\product表达式:返回给定范围内的表达式的连乘结果。\max表达式:返回给定范围内的表达式的最大值。\min表达式:返回给定范围内的表达式的最小值。\num_of表达式:返回指定变量中满足相应条件的取值个数。而集合表达式则是集可以在JML规格中构造一个局部的集合(容器),明确集合中可以包含的元素。最后一个便是操作符,JML表达式中可以正常使用Java语言所定义的操作符,包括算术操作符、逻辑预算操作符等,还定义了一下四类操作符。子类型关系操作符: E1<:E2 ,如果类型E1是类型E2的子类型(sub type),则该表达式的结果为真,否则为假。等价关系操作符,推理操作符和变量应用操作符。
至于方法规格和类型规格则是JML中极其重要的内容。方法规格的核心内容包括三个方面,前置条件、后置条件和副作用约定。其中前置条件是对方法输入参数的限制,如果不满足前置条件,方法执行结果不可预测,或者说不保证方法执行结果的正确性;后置条件是对方法执行结果的限制,如果执行结果满足后置条件,则表示方法执行正确,否则执行错误。副作用指方法在执行过程中对输入对象或 this 对象进行了修改(对其成员变量进行了赋值,或者调用其修改方法)。而类型规格指针对Java程序中定义的数据类型所设计的限制规则,一般而言,就是指针对类或接口所设计的约束规则。主要包括不变时invariant和状态约束变换constraint。
工具链方面,笔者主要尝试使用了openJML和JMLUnit,但是或许因为年久失修的原因,使用的体验感极差,但是勉强还是可以用用的。
其中openJML主要可以用来进行JML语法检查:
openjml -check <source files>
以及静态检查:
openjml -esc <source files>
和运行时检查:
openjml -rac <source fils>
值得一提的是,jml除了本地可以部署,还可以使用官网的在线检测系统,这里对person类进行了简单的测试。


对于原来所写的代码文件,直接使用JMLUnit会出现大量报错信息,所以摘选了Group中的部分代码进行测试。
public class MyGroup implements Group { private int id; private HashMap<Integer, Person> people = new HashMap<>(); private int agesum = 0; private int agesumm = 0; private int vaSum = 0; private int reSum = 0; public void addVaSum(int va) { vaSum += va; } public void addReSum(int re) { reSum += re; } public MyGroup(int id) { this.id = id; } public int getId() { return id; } public boolean equals(Object obj) { if (obj == null || !(obj instanceof MyGroup)) { return false; } else { if (((MyGroup) obj).getId() == id) { return true; } else { return false; } } } public void addPerson(Person person) { for (Integer integer : people.keySet()) { if (person.isLinked(people.get(integer))) { reSum += 2; vaSum += 2 * person.queryValue(people.get(integer)); } } agesum += person.getAge(); agesumm += person.getAge() * person.getAge(); people.put(person.getId(),person); reSum += 1; } }
在命令行中输入以下指令:
java -jar jmlunitng.jar test/Group.java javac -cp jmlunitng.jar test/*.java java -jar openjml.jar -rac test/Group.java java -cp jmlunitng.jar test.Group_JML_Test

可以发现,jmlunit测试主要是从输入数据的边界来的,比如int类型的最大值和最小值以及特殊值0,而且不符合此次作业的相关需求,而且大部分测试都是failed,所以不太适合这次作业的使用。
第一次作业最终需要实现一个社交关系模拟系统。可以通过各类输入指令来进行数据的增删查改等交互。通过继承官方提供的接口Person和Network,来实现自己的Person和Network类。
第一次作业由于刚接触JML,便照着规格写代码,并没有进行任何的架构设计,仅仅是对容器的使用根据不同情况选用了不同类型的容器,每个方法的实现流程基本上都是围绕规格来实现的。
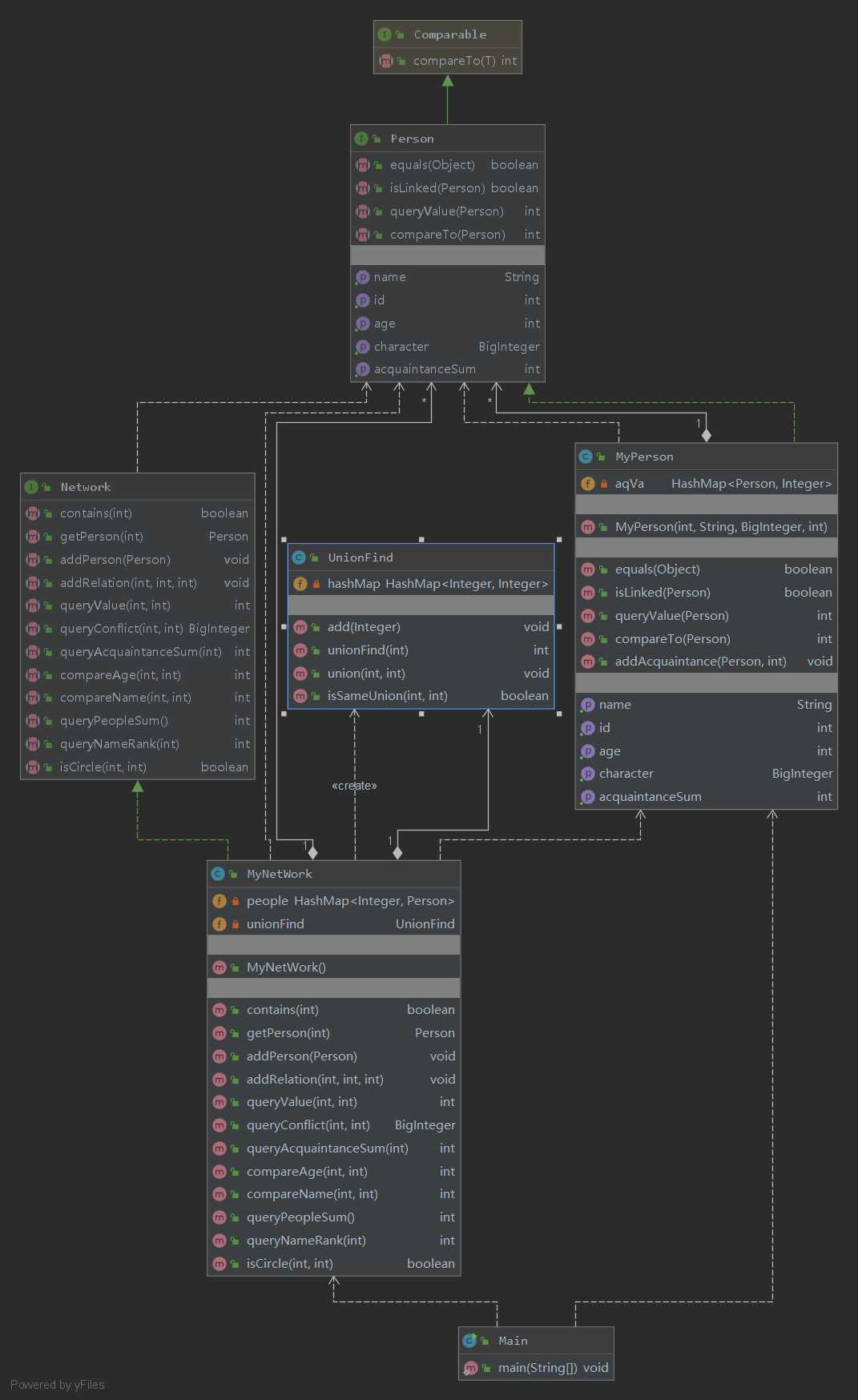
总的来说就是只有一个主类和两个MyNetwork和MyPerson类分别实现了对应的两个接口。
而正是因为架构的简单和代码的完全依照规格,导致我在强测中获得了0分,不仅是因为单元测试没有到位,导致某个函数的字符出现错误以致WRONG ANSWER,更因为没有架构设计和代码的简单性导致isCircle函数只要运行稍微多的数据就会出现ctle,因为我仅仅是简单的使用DFS函数,并没有做算法上的优化设计,更不用说整体的架构了,所以这次作业可以说是完成的最为失败的一次了。
对于之后的bug修复,我依据同学的建议将isCircle的DFS算法换成了并查集算法,并在代码中增加了一个专门供并查集使用的UnionFind类,这样不仅让isCircle的方法变得十分简单,更极大地提高了方法的执行效率,再也不会像DFS方法一样卡在半路一点反应都没有了。

第二次作业在第一次作业的基础上增加了Person接口,并需要我们继承接口实现自己的Person类,并且在Group接口中也相应增加了一些方法。
在第一次作业的悔恨上,我便更多地增加了一些自己的架构设计,稍微摆脱了jml规格的完全束缚,但是这还是不够,我的代码类还是仅有那几个类,并没有再单独地分出了另外的类别,只是在Group类中增加了一些缓存机制,以提升代码的执行效率,以免出现ctle的情况。这次增加的Network类和Group类中新增方法对算法并没有太高的要求,所以第二次作业还算是完成的较为轻松。
第二次作业虽然没有出现太大的问题,但是在强测中还是没有获得满分,具体的原因还是因为JUNIT测试的不够充分,正是某些方法看起来短短几行觉得一定不会出现错误便没有去测试,结果便是强测的WRONG ANWSER,第二次作业便就是因为某个简短的方法中一个引用写写反了,本来应该是people容器的,结果我写成了group容器,最后在bug修复中改了过来。
具体的代码框架如下所示:

第三次作业可以说是在jml这一单元中最难的作业,毕竟也是压轴登场,在Network中增加了几个较为复杂的方法,如果不使用适合的算法的话,这次作业很有可能不能通过。最为突出的便是queueminpath方法和queueStrongLinked方法 以及queueBlockSum方法,这三个算法都要对图进行大规模的遍历和计算,耗时较长。
单纯的我并不知道世间险恶,先尝试了一下较为简单的dfs算法和几个双重遍历,并略微进行了测试,发现速度没什么问题,基本上运行则立即出结果,就把代码提交了上去,中测可以说是不测,毫无悬念的通过中测。而类的方面仍然是简单几个大类,并没有细致地划分,而是在代码中摆脱规格限制,自己增加了一些其他数据结构和一些新的方法。
但看了讨论区的我觉得并没有这么简单,便发现测试数据一旦大到一定规模我的代码并执行得异常缓慢,所以便尝试使用新的存储的数据结构和新的算法。而后续的强测出现的错误也是ctle。
具体地来说,主要把queueminpath的dfs算法换成了spfa算法,queueStrongLinked的dfs算法换成了tarjan算法,这样我的时间复杂度便得以大幅的降低了。而queueBlocksum则是配合isCircle的方法实现缓存加维护更新机制,更进一步降低了时间复杂度。
具体的代码框架如下:

刚开始接触第三单元的时候,我竟然觉得这是这三个单元中最简单的一个单元,但我是完完全全的想错了,不仅不是最简单的,反而在这三个单元中取得成绩最差的就是这个单元,绝对不是仅仅因为放松警惕导致的粗心大意,而是没有设计足够好的代码框架,加上没有使用合适高效的算法,导致强测分数一直都不理想。
正是因为这三次作业的失利,不禁让我对jml更进一步地进行了思索,规格只是规定了功能和要求,并没有对代码实现人员的实现过程进行了设计,我们在编写符合规格的代码前,通读规格,知道了设计人员的需求,在满足规格的正确性的基础上,代码的具体内容和整体框架仍然是由自己来决定和编写,不要被这个所谓的规格所限制住。
还有一个让我感触比较深刻的是,不仅是老师一直在强调的,同学们在研讨课上也提出过,oo课并不强调算法,而是注重代码的设计与框架,层次结构,只要这些方面不出问题的话,性能绝对不会太差。
最后一个让我永远无法忘记的就是openjml和jmlunit了,配置环境属实艰难,而且体验感极差,让本就贫苦的我更加雪上加霜。
原文:https://www.cnblogs.com/b-two-w/p/12941981.html