首页 > 其他 > 详细

Git

时间:2020-06-23 17:59:55      阅读:75      评论:0      收藏:0      [点我收藏+]

常用 Git 命令在底层是如何存储信息的

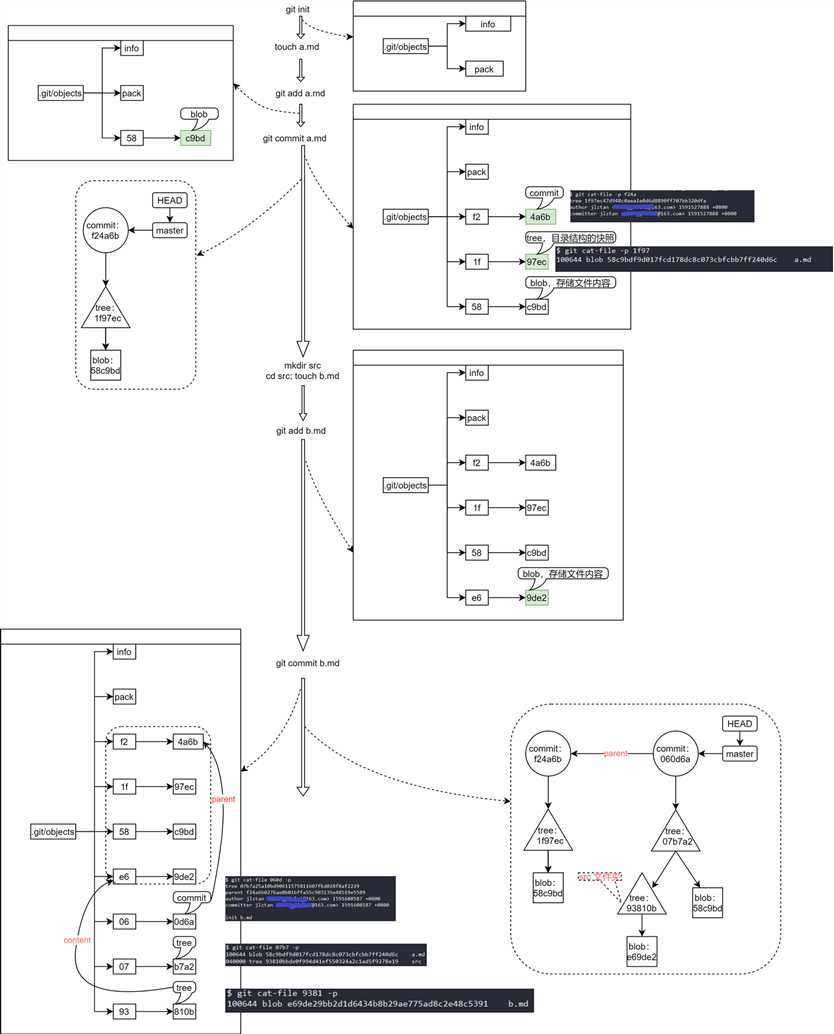
cat-file 命令用来查看 Git 仓库中的二进制文件。

参数 t 显示类型,参数 p 显示内容

Git objects:

类型 含义
blob 存储文件内容
tree 当前目录结构的快照
commit 提交信息

文件夹的类型为 tree,内容为其中的文件的信息。
技术分享图片

参考:

Git

原文:https://www.cnblogs.com/ainsliaea/p/13182769.html

(0)
(0)
   
举报
评论 一句话评论(0
关于我们 - 联系我们 - 留言反馈 - 联系我们:wmxa8@hotmail.com
© 2014 bubuko.com 版权所有
打开技术之扣,分享程序人生!