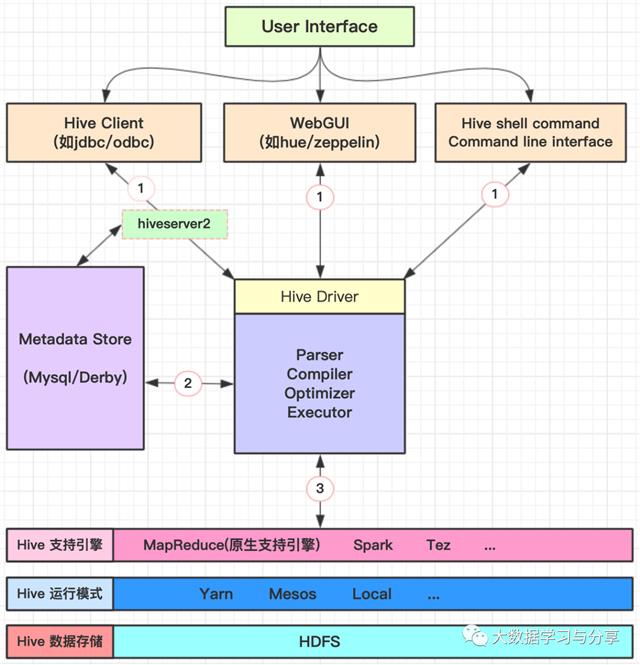
无论你通过哪种方式连接Hive(如Hive Cli、HiveServer2),一个HQL语句都要经过Driver的解析和执行,主要涉及HQL解析、编译、优化器处理、执行器执行四个方面。
以Hive目前原生支持计算引擎MapReduce为例,具体处理流程如下:
在Hive Query整个生命周期中,会有如下钩子函数被执行:
HiveDriverRunHook的preDriverRun
该钩子函数由参数hive.exec.driver.run.hooks控制,决定要运行的pre hooks,多个钩子实现类以逗号间隔,钩子需实现 org.apache.hadoop.hive.ql.HiveDriverRunHook接口。
HiveSemanticAnalyzerHook的preAnalyze
在Driver开始run之前,HQL经过解析会进入编译阶段的语法分析,而在语法分析前会经过钩子HiveSemanticAnalyzerHook的preAnalyze方法处理。该钩子函数由hive.semantic.analyzer.hook配置,钩子需实现org.apache.hadoop.hive.ql.parse.HiveSemanticAnalyzerHook接口。
HiveSemanticAnalyzerHook的postAnalyze
与preAnalyze同属于一个钩子类,配置参数相同,会执行所有配置的语义分析hooks,但它位于Hive的语法分析之后,可以获取HQL的输入和输出表及分区信息,以及语法分析得到的task信息,由此可以判断是否是需要分布式执行的任务,以及执行引擎是什么。
生成执行计划之前的redactor钩子
该钩子由hive.exec.query.redactor.hooks配置,多个实现类以逗号间隔,钩子需继承org.apache.hadoop.hive.ql.hooks.Redactor抽象类,并替换redactQuery方法。
这个钩子函数是在语法分析之后,生成QueryPlan之前,所以执行它的时候语法分析已完成,具体要跑的任务已定,这个钩子的目的在于完成QueryString的替换,比如QueryString中包含敏感的表或字段信息,在这里都可以完成替换,从而在Yarn的RM界面或其他方式查询该任务的时候,会显示经过替换后的HQL。
task执行前的preExecutionHook
在执行计划QueryPlan生成完,并通过鉴权后,就会执行具体的task,而task执行之前会经过一个钩子函数,钩子函数由hive.exec.pre.hooks配置,多个钩子实现类以逗号间隔。实现方式:
1)实现org.apache.hadoop.hive.ql.hooks.ExecuteWithHookContext
通过实现该接口的run方法,执行所有的pre-execution hooks
// Pre/Post Execute Hook can run with the HookContext
public interface ExecuteWithHookContext extends Hook {
/** hookContext: The hook context passed to each hooks.
* HookContext带有执行计划、Hive的配置信息、Lineage、UGI、提交的用户以及输入输出表等信息
*/
void run(HookContext hookContext) throws Exception;
}
2)实现org.apache.hadoop.hive.ql.hooks.PreExecute
该接口的run方法已经标注为过时,并且相对于ExecuteWithHookContext,PreExecute提供的信息可能不能完全满足我们的业务需求。
public interface PreExecute extends Hook {
/**
* The run command that is called just before the execution of the query.
* SessionState、UGI、HQL输入表及分区信息,HQL输出表、分区以及本地和hdfs文件目录信息
*/
@Deprecated
public void run(SessionState sess, Set<ReadEntity> inputs,Set<WriteEntity> outputs, UserGroupInformation ugi) throws Exception;
}
task执行失败时的ON_FAILURE_HOOKS
task执行失败时,Hive会调用这个hook执行一些处理措施。该钩子由参数hive.exec.failure.hooks配置,多个钩子实现类以逗号间隔。需实实现org.apache.hadoop.hive.ql.hooks.ExecuteWithHookContext接口。
task执行完成时的postExecutionHook
在task任务执行完成后执行。如果task失败,会先执行ON_FAILURE_HOOKS,之后执行postExecutionHook,该钩子由参数hive.exec.post.hooks指定的hooks(多个钩子实现类以逗号间隔)执行post execution hooks。实现方式:
1)实现org.apache.hadoop.hive.ql.hooks.ExecuteWithHookContext
2)实现org.apache.hadoop.hive.ql.hooks.PostExecute
ExecuteWithHookContext和PostExecute跟分别与上述task执行前的preExecutionHook、PreExecute对应,这里不再赘述。
HiveDriverRunHook的postDriverRun
在查询完成运行之后以及将结果返回给客户端之前执行,与preDriverRun对应。
此外,Hive中已经有一些内置实现的hook,下面举一些例子以及它们的主要作用:
ATSHook:实现了ExecuteWithHookContext,将查询和计划信息推送到Yarn App Timeline Server。
DriverTestHook:实现了HiveDriverRunHook的preDriverRun方法(对postDriverRun是空实现),用于打印输出的命令。
EnforceReadOnlyTables:pre execute hook,实现了ExecuteWithHookContext,用于阻止修改只读表。
LineageLogger:实现了ExecuteWithHookContext,它将查询的血统信息记录到日志文件中。LineageInfo包含有关query血统的所有信息。
PreExecutePrinter和PostExecutePrinter:pre和post hook的示例,它将参数打印输出。
PostExecTezSummaryPrinter:post execution hook,实现了ExecuteWithHookContext,可以打印Hive Tez计数器的相关信息。
PostExecOrcFileDump:post execution hook,实现了ExecuteWithHookContext,用于打印ORC文件信息。
UpdateInputAccessTimeHook:pre execution hook,可在运行查询之前更新所有输入表的访问时间。
特别强调一下LineageLogger和LineageInfo,对于做Hive血缘关系分析很有参考价值,当然Hive血缘分析不是本篇文章的重点,这里先不做展开。
通过对上面Hive中hook的执行"位置"和作用,以及Hive本身实现的一些Hook,分析可知:自定义hook,比如实现一个pre execution hook。
首先在maven的pom中引入hive-exec的依赖,如:
<dependency>
<groupId>org.apache.hive</groupId>
<artifactId>hive-exec</artifactId>
<version>2.1.0</version>
</dependency>
此外,还需创建一个实现ExecuteWithHookContext的类,实现其中的run方法,并设置相应的参数,使自定义的hook类生效。
最后,通过一张图,来对Hive Hook做个总结:

原文:https://www.cnblogs.com/bigdatalearnshare/p/14267432.html