1、Firebug虽然可以抓包,但是对于分析http请求的详细信息,不够强大。模拟http请求的功能也不够,且firebug常常是需要“无刷新修改”,如果刷新了页面,所有的修改都不会保存; 2、Wireshark是通用的抓包工具,能获取HTTP,也能获取HTTPS,但是不能解密HTTPS,所以wireshark看不懂HTTPS中的内容,但如果是TCP、UDP协议可以用wireshark; 3、Httpwatch也是比较常用的http抓包工具,但是只支持IE和firefox浏览器(其他浏览器可能会有相应的插件); 4.而Fiddler 是一个使用本地 127.0.0.1:8888 的 HTTP 代理,任何能够设置 HTTP 代理为 127.0.0.1:8888 的浏览器和应用程序都可以使用 Fiddler。
它能够记录客户端和服务器之间的所有 HTTP请求,可以针对特定的HTTP请求,分析请求数据、设置断点、调试web应用、修改请求的数据,甚至可以修改服务器返回的数据. # 注:使用Fiddler的话,需要先设置浏览器的代理地址,才可以抓取到浏览器的数据包。而很方便的是在你启动该工具后,它就已经自动帮你设置好了浏览器的代理了,当关闭后,它又将浏览器代理还原了。当然如果发现没有自动设置浏览器代理的话,那就得自己动手去浏览器进行设置代理操作了。(可自行百度每个浏览器是如何设置代理的),反正一定要设置相应的代理,否则fiddler是无法捕获到HTTP请求的。

1.找到对应的文件

2.找到Fiddler.exe,点击


3.出现以下页面,即成功

1、Fiddler 设置解密HTTPS的网络数据 # 解密HTTPS需要手动开启,依次点击:Tools –> Fiddler Options –> HTTPS ->勾选Decrypt HTTPS traffic -> 点击Yes



1.左边web session面板的字段

2.图标含义




1.获取接口

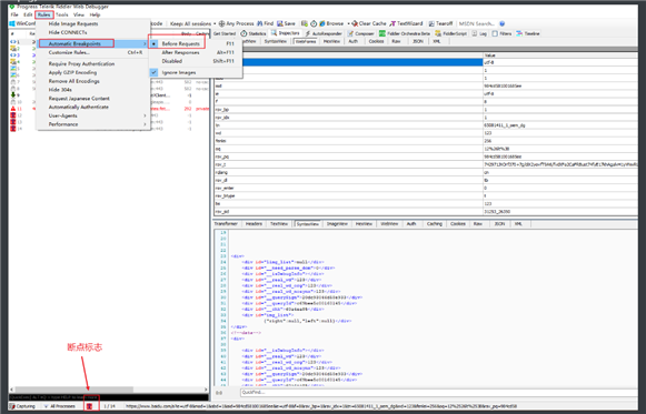
2.在Rules ---> Automatic Breakpoints ---> Before Request

3.刷新页面,找到断点后的接口,在里面进行修改

4.再次刷新页面

1.获取接口

2.2.在Rules ---> Automatic Breakpoints ---> After Responses

3.刷新页面,找到断点后的接口,在里面进行修改

4.再次刷新页面

原文:https://www.cnblogs.com/niuniu0328/p/14786613.html