这节,我们将通过使用DevExpress的ASPxGridView控件,实现对数据的CRUD操作。
首先,我们在解决方案中,添加一个网站:

图一 添加新网站

图二 添加DevExpress.Data.v12.2.dll,DevExpress.Xpo.v12.2.dll,以及XPOModel的引用

图三 从工具栏拖放ASPxGridView与XpoDataSource

图四 设置XpoDataSource的类型名称 TypeName,先选择控件,右键-属性(或点击右上角小箭头)

图五 点击TypeName属性下拉选择

图六 选这XPOModel.DemoDB.Users

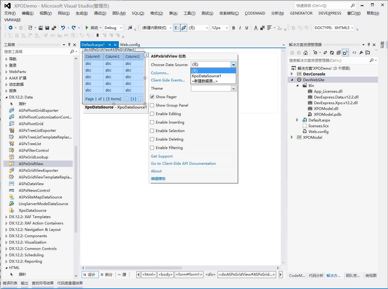
图七 选择ASPxGridView,右键属性(或点击右上角箭头),打开任务属性设置

图八 选择DataSource,设置主题,设置分页,可编辑、新增,删除
经过上述设置,Html代码也发生变化,如下:
<%@ Page Language="C#" AutoEventWireup="true" CodeFile="Default.aspx.cs" Inherits="_Default" %>
<%@ Register Assembly="DevExpress.Xpo.v12.2.Web, Version=12.2.4.0, Culture=neutral, PublicKeyToken=b88d1754d700e49a" Namespace="DevExpress.Xpo" TagPrefix="dx" %>
<%@ Register Assembly="DevExpress.Web.v12.2, Version=12.2.4.0, Culture=neutral, PublicKeyToken=b88d1754d700e49a" Namespace="DevExpress.Web.ASPxGridView" TagPrefix="dx" %>
<%@ Register assembly="DevExpress.Web.v12.2, Version=12.2.4.0, Culture=neutral, PublicKeyToken=b88d1754d700e49a" namespace="DevExpress.Web.ASPxEditors" tagprefix="dx" %>
<!DOCTYPE html>
<html xmlns="http://www.w3.org/1999/xhtml">
<head runat="server">
<meta http-equiv="Content-Type" content="text/html; charset=utf-8"/>
<title></title>
</head>
<body>
<form id="form1" runat="server">
<div>
<dx:ASPxGridView ID="ASPxGridView1" runat="server" AutoGenerateColumns="False" DataSourceID="XpoDataSource1" KeyFieldName="UserID" Theme="Aqua">
<Columns>
<dx:GridViewCommandColumn VisibleIndex="0">
<EditButton Visible="True">
</EditButton>
<NewButton Visible="True">
</NewButton>
<DeleteButton Visible="True">
</DeleteButton>
</dx:GridViewCommandColumn>
<dx:GridViewDataTextColumn FieldName="UserID" ReadOnly="True" VisibleIndex="1">
</dx:GridViewDataTextColumn>
<dx:GridViewDataTextColumn FieldName="UserName" VisibleIndex="2">
</dx:GridViewDataTextColumn>
<dx:GridViewDataTextColumn FieldName="FirstName" VisibleIndex="3">
</dx:GridViewDataTextColumn>
<dx:GridViewDataTextColumn FieldName="LastName" VisibleIndex="4">
</dx:GridViewDataTextColumn>
<dx:GridViewDataTextColumn FieldName="MiddleName" VisibleIndex="5">
</dx:GridViewDataTextColumn>
<dx:GridViewDataTextColumn FieldName="EmailID" VisibleIndex="6">
</dx:GridViewDataTextColumn>
</Columns>
</dx:ASPxGridView>
</div>
<dx:XpoDataSource ID="XpoDataSource1" runat="server" TypeName="XPOModel.DemoDB.Users"></dx:XpoDataSource>
</form>
</body>
</html>
经过上述设置,主题并未生效,需要添加DevExpress.Web.v12.2.dll的引用

图九 添加DevExpress.Web引用
此时点击Default.aspx进行浏览,打开的却是报错界面

图十 默认数据库未能生成,报错(如果上述目录不存在,就会产生该错误)
这时,我们通过上面章节已经学习的方法,将Session与数据层绑定。
在Web.config中添加数据库连接的配置节
<connectionStrings>
<add name="ConnectionString" connectionString="Data Source=.;Initial Catalog=DemoDB;user id=demo;password=demo;Integrated Security=false" providerName="System.Data.SqlClient" />
</connectionStrings>
修改Default.aspx.cs代码,将Session建立到数据层的绑定,并且设置XpoDataSource的Session
using System;
using System.Collections.Generic;
using System.Linq;
using System.Web;
using System.Web.UI;
using System.Web.UI.WebControls;
using System.Configuration;
using DevExpress.Xpo;
using DevExpress.Xpo.DB;
public partial class _Default : System.Web.UI.Page
{
protected void Page_Init(object sender, EventArgs e)
{
string provider = ConfigurationManager.ConnectionStrings["ConnectionString"].ConnectionString;//获取数据库连接
IDataLayer datalayer = new SimpleDataLayer(XpoDefault.GetConnectionProvider(provider, AutoCreateOption.DatabaseAndSchema));//建立数据层XPO独有的
DevExpress.Xpo.Session session = new DevExpress.Xpo.Session(datalayer); //将数据层和会话绑定
XpoDataSource1.Session = session;
}
protected void Page_Load(object sender, EventArgs e)
{
}
}
选择Default.aspx页面,右键-在浏览器中查看

图十一 数据绑定

图十二 点击Edit(编辑)
编辑完成后,点击Update(更新),完成对数据行的修改。

图十三 点埚New(新增),打开新新操作视图
同理,点击Delete,将执行数据行的删除操作,但是这个删除,没有提醒,我们可以增加行为。
<SettingsBehavior ConfirmDelete="true" />
<SettingsText ConfirmDelete="确定删除吗?" />
<dx:ASPxGridView ID="ASPxGridView1" runat="server" AutoGenerateColumns="False" DataSourceID="XpoDataSource1" KeyFieldName="UserID" Theme="Aqua">
<Columns>
<dx:GridViewCommandColumn VisibleIndex="0">
<EditButton Visible="True">
</EditButton>
<NewButton Visible="True">
</NewButton>
<DeleteButton Visible="True">
</DeleteButton>
</dx:GridViewCommandColumn>
<dx:GridViewDataTextColumn FieldName="UserID" ReadOnly="True" VisibleIndex="1">
</dx:GridViewDataTextColumn>
<dx:GridViewDataTextColumn FieldName="UserName" VisibleIndex="2">
</dx:GridViewDataTextColumn>
<dx:GridViewDataTextColumn FieldName="FirstName" VisibleIndex="3">
</dx:GridViewDataTextColumn>
<dx:GridViewDataTextColumn FieldName="LastName" VisibleIndex="4">
</dx:GridViewDataTextColumn>
<dx:GridViewDataTextColumn FieldName="MiddleName" VisibleIndex="5">
</dx:GridViewDataTextColumn>
<dx:GridViewDataTextColumn FieldName="EmailID" VisibleIndex="6">
</dx:GridViewDataTextColumn>
</Columns>
<SettingsBehavior ConfirmDelete="true" />
<SettingsText ConfirmDelete="确定删除吗?" />
</dx:ASPxGridView>
再次点击Delete时,会弹出提示对话框,点击确定后,执行删除操作。

图十四 删除确认对话框
至此,没有添加多余的代码,已经完全由ASPxGridView自身,完成了对数据库表的CRUD操作。
DevExpress ASP.NET 使用经验谈(5)-通过ASPxGridView实现CRUD操作
原文:http://www.cnblogs.com/lonelyxmas/p/4135028.html