首页 > 系统服务 > 详细

myeclipse中tomcat默认编码方式修改

时间:2014-12-09 15:10:49      阅读:395      评论:0      收藏:0      [点我收藏+]

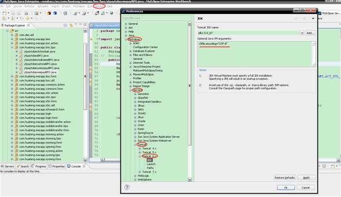
1.windows->preferences

bubuko.com,布布扣

2.输入-Dfile.encoding="UTF-8",正常启动tomcat即可

 

myeclipse中tomcat默认编码方式修改

原文:http://www.cnblogs.com/badmemoryneedbadpen/p/4153130.html

(0)
(0)
   
举报
评论 一句话评论(0
关于我们 - 联系我们 - 留言反馈 - 联系我们:wmxa8@hotmail.com
© 2014 bubuko.com 版权所有
打开技术之扣,分享程序人生!